Definition Type: ComplexType
Name: OriginalGroupReferenceInformation1
Namespace: urn:swift:xsd:$pain.002.001.01
Containing Schema: pain.002.001.01.xsd
Abstract
Collapse XSD Schema Diagram:
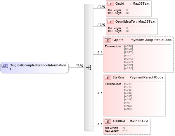
Drilldown into AddtlInf in schema pain_002_001_01_xsd Drilldown into StsRsn in schema pain_002_001_01_xsd Drilldown into GrpSts in schema pain_002_001_01_xsd Drilldown into OrgnlMsgTp in schema pain_002_001_01_xsd Drilldown into GrpId in schema pain_002_001_01_xsdXSD Diagram of OriginalGroupReferenceInformation1 in schema pain_002_001_01_xsd (Open Applications Group (OAGIS))
Collapse XSD Schema Code:
<xs:complexType name="OriginalGroupReferenceInformation1">
    <xs:sequence>
        <xs:element name="GrpId" type="Max35Text" />
        <xs:element name="OrgnlMsgTp" type="Max35Text" />
        <xs:element name="GrpSts" type="PaymentGroupStatusCode" minOccurs="0" maxOccurs="1" />
        <xs:element name="StsRsn" type="PaymentReject1Code" minOccurs="0" maxOccurs="1" />
        <xs:element name="AddtlInf" type="Max105Text" minOccurs="0" maxOccurs="1" />
    </xs:sequence>
</xs:complexType>
Collapse Child Elements:
Name Type Min Occurs Max Occurs
GrpId ist:GrpId (1) (1)
OrgnlMsgTp ist:OrgnlMsgTp (1) (1)
GrpSts ist:GrpSts 0 1
StsRsn ist:StsRsn 0 1
AddtlInf ist:AddtlInf 0 1
Collapse Derivation Tree:
Collapse References:
ist:OrgnlGrpRefInfAndSts