<xsd:element name="accountprivileges_test" substitutionGroup="oval_results:test">
<xsd:annotation>
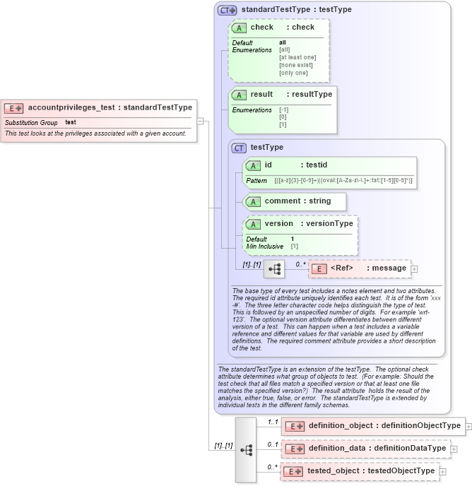
<xsd:documentation>This test looks at the privileges associated with a given account.</xsd:documentation>
<xsd:appinfo>
<test_name>Account Privileges Test</test_name>
<extends>standardTestType</extends>
<valid_sections>message, definition_object, definition_data, tested_object</valid_sections>
<example>
</example>
</xsd:appinfo>
</xsd:annotation>
<xsd:complexType>
<xsd:complexContent>
<xsd:extension base="oval_results:standardTestType">
<xsd:sequence>
<xsd:element name="definition_object" minOccurs="1" maxOccurs="1">
<xsd:complexType>
<xsd:complexContent>
<xsd:extension base="oval_results:definitionObjectType">
<xsd:sequence>
<xsd:element name="account_name" type="oval_results:subtestStringType" minOccurs="1" maxOccurs="1">
<xsd:annotation>
<xsd:documentation>The name of the account to check the privileges and rights of.</xsd:documentation>
<xsd:appinfo>
<parent_test>Account Privileges Test</parent_test>
<cardinality>1</cardinality>
<content>string</content>
<valid_datatypes>string</valid_datatypes>
<valid_operators>equals, not equal, pattern match</valid_operators>
</xsd:appinfo>
</xsd:annotation>
</xsd:element>
</xsd:sequence>
</xsd:extension>
</xsd:complexContent>
</xsd:complexType>
</xsd:element>
<xsd:element name="definition_data" minOccurs="0" maxOccurs="1">
<xsd:complexType>
<xsd:complexContent>
<xsd:extension base="oval_results:definitionDataType">
<xsd:sequence>
<xsd:element name="account_domain" type="oval_results:subtestStringType" minOccurs="0" maxOccurs="1">
<xsd:annotation>
<xsd:documentation>The domain the specified account belongs to.</xsd:documentation>
<xsd:appinfo>
<parent_test>Account Privileges Test</parent_test>
<cardinality>0-1</cardinality>
<content>string</content>
<valid_datatypes>string</valid_datatypes>
<valid_operators>equals, not equal, pattern match</valid_operators>
</xsd:appinfo>
</xsd:annotation>
</xsd:element>
<xsd:element name="account_sid" type="oval_results:subtestStringType" minOccurs="0" maxOccurs="1">
<xsd:annotation>
<xsd:documentation>The SID of the specified account.</xsd:documentation>
<xsd:appinfo>
<parent_test>Account Privileges Test</parent_test>
<cardinality>0-1</cardinality>
<content>string</content>
<valid_datatypes>string</valid_datatypes>
<valid_operators>equals, not equal, pattern match</valid_operators>
</xsd:appinfo>
</xsd:annotation>
</xsd:element>
<xsd:element name="seassignprimarytokenprivilege" type="oval_results:subtestBoolType" minOccurs="0" maxOccurs="1">
<xsd:annotation>
<xsd:documentation>If this privilege is enabled, it allows a parent process to replace the access token that is associated with a child process.</xsd:documentation>
<xsd:appinfo>
<parent_test>Account Privileges Test</parent_test>
<cardinality>0-1</cardinality>
<content>string</content>
<valid_datatypes>boolean</valid_datatypes>
<valid_operators>equals, not equal</valid_operators>
</xsd:appinfo>
</xsd:annotation>
</xsd:element>
<xsd:element name="seauditprivilege" type="oval_results:subtestBoolType" minOccurs="0" maxOccurs="1">
<xsd:annotation>
<xsd:documentation>If this privilege is enabled, it allows a process to generate audit records in the security log. The security log can be used to trace unauthorized system access.</xsd:documentation>
<xsd:appinfo>
<parent_test>Account Privileges Test</parent_test>
<cardinality>0-1</cardinality>
<content>string</content>
<valid_datatypes>boolean</valid_datatypes>
<valid_operators>equals, not equal</valid_operators>
</xsd:appinfo>
</xsd:annotation>
</xsd:element>
<xsd:element name="sebackupprivilege" type="oval_results:subtestBoolType" minOccurs="0" maxOccurs="1">
<xsd:annotation>
<xsd:documentation>If this privilege is enabled, it allows the user to circumvent file and directory permissions to back up the system. The privilege is selected only when an application attempts access by using the NTFS backup application programming interface (API). Otherwise, normal file and directory permissions apply.</xsd:documentation>
<xsd:appinfo>
<parent_test>Account Privileges Test</parent_test>
<cardinality>0-1</cardinality>
<content>string</content>
<valid_datatypes>boolean</valid_datatypes>
<valid_operators>equals, not equal</valid_operators>
</xsd:appinfo>
</xsd:annotation>
</xsd:element>
<xsd:element name="sechangenotifyprivilege" type="oval_results:subtestBoolType" minOccurs="0" maxOccurs="1">
<xsd:annotation>
<xsd:documentation>If this privilege is enabled, it allows the user to pass through folders to which the user otherwise has no access while navigating an object path in the NTFS file system or in the registry. This privilege does not allow the user to list the contents of a folder; it allows the user only to traverse its directories.</xsd:documentation>
<xsd:appinfo>
<parent_test>Account Privileges Test</parent_test>
<cardinality>0-1</cardinality>
<content>string</content>
<valid_datatypes>boolean</valid_datatypes>
<valid_operators>equals, not equal</valid_operators>
</xsd:appinfo>
</xsd:annotation>
</xsd:element>
<xsd:element name="secreateglobalprivilege" type="oval_results:subtestBoolType" minOccurs="0" maxOccurs="1">
<xsd:annotation>
<xsd:documentation>If this privilege is enabled, it allows the user to create named file mapping objects in the global namespace during Terminal Services sessions.</xsd:documentation>
<xsd:appinfo>
<parent_test>Account Privileges Test</parent_test>
<cardinality>0-1</cardinality>
<content>string</content>
<valid_datatypes>boolean</valid_datatypes>
<valid_operators>equals, not equal</valid_operators>
</xsd:appinfo>
</xsd:annotation>
</xsd:element>
<xsd:element name="secreatepagefileprivilege" type="oval_results:subtestBoolType" minOccurs="0" maxOccurs="1">
<xsd:annotation>
<xsd:documentation>If this privilege is enabled, it allows the user to create and change the size of a pagefile.</xsd:documentation>
<xsd:appinfo>
<parent_test>Account Privileges Test</parent_test>
<cardinality>0-1</cardinality>
<content>string</content>
<valid_datatypes>boolean</valid_datatypes>
<valid_operators>equals, not equal</valid_operators>
</xsd:appinfo>
</xsd:annotation>
</xsd:element>
<xsd:element name="secreatepermanentprivilege" type="oval_results:subtestBoolType" minOccurs="0" maxOccurs="1">
<xsd:annotation>
<xsd:documentation>If this privilege is enabled, it allows a process to create a directory object in the object manager. It is useful to kernel-mode components that extend the object namespace. Components that are running in kernel mode have this privilege inherently.</xsd:documentation>
<xsd:appinfo>
<parent_test>Account Privileges Test</parent_test>
<cardinality>0-1</cardinality>
<content>string</content>
<valid_datatypes>boolean</valid_datatypes>
<valid_operators>equals, not equal</valid_operators>
</xsd:appinfo>
</xsd:annotation>
</xsd:element>
<xsd:element name="secreatetokenprivilege" type="oval_results:subtestBoolType" minOccurs="0" maxOccurs="1">
<xsd:annotation>
<xsd:documentation>If this privilege is enabled, it allows a process to create an access token by calling NtCreateToken() or other token-creating APIs.</xsd:documentation>
<xsd:appinfo>
<parent_test>Account Privileges Test</parent_test>
<cardinality>0-1</cardinality>
<content>string</content>
<valid_datatypes>boolean</valid_datatypes>
<valid_operators>equals, not equal</valid_operators>
</xsd:appinfo>
</xsd:annotation>
</xsd:element>
<xsd:element name="sedebugprivilege" type="oval_results:subtestBoolType" minOccurs="0" maxOccurs="1">
<xsd:annotation>
<xsd:documentation>If this privilege is enabled, it allows the user to attach a debugger to any process. It provides access to sensitive and critical operating system components.</xsd:documentation>
<xsd:appinfo>
<parent_test>Account Privileges Test</parent_test>
<cardinality>0-1</cardinality>
<content>string</content>
<valid_datatypes>boolean</valid_datatypes>
<valid_operators>equals, not equal</valid_operators>
</xsd:appinfo>
</xsd:annotation>
</xsd:element>
<xsd:element name="seenabledelegationprivilege" type="oval_results:subtestBoolType" minOccurs="0" maxOccurs="1">
<xsd:annotation>
<xsd:documentation>If this privilege is enabled, it allows the user to change the Trusted for Delegation setting on a user or computer object in Active Directory. The user or computer that is granted this privilege must also have write access to the account control flags on the object.</xsd:documentation>
<xsd:appinfo>
<parent_test>Account Privileges Test</parent_test>
<cardinality>0-1</cardinality>
<content>string</content>
<valid_datatypes>boolean</valid_datatypes>
<valid_operators>equals, not equal</valid_operators>
</xsd:appinfo>
</xsd:annotation>
</xsd:element>
<xsd:element name="seimpersonateprivilege" type="oval_results:subtestBoolType" minOccurs="0" maxOccurs="1">
<xsd:annotation>
<xsd:documentation>If this privilege is enabled, it allows the user to impersonate a client after authentication. It is not supported on Windows XP, Windows 2000 SP3 and earlier, or Windows NT.</xsd:documentation>
<xsd:appinfo>
<parent_test>Account Privileges Test</parent_test>
<cardinality>0-1</cardinality>
<content>string</content>
<valid_datatypes>boolean</valid_datatypes>
<valid_operators>equals, not equal</valid_operators>
</xsd:appinfo>
</xsd:annotation>
</xsd:element>
<xsd:element name="seincreasebasepriorityprivilege" type="oval_results:subtestBoolType" minOccurs="0" maxOccurs="1">
<xsd:annotation>
<xsd:documentation>If this privilege is enabled, it allows a user to increase the base priority class of a process.</xsd:documentation>
<xsd:appinfo>
<parent_test>Account Privileges Test</parent_test>
<cardinality>0-1</cardinality>
<content>string</content>
<valid_datatypes>boolean</valid_datatypes>
<valid_operators>equals, not equal</valid_operators>
</xsd:appinfo>
</xsd:annotation>
</xsd:element>
<xsd:element name="seincreasequotaprivilege" type="oval_results:subtestBoolType" minOccurs="0" maxOccurs="1">
<xsd:annotation>
<xsd:documentation>If this privilege is enabled, it allows a process that has access to a second process to increase the processor quota assigned to the second process.</xsd:documentation>
<xsd:appinfo>
<parent_test>Account Privileges Test</parent_test>
<cardinality>0-1</cardinality>
<content>string</content>
<valid_datatypes>boolean</valid_datatypes>
<valid_operators>equals, not equal</valid_operators>
</xsd:appinfo>
</xsd:annotation>
</xsd:element>
<xsd:element name="seloaddriverprivilege" type="oval_results:subtestBoolType" minOccurs="0" maxOccurs="1">
<xsd:annotation>
<xsd:documentation>If this privilege is enabled, it allows a user to install and remove drivers for Plug and Play devices.</xsd:documentation>
<xsd:appinfo>
<parent_test>Account Privileges Test</parent_test>
<cardinality>0-1</cardinality>
<content>string</content>
<valid_datatypes>boolean</valid_datatypes>
<valid_operators>equals, not equal</valid_operators>
</xsd:appinfo>
</xsd:annotation>
</xsd:element>
<xsd:element name="selockmemoryprivilege" type="oval_results:subtestBoolType" minOccurs="0" maxOccurs="1">
<xsd:annotation>
<xsd:documentation>If this privilege is enabled, it allows a process to keep data in physical memory, which prevents the system from paging the data to virtual memory on disk.</xsd:documentation>
<xsd:appinfo>
<parent_test>Account Privileges Test</parent_test>
<cardinality>0-1</cardinality>
<content>string</content>
<valid_datatypes>boolean</valid_datatypes>
<valid_operators>equals, not equal</valid_operators>
</xsd:appinfo>
</xsd:annotation>
</xsd:element>
<xsd:element name="semachineaccountprivilege" type="oval_results:subtestBoolType" minOccurs="0" maxOccurs="1">
<xsd:annotation>
<xsd:documentation>If this privilege is enabled, it allows the user to add a computer to a specific domain.</xsd:documentation>
<xsd:appinfo>
<parent_test>Account Privileges Test</parent_test>
<cardinality>0-1</cardinality>
<content>string</content>
<valid_datatypes>boolean</valid_datatypes>
<valid_operators>equals, not equal</valid_operators>
</xsd:appinfo>
</xsd:annotation>
</xsd:element>
<xsd:element name="semanagevolumeprivilege" type="oval_results:subtestBoolType" minOccurs="0" maxOccurs="1">
<xsd:annotation>
<xsd:documentation>If this privilege is enabled, it allows a non-administrative or remote user to manage volumes or disks.</xsd:documentation>
<xsd:appinfo>
<parent_test>Account Privileges Test</parent_test>
<cardinality>0-1</cardinality>
<content>string</content>
<valid_datatypes>boolean</valid_datatypes>
<valid_operators>equals, not equal</valid_operators>
</xsd:appinfo>
</xsd:annotation>
</xsd:element>
<xsd:element name="seprofilesingleprocessprivilege" type="oval_results:subtestBoolType" minOccurs="0" maxOccurs="1">
<xsd:annotation>
<xsd:documentation>If this privilege is enabled, it allows a user to sample the performance of an application process.</xsd:documentation>
<xsd:appinfo>
<parent_test>Account Privileges Test</parent_test>
<cardinality>0-1</cardinality>
<content>string</content>
<valid_datatypes>boolean</valid_datatypes>
<valid_operators>equals, not equal</valid_operators>
</xsd:appinfo>
</xsd:annotation>
</xsd:element>
<xsd:element name="seremoteshutdownprivilege" type="oval_results:subtestBoolType" minOccurs="0" maxOccurs="1">
<xsd:annotation>
<xsd:documentation>If this privilege is enabled, it allows a user to shut down a computer from a remote location on the network. </xsd:documentation>
<xsd:appinfo>
<parent_test>Account Privileges Test</parent_test>
<cardinality>0-1</cardinality>
<content>string</content>
<valid_datatypes>boolean</valid_datatypes>
<valid_operators>equals, not equal</valid_operators>
</xsd:appinfo>
</xsd:annotation>
</xsd:element>
<xsd:element name="serestoreprivilege" type="oval_results:subtestBoolType" minOccurs="0" maxOccurs="1">
<xsd:annotation>
<xsd:documentation>If this privilege is enabled, it allows a user to circumvent file and directory permissions when restoring backed-up files and directories and to set any valid security principal as the owner of an object.</xsd:documentation>
<xsd:appinfo>
<parent_test>Account Privileges Test</parent_test>
<cardinality>0-1</cardinality>
<content>string</content>
<valid_datatypes>boolean</valid_datatypes>
<valid_operators>equals, not equal</valid_operators>
</xsd:appinfo>
</xsd:annotation>
</xsd:element>
<xsd:element name="sesecurityprivilege" type="oval_results:subtestBoolType" minOccurs="0" maxOccurs="1">
<xsd:annotation>
<xsd:documentation>If this privilege is enabled, it allows a user to specify object access auditing options for individual resources such as files, Active Directory objects, and registry keys. A user who has this privilege can also view and clear the security log from Event Viewer.</xsd:documentation>
<xsd:appinfo>
<parent_test>Account Privileges Test</parent_test>
<cardinality>0-1</cardinality>
<content>string</content>
<valid_datatypes>boolean</valid_datatypes>
<valid_operators>equals, not equal</valid_operators>
</xsd:appinfo>
</xsd:annotation>
</xsd:element>
<xsd:element name="seshutdownprivilege" type="oval_results:subtestBoolType" minOccurs="0" maxOccurs="1">
<xsd:annotation>
<xsd:documentation>If this privilege is enabled, it allows a user to shut down the local computer.</xsd:documentation>
<xsd:appinfo>
<parent_test>Account Privileges Test</parent_test>
<cardinality>0-1</cardinality>
<content>string</content>
<valid_datatypes>boolean</valid_datatypes>
<valid_operators>equals, not equal</valid_operators>
</xsd:appinfo>
</xsd:annotation>
</xsd:element>
<xsd:element name="sesyncagentprivilege" type="oval_results:subtestBoolType" minOccurs="0" maxOccurs="1">
<xsd:annotation>
<xsd:documentation>If this privilege is enabled, it allows a process to read all objects and properties in the directory, regardless of the protection on the objects and properties. It is required in order to use Lightweight Directory Access Protocol (LDAP) directory synchronization (Dirsync) services.</xsd:documentation>
<xsd:appinfo>
<parent_test>Account Privileges Test</parent_test>
<cardinality>0-1</cardinality>
<content>string</content>
<valid_datatypes>boolean</valid_datatypes>
<valid_operators>equals, not equal</valid_operators>
</xsd:appinfo>
</xsd:annotation>
</xsd:element>
<xsd:element name="sesystemenvironmentprivilege" type="oval_results:subtestBoolType" minOccurs="0" maxOccurs="1">
<xsd:annotation>
<xsd:documentation>If this privilege is enabled, it allows modification of system environment variables either by a process through an API or by a user through System Properties.</xsd:documentation>
<xsd:appinfo>
<parent_test>Account Privileges Test</parent_test>
<cardinality>0-1</cardinality>
<content>string</content>
<valid_datatypes>boolean</valid_datatypes>
<valid_operators>equals, not equal</valid_operators>
</xsd:appinfo>
</xsd:annotation>
</xsd:element>
<xsd:element name="sesystemprofileprivilege" type="oval_results:subtestBoolType" minOccurs="0" maxOccurs="1">
<xsd:annotation>
<xsd:documentation>If this privilege is enabled, it allows a user to sample the performance of system processes.</xsd:documentation>
<xsd:appinfo>
<parent_test>Account Privileges Test</parent_test>
<cardinality>0-1</cardinality>
<content>string</content>
<valid_datatypes>boolean</valid_datatypes>
<valid_operators>equals, not equal</valid_operators>
</xsd:appinfo>
</xsd:annotation>
</xsd:element>
<xsd:element name="sesystemtimeprivilege" type="oval_results:subtestBoolType" minOccurs="0" maxOccurs="1">
<xsd:annotation>
<xsd:documentation>If this privilege is enabled, it allows the user to adjust the time on the computer's internal clock. It is not required to change the time zone or other display characteristics of the system time.</xsd:documentation>
<xsd:appinfo>
<parent_test>Account Privileges Test</parent_test>
<cardinality>0-1</cardinality>
<content>string</content>
<valid_datatypes>boolean</valid_datatypes>
<valid_operators>equals, not equal</valid_operators>
</xsd:appinfo>
</xsd:annotation>
</xsd:element>
<xsd:element name="setakeownershipprivilege" type="oval_results:subtestBoolType" minOccurs="0" maxOccurs="1">
<xsd:annotation>
<xsd:documentation>If this privilege is enabled, it allows a user to take ownership of any securable object in the system, including Active Directory objects, NTFS files and folders, printers, registry keys, services, processes, and threads.</xsd:documentation>
<xsd:appinfo>
<parent_test>Account Privileges Test</parent_test>
<cardinality>0-1</cardinality>
<content>string</content>
<valid_datatypes>boolean</valid_datatypes>
<valid_operators>equals, not equal</valid_operators>
</xsd:appinfo>
</xsd:annotation>
</xsd:element>
<xsd:element name="setcbprivilege" type="oval_results:subtestBoolType" minOccurs="0" maxOccurs="1">
<xsd:annotation>
<xsd:documentation>If this privilege is enabled, it allows a process to assume the identity of any user and thus gain access to the resources that the user is authorized to access.</xsd:documentation>
<xsd:appinfo>
<parent_test>Account Privileges Test</parent_test>
<cardinality>0-1</cardinality>
<content>string</content>
<valid_datatypes>boolean</valid_datatypes>
<valid_operators>equals, not equal</valid_operators>
</xsd:appinfo>
</xsd:annotation>
</xsd:element>
<xsd:element name="seundockprivilege" type="oval_results:subtestBoolType" minOccurs="0" maxOccurs="1">
<xsd:annotation>
<xsd:documentation>If this privilege is enabled, it allows the user of a portable computer to undock the computer by clicking Eject PC on the Start menu.</xsd:documentation>
<xsd:appinfo>
<parent_test>Account Privileges Test</parent_test>
<cardinality>0-1</cardinality>
<content>string</content>
<valid_datatypes>boolean</valid_datatypes>
<valid_operators>equals, not equal</valid_operators>
</xsd:appinfo>
</xsd:annotation>
</xsd:element>
<xsd:element name="seunsolicitedinputprivilege" type="oval_results:subtestBoolType" minOccurs="0" maxOccurs="1">
<xsd:annotation>
<xsd:documentation>If this privilege is enabled, it allows the user to read unsolicited data from a terminal device.</xsd:documentation>
<xsd:appinfo>
<parent_test>Account Privileges Test</parent_test>
<cardinality>0-1</cardinality>
<content>string</content>
<valid_datatypes>boolean</valid_datatypes>
<valid_operators>equals, not equal</valid_operators>
</xsd:appinfo>
</xsd:annotation>
</xsd:element>
<xsd:element name="sebatchlogonright" type="oval_results:subtestBoolType" minOccurs="0" maxOccurs="1">
<xsd:annotation>
<xsd:documentation>If an account is assigned this right, it can log on using the batch logon type.</xsd:documentation>
<xsd:appinfo>
<parent_test>Account Privileges Test</parent_test>
<cardinality>0-1</cardinality>
<content>string</content>
<valid_datatypes>boolean</valid_datatypes>
<valid_operators>equals, not equal</valid_operators>
</xsd:appinfo>
</xsd:annotation>
</xsd:element>
<xsd:element name="seinteractivelogonright" type="oval_results:subtestBoolType" minOccurs="0" maxOccurs="1">
<xsd:annotation>
<xsd:documentation>If an account is assigned this right, it can log on using the interactive logon type.</xsd:documentation>
<xsd:appinfo>
<parent_test>Account Privileges Test</parent_test>
<cardinality>0-1</cardinality>
<content>string</content>
<valid_datatypes>boolean</valid_datatypes>
<valid_operators>equals, not equal</valid_operators>
</xsd:appinfo>
</xsd:annotation>
</xsd:element>
<xsd:element name="senetworklogonright" type="oval_results:subtestBoolType" minOccurs="0" maxOccurs="1">
<xsd:annotation>
<xsd:documentation>If an account is assigned this right, it can log on using the network logon type.</xsd:documentation>
<xsd:appinfo>
<parent_test>Account Privileges Test</parent_test>
<cardinality>0-1</cardinality>
<content>string</content>
<valid_datatypes>boolean</valid_datatypes>
<valid_operators>equals, not equal</valid_operators>
</xsd:appinfo>
</xsd:annotation>
</xsd:element>
<xsd:element name="seremoteinteractivelogonright" type="oval_results:subtestBoolType" minOccurs="0" maxOccurs="1">
<xsd:annotation>
<xsd:documentation>If an account is assigned this right, it can log on to the computer by using a Remote Desktop connection.</xsd:documentation>
<xsd:appinfo>
<parent_test>Account Privileges Test</parent_test>
<cardinality>0-1</cardinality>
<content>string</content>
<valid_datatypes>boolean</valid_datatypes>
<valid_operators>equals, not equal</valid_operators>
</xsd:appinfo>
</xsd:annotation>
</xsd:element>
<xsd:element name="seservicelogonright" type="oval_results:subtestBoolType" minOccurs="0" maxOccurs="1">
<xsd:annotation>
<xsd:documentation>If an account is assigned this right, it can log on using the service logon type.</xsd:documentation>
<xsd:appinfo>
<parent_test>Account Privileges Test</parent_test>
<cardinality>0-1</cardinality>
<content>string</content>
<valid_datatypes>boolean</valid_datatypes>
<valid_operators>equals, not equal</valid_operators>
</xsd:appinfo>
</xsd:annotation>
</xsd:element>
<xsd:element name="sedenybatchLogonright" type="oval_results:subtestBoolType" minOccurs="0" maxOccurs="1">
<xsd:annotation>
<xsd:documentation>If an account is assigned this right, it is explicitly denied the ability to log on using the batch logon type.</xsd:documentation>
<xsd:appinfo>
<parent_test>Account Privileges Test</parent_test>
<cardinality>0-1</cardinality>
<content>string</content>
<valid_datatypes>boolean</valid_datatypes>
<valid_operators>equals, not equal</valid_operators>
</xsd:appinfo>
</xsd:annotation>
</xsd:element>
<xsd:element name="sedenyinteractivelogonright" type="oval_results:subtestBoolType" minOccurs="0" maxOccurs="1">
<xsd:annotation>
<xsd:documentation>If an account is assigned this right, it is explicitly denied the ability to log on using the interactive logon type.</xsd:documentation>
<xsd:appinfo>
<parent_test>Account Privileges Test</parent_test>
<cardinality>0-1</cardinality>
<content>string</content>
<valid_datatypes>boolean</valid_datatypes>
<valid_operators>equals, not equal</valid_operators>
</xsd:appinfo>
</xsd:annotation>
</xsd:element>
<xsd:element name="sedenynetworklogonright" type="oval_results:subtestBoolType" minOccurs="0" maxOccurs="1">
<xsd:annotation>
<xsd:documentation>If an account is assigned this right, it is explicitly denied the ability to log on using the network logon type.</xsd:documentation>
<xsd:appinfo>
<parent_test>Account Privileges Test</parent_test>
<cardinality>0-1</cardinality>
<content>string</content>
<valid_datatypes>boolean</valid_datatypes>
<valid_operators>equals, not equal</valid_operators>
</xsd:appinfo>
</xsd:annotation>
</xsd:element>
<xsd:element name="sedenyremoteInteractivelogonright" type="oval_results:subtestBoolType" minOccurs="0" maxOccurs="1">
<xsd:annotation>
<xsd:documentation>If an account is assigned this right, it is explicitly denied the ability to log on through Terminal Services.</xsd:documentation>
<xsd:appinfo>
<parent_test>Account Privileges Test</parent_test>
<cardinality>0-1</cardinality>
<content>string</content>
<valid_datatypes>boolean</valid_datatypes>
<valid_operators>equals, not equal</valid_operators>
</xsd:appinfo>
</xsd:annotation>
</xsd:element>
<xsd:element name="sedenyservicelogonright" type="oval_results:subtestBoolType" minOccurs="0" maxOccurs="1">
<xsd:annotation>
<xsd:documentation>If an account is assigned this right, it is explicitly denied the ability to log on using the service logon type.</xsd:documentation>
<xsd:appinfo>
<parent_test>Account Privileges Test</parent_test>
<cardinality>0-1</cardinality>
<content>string</content>
<valid_datatypes>boolean</valid_datatypes>
<valid_operators>equals, not equal</valid_operators>
</xsd:appinfo>
</xsd:annotation>
</xsd:element>
</xsd:sequence>
</xsd:extension>
</xsd:complexContent>
</xsd:complexType>
</xsd:element>
<xsd:element name="tested_object" minOccurs="0" maxOccurs="unbounded">
<xsd:complexType>
<xsd:complexContent>
<xsd:extension base="oval_results:testedObjectType">
<xsd:sequence>
<xsd:element name="account_name" type="oval_results:testedStringType" minOccurs="1" maxOccurs="1">
<xsd:annotation>
<xsd:documentation>The actual name of the account found that matches the criteria outlined in the definition object section.</xsd:documentation>
<xsd:appinfo>
<parent_test>Account Privileges Test</parent_test>
<cardinality>1</cardinality>
<content>string</content>
</xsd:appinfo>
</xsd:annotation>
</xsd:element>
</xsd:sequence>
</xsd:extension>
</xsd:complexContent>
</xsd:complexType>
</xsd:element>
</xsd:sequence>
</xsd:extension>
</xsd:complexContent>
</xsd:complexType>
</xsd:element>
|