Definition Type: Element
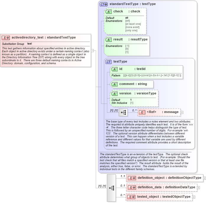
Name: activedirectory_test
Namespace: http://oval.mitre.org/XMLSchema/oval_results#windows
Type: oval_results:standardTestType
Containing Schema: windows-oval-results-schema.xsd
Abstract
Documentation:
This test gathers information about specified entires in active directory. Each object in active directory exists under a certain naming context (also known as a partition). A naming context is defined as a single object in the Directory Information Tree (DIT) along with every object in the tree subordinate to it. There are three default naming contexts in Active Directory: domain, configuration, and schema.
Collapse XSD Schema Diagram:
Drilldown into tested_object in schema windows-oval-results-schema_xsd Drilldown into definition_data in schema windows-oval-results-schema_xsd Drilldown into definition_object in schema windows-oval-results-schema_xsd Drilldown into message in schema oval-results-schema_xsd Drilldown into version in schema oval-results-schema_xsd Drilldown into comment in schema oval-results-schema_xsd Drilldown into id in schema oval-results-schema_xsd Drilldown into testType in schema oval-results-schema_xsd Drilldown into result in schema oval-results-schema_xsd Drilldown into check in schema oval-results-schema_xsd Drilldown into standardTestType in schema oval-results-schema_xsdXSD Diagram of activedirectory_test in schema windows-oval-results-schema_xsd (Open Vulnerability and Assessment Language (OVAL®))
Collapse XSD Schema Code:
<xsd:element name="activedirectory_test" substitutionGroup="oval_results:test">
    <xsd:annotation>
        <xsd:documentation>This test gathers information about specified entires in active directory.  Each object in active directory exists under a certain naming context (also known as a partition).  A naming context is defined as a single object in the Directory Information Tree (DIT) along with every object in the tree subordinate to it.  There are three default naming contexts in Active Directory: domain, configuration, and schema.</xsd:documentation>
        <xsd:appinfo>
            <test_name>Active Directory Test</test_name>
            <extends>standardTestType</extends>
            <valid_sections>message, definition_object, definition_data, tested_object</valid_sections>
            <example>
            </example>
        </xsd:appinfo>
    </xsd:annotation>
    <xsd:complexType>
        <xsd:complexContent>
            <xsd:extension base="oval_results:standardTestType">
                <xsd:sequence>
                    <xsd:element name="definition_object" minOccurs="1" maxOccurs="1">
                        <xsd:complexType>
                            <xsd:complexContent>
                                <xsd:extension base="oval_results:definitionObjectType">
                                    <xsd:sequence>
                                        <xsd:element name="naming_context" minOccurs="1" maxOccurs="1">
                                            <xsd:annotation>
                                                <xsd:documentation>Each object in active directory exists under a certain naming context (also known as a partition).  A naming context is defined as a single object in the Directory Information Tree (DIT) along with every object in the tree subordinate to it.  There are three default naming contexts in Active Directory: domain, configuration, and schema.</xsd:documentation>
                                                <xsd:appinfo>
                                                    <parent_test>Active Directory Test</parent_test>
                                                    <cardinality>1</cardinality>
                                                    <content>string</content>
                                                    <valid_datatypes>string</valid_datatypes>
                                                    <valid_operators>equals, not equal</valid_operators>
                                                </xsd:appinfo>
                                            </xsd:annotation>
                                            <xsd:complexType>
                                                <xsd:simpleContent>
                                                    <xsd:restriction base="oval_results:subtestStringType">
                                                        <xsd:enumeration value="domain" />
                                                        <xsd:enumeration value="configuration" />
                                                        <xsd:enumeration value="schema" />
                                                        <xsd:enumeration value="" />
                                                    </xsd:restriction>
                                                </xsd:simpleContent>
                                            </xsd:complexType>
                                        </xsd:element>
                                        <xsd:element name="relative_dn" type="oval_results:subtestStringType" minOccurs="1" maxOccurs="1">
                                            <xsd:annotation>
                                                <xsd:documentation>The relative_dn field is used to uniquely identify an object inside the specified naming context.  It contains all the parts of the objects distinguished name except those outlined by the naming context.</xsd:documentation>
                                                <xsd:appinfo>
                                                    <parent_test>Active Directory Test</parent_test>
                                                    <cardinality>1</cardinality>
                                                    <content>string</content>
                                                    <valid_datatypes>string</valid_datatypes>
                                                    <valid_operators>equals, not equal, pattern match</valid_operators>
                                                </xsd:appinfo>
                                            </xsd:annotation>
                                        </xsd:element>
                                        <xsd:element name="attribute" type="oval_results:subtestStringType" minOccurs="1" maxOccurs="1">
                                            <xsd:annotation>
                                                <xsd:documentation>Specifies a named value contained by the object.</xsd:documentation>
                                                <xsd:appinfo>
                                                    <parent_test>Active Directory Test</parent_test>
                                                    <cardinality>1</cardinality>
                                                    <content>string</content>
                                                    <valid_datatypes>string</valid_datatypes>
                                                    <valid_operators>equals, not equal, pattern match</valid_operators>
                                                </xsd:appinfo>
                                            </xsd:annotation>
                                        </xsd:element>
                                    </xsd:sequence>
                                </xsd:extension>
                            </xsd:complexContent>
                        </xsd:complexType>
                    </xsd:element>
                    <xsd:element name="definition_data" minOccurs="0" maxOccurs="1">
                        <xsd:complexType>
                            <xsd:complexContent>
                                <xsd:extension base="oval_results:definitionDataType">
                                    <xsd:sequence>
                                        <xsd:element name="object_class" type="oval_results:subtestStringType" minOccurs="0" maxOccurs="1">
                                            <xsd:annotation>
                                                <xsd:documentation>The name of the class of which the object is an instance.</xsd:documentation>
                                                <xsd:appinfo>
                                                    <parent_test>Active Directory Test</parent_test>
                                                    <cardinality>0-1</cardinality>
                                                    <content>string</content>
                                                    <valid_datatypes>string</valid_datatypes>
                                                    <valid_operators>equals, not equal, pattern match</valid_operators>
                                                </xsd:appinfo>
                                            </xsd:annotation>
                                        </xsd:element>
                                        <xsd:element name="adstype" minOccurs="0" maxOccurs="1">
                                            <xsd:annotation>
                                                <xsd:documentation>Specifies the type of information that the specified attribute represents.</xsd:documentation>
                                                <xsd:appinfo>
                                                    <parent_test>Active Directory Test</parent_test>
                                                    <cardinality>0-1</cardinality>
                                                    <content>string</content>
                                                    <valid_datatypes>string</valid_datatypes>
                                                    <valid_operators>equals, not equal</valid_operators>
                                                </xsd:appinfo>
                                            </xsd:annotation>
                                            <xsd:complexType>
                                                <xsd:simpleContent>
                                                    <xsd:restriction base="oval_results:subtestStringType">
                                                        <xsd:enumeration value="ADSTYPE_INVALID" />
                                                        <xsd:enumeration value="ADSTYPE_DN_STRING" />
                                                        <xsd:enumeration value="ADSTYPE_CASE_EXACT_STRING" />
                                                        <xsd:enumeration value="ADSTYPE_CASE_IGNORE_STRING" />
                                                        <xsd:enumeration value="ADSTYPE_PRINTABLE_STRING" />
                                                        <xsd:enumeration value="ADSTYPE_NUMERIC_STRING" />
                                                        <xsd:enumeration value="ADSTYPE_BOOLEAN" />
                                                        <xsd:enumeration value="ADSTYPE_INTEGER" />
                                                        <xsd:enumeration value="ADSTYPE_OCTET_STRING" />
                                                        <xsd:enumeration value="ADSTYPE_UTC_TIME" />
                                                        <xsd:enumeration value="ADSTYPE_LARGE_INTEGER" />
                                                        <xsd:enumeration value="ADSTYPE_PROV_SPECIFIC" />
                                                        <xsd:enumeration value="ADSTYPE_OBJECT_CLASS" />
                                                        <xsd:enumeration value="ADSTYPE_CASEIGNORE_LIST" />
                                                        <xsd:enumeration value="ADSTYPE_OCTET_LIST" />
                                                        <xsd:enumeration value="ADSTYPE_PATH" />
                                                        <xsd:enumeration value="ADSTYPE_POSTALADDRESS" />
                                                        <xsd:enumeration value="ADSTYPE_TIMESTAMP" />
                                                        <xsd:enumeration value="ADSTYPE_BACKLINK" />
                                                        <xsd:enumeration value="ADSTYPE_TYPEDNAME" />
                                                        <xsd:enumeration value="ADSTYPE_HOLD" />
                                                        <xsd:enumeration value="ADSTYPE_NETADDRESS" />
                                                        <xsd:enumeration value="ADSTYPE_REPLICAPOINTER" />
                                                        <xsd:enumeration value="ADSTYPE_FAXNUMBER" />
                                                        <xsd:enumeration value="ADSTYPE_EMAIL" />
                                                        <xsd:enumeration value="ADSTYPE_NT_SECURITY_DESCRIPTOR" />
                                                        <xsd:enumeration value="ADSTYPE_UNKNOWN" />
                                                        <xsd:enumeration value="ADSTYPE_DN_WITH_BINARY" />
                                                        <xsd:enumeration value="ADSTYPE_DN_WITH_STRING" />
                                                        <xsd:enumeration value="" />
                                                    </xsd:restriction>
                                                </xsd:simpleContent>
                                            </xsd:complexType>
                                        </xsd:element>
                                        <xsd:element name="value" type="oval_results:subtestStringType" minOccurs="0" maxOccurs="1">
                                            <xsd:annotation>
                                                <xsd:documentation>The actual value of the specified active directory attribute.</xsd:documentation>
                                                <xsd:appinfo>
                                                    <parent_test>Active Directory Test</parent_test>
                                                    <cardinality>0-1</cardinality>
                                                    <content>string</content>
                                                    <valid_datatypes>binary, boolean, float, int, string</valid_datatypes>
                                                    <valid_operators>equals, not equal, greater than, less than, greater than or equal, less than or equal, bitwise and, bitwise or, pattern match</valid_operators>
                                                </xsd:appinfo>
                                            </xsd:annotation>
                                        </xsd:element>
                                    </xsd:sequence>
                                </xsd:extension>
                            </xsd:complexContent>
                        </xsd:complexType>
                    </xsd:element>
                    <xsd:element name="tested_object" minOccurs="0" maxOccurs="unbounded">
                        <xsd:complexType>
                            <xsd:complexContent>
                                <xsd:extension base="oval_results:testedObjectType">
                                    <xsd:sequence>
                                        <xsd:element name="naming_context" minOccurs="1" maxOccurs="1">
                                            <xsd:annotation>
                                                <xsd:documentation>The naming context that the matching object exists under.</xsd:documentation>
                                                <xsd:appinfo>
                                                    <parent_test>Active Directory Test</parent_test>
                                                    <cardinality>1</cardinality>
                                                    <content>string</content>
                                                </xsd:appinfo>
                                            </xsd:annotation>
                                            <xsd:complexType>
                                                <xsd:simpleContent>
                                                    <xsd:restriction base="oval_results:testedStringType">
                                                        <xsd:enumeration value="domain" />
                                                        <xsd:enumeration value="configuration" />
                                                        <xsd:enumeration value="schema" />
                                                    </xsd:restriction>
                                                </xsd:simpleContent>
                                            </xsd:complexType>
                                        </xsd:element>
                                        <xsd:element name="relative_dn" type="oval_results:testedStringType" minOccurs="1" maxOccurs="1">
                                            <xsd:annotation>
                                                <xsd:documentation>The relative dn of the matching object.</xsd:documentation>
                                                <xsd:appinfo>
                                                    <parent_test>Active Directory Test</parent_test>
                                                    <cardinality>1</cardinality>
                                                    <content>string</content>
                                                </xsd:appinfo>
                                            </xsd:annotation>
                                        </xsd:element>
                                        <xsd:element name="attribute" type="oval_results:testedStringType" minOccurs="1" maxOccurs="1">
                                            <xsd:annotation>
                                                <xsd:documentation>The attribute name of the matching object.</xsd:documentation>
                                                <xsd:appinfo>
                                                    <parent_test>Active Directory Test</parent_test>
                                                    <cardinality>1</cardinality>
                                                    <content>string</content>
                                                </xsd:appinfo>
                                            </xsd:annotation>
                                        </xsd:element>
                                    </xsd:sequence>
                                </xsd:extension>
                            </xsd:complexContent>
                        </xsd:complexType>
                    </xsd:element>
                </xsd:sequence>
            </xsd:extension>
        </xsd:complexContent>
    </xsd:complexType>
</xsd:element>
Collapse Child Elements:
Name Type Min Occurs Max Occurs
message oval_results:message 0 unbounded
definition_object windows:definition_object 1 1
definition_data windows:definition_data 0 1
tested_object windows:tested_object 0 unbounded
Collapse Child Attributes:
Name Type Default Value Use
id oval_results:id Required
comment oval_results:comment Required
version oval_results:version 1 Optional
check oval_results:check all Optional
result oval_results:result Required
Collapse Derivation Tree:
Collapse References:
oval_results:test