Definition Type: Element
Name: data
Namespace: http://oval.mitre.org/XMLSchema/oval#hpux
Type: oval:dataType
Containing Schema: hpux-schema.xsd
MinOccurs 0
MaxOccurs 1
Abstract
Collapse XSD Schema Diagram:
Drilldown into flag in schema hpux-schema_xsd Drilldown into exp_date in schema hpux-schema_xsd Drilldown into exp_inact in schema hpux-schema_xsd Drilldown into exp_warn in schema hpux-schema_xsd Drilldown into chg_req in schema hpux-schema_xsd Drilldown into chg_allow in schema hpux-schema_xsd Drilldown into chg_lst in schema hpux-schema_xsd Drilldown into password in schema hpux-schema_xsd Drilldown into operation in schema oval-schema_xsd Drilldown into dataType in schema oval-schema_xsdXSD Diagram of data in schema hpux-schema_xsd (Open Vulnerability and Assessment Language (OVAL®))
Collapse XSD Schema Code:
<xsd:element name="data" minOccurs="0" maxOccurs="1">
    <xsd:complexType>
        <xsd:complexContent>
            <xsd:extension base="oval:dataType">
                <xsd:sequence>
                    <xsd:element name="password" type="oval:subtestStringType" minOccurs="0" maxOccurs="1">
                        <xsd:annotation>
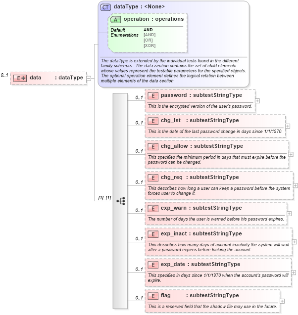
                            <xsd:documentation>This is the encrypted version of the user's password.</xsd:documentation>
                            <xsd:appinfo>
                                <parent_test>Shadow Test</parent_test>
                                <cardinality>0-1</cardinality>
                                <content>string</content>
                                <valid_datatypes>string</valid_datatypes>
                                <valid_operators>equals, not equal, pattern match</valid_operators>
                            </xsd:appinfo>
                        </xsd:annotation>
                    </xsd:element>
                    <xsd:element name="chg_lst" type="oval:subtestStringType" minOccurs="0" maxOccurs="1">
                        <xsd:annotation>
                            <xsd:documentation>This is the date of the last password change in days since 1/1/1970.</xsd:documentation>
                            <xsd:appinfo>
                                <parent_test>Shadow Test</parent_test>
                                <cardinality>0-1</cardinality>
                                <content>string</content>
                                <valid_datatypes>string</valid_datatypes>
                                <valid_operators>equals, not equal, pattern match</valid_operators>
                            </xsd:appinfo>
                        </xsd:annotation>
                    </xsd:element>
                    <xsd:element name="chg_allow" type="oval:subtestStringType" minOccurs="0" maxOccurs="1">
                        <xsd:annotation>
                            <xsd:documentation>This specifies the minimum period in days that must expire before the password can be changed.</xsd:documentation>
                            <xsd:appinfo>
                                <parent_test>Shadow Test</parent_test>
                                <cardinality>0-1</cardinality>
                                <content>string</content>
                                <valid_datatypes>string</valid_datatypes>
                                <valid_operators>equals, not equal, pattern match</valid_operators>
                            </xsd:appinfo>
                        </xsd:annotation>
                    </xsd:element>
                    <xsd:element name="chg_req" type="oval:subtestStringType" minOccurs="0" maxOccurs="1">
                        <xsd:annotation>
                            <xsd:documentation>This describes how long a user can keep a password before the system forces user to change it.</xsd:documentation>
                            <xsd:appinfo>
                                <parent_test>Shadow Test</parent_test>
                                <cardinality>0-1</cardinality>
                                <content>string</content>
                                <valid_datatypes>string</valid_datatypes>
                                <valid_operators>equals, not equal, pattern match</valid_operators>
                            </xsd:appinfo>
                        </xsd:annotation>
                    </xsd:element>
                    <xsd:element name="exp_warn" type="oval:subtestStringType" minOccurs="0" maxOccurs="1">
                        <xsd:annotation>
                            <xsd:documentation>The number of days the user is warned before his password expires.</xsd:documentation>
                            <xsd:appinfo>
                                <parent_test>Shadow Test</parent_test>
                                <cardinality>0-1</cardinality>
                                <content>string</content>
                                <valid_datatypes>string</valid_datatypes>
                                <valid_operators>equals, not equal, pattern match</valid_operators>
                            </xsd:appinfo>
                        </xsd:annotation>
                    </xsd:element>
                    <xsd:element name="exp_inact" type="oval:subtestStringType" minOccurs="0" maxOccurs="1">
                        <xsd:annotation>
                            <xsd:documentation>This describes how many days of account inactivity the system will wait after a password expires before locking the account.</xsd:documentation>
                            <xsd:appinfo>
                                <parent_test>Shadow Test</parent_test>
                                <cardinality>0-1</cardinality>
                                <content>string</content>
                                <valid_datatypes>string</valid_datatypes>
                                <valid_operators>equals, not equal, pattern match</valid_operators>
                            </xsd:appinfo>
                        </xsd:annotation>
                    </xsd:element>
                    <xsd:element name="exp_date" type="oval:subtestStringType" minOccurs="0" maxOccurs="1">
                        <xsd:annotation>
                            <xsd:documentation>This specifies in days since 1/1/1970 when the account's password will expire.</xsd:documentation>
                            <xsd:appinfo>
                                <parent_test>Shadow Test</parent_test>
                                <cardinality>0-1</cardinality>
                                <content>string</content>
                                <valid_datatypes>string</valid_datatypes>
                                <valid_operators>equals, not equal, pattern match</valid_operators>
                            </xsd:appinfo>
                        </xsd:annotation>
                    </xsd:element>
                    <xsd:element name="flag" type="oval:subtestStringType" minOccurs="0" maxOccurs="1">
                        <xsd:annotation>
                            <xsd:documentation>This is a reserved field that the shadow file may use in the future.</xsd:documentation>
                            <xsd:appinfo>
                                <parent_test>Shadow Test</parent_test>
                                <cardinality>0-1</cardinality>
                                <content>string</content>
                                <valid_datatypes>string</valid_datatypes>
                                <valid_operators>equals, not equal, pattern match</valid_operators>
                            </xsd:appinfo>
                        </xsd:annotation>
                    </xsd:element>
                </xsd:sequence>
            </xsd:extension>
        </xsd:complexContent>
    </xsd:complexType>
</xsd:element>
Collapse Child Elements:
Name Type Min Occurs Max Occurs
password hpux:password 0 1
chg_lst hpux:chg_lst 0 1
chg_allow hpux:chg_allow 0 1
chg_req hpux:chg_req 0 1
exp_warn hpux:exp_warn 0 1
exp_inact hpux:exp_inact 0 1
exp_date hpux:exp_date 0 1
flag hpux:flag 0 1
Collapse Child Attributes:
Name Type Default Value Use
operation oval:operation AND Optional
Collapse Derivation Tree: