Definition Type: Element
Name: data
Namespace: http://oval.mitre.org/XMLSchema/oval#redhat
Type: oval:dataType
Containing Schema: redhat-schema.xsd
MinOccurs 0
MaxOccurs 1
Abstract
Collapse XSD Schema Diagram:
Drilldown into md5 in schema redhat-schema_xsd Drilldown into m_time in schema redhat-schema_xsd Drilldown into c_time in schema redhat-schema_xsd Drilldown into a_time in schema redhat-schema_xsd Drilldown into user_id in schema redhat-schema_xsd Drilldown into group_id in schema redhat-schema_xsd Drilldown into type in schema redhat-schema_xsd Drilldown into operation in schema oval-schema_xsd Drilldown into dataType in schema oval-schema_xsdXSD Diagram of data in schema redhat-schema_xsd (Open Vulnerability and Assessment Language (OVAL®))
Collapse XSD Schema Code:
<xsd:element name="data" minOccurs="0" maxOccurs="1">
    <xsd:complexType>
        <xsd:complexContent>
            <xsd:extension base="oval:dataType">
                <xsd:sequence>
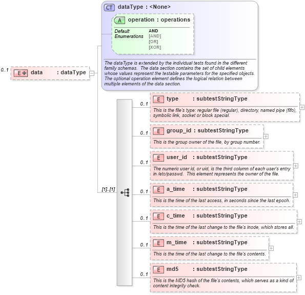
                    <xsd:element name="type" type="oval:subtestStringType" minOccurs="0" maxOccurs="1">
                        <xsd:annotation>
                            <xsd:documentation>This is the file's type: regular file (regular), directory, named pipe (fifo), symbolic link, socket or block special.</xsd:documentation>
                            <xsd:appinfo>
                                <parent_test>File Test</parent_test>
                                <cardinality>0-1</cardinality>
                                <content>string</content>
                                <valid_datatypes>string</valid_datatypes>
                                <valid_operators>equals, not equal, pattern match</valid_operators>
                            </xsd:appinfo>
                        </xsd:annotation>
                    </xsd:element>
                    <xsd:element name="group_id" type="oval:subtestStringType" minOccurs="0" maxOccurs="1">
                        <xsd:annotation>
                            <xsd:documentation>This is the group owner of the file, by group number.</xsd:documentation>
                            <xsd:appinfo>
                                <parent_test>File Test</parent_test>
                                <cardinality>0-1</cardinality>
                                <content>string</content>
                                <valid_datatypes>string</valid_datatypes>
                                <valid_operators>equals, not equal, pattern match</valid_operators>
                            </xsd:appinfo>
                        </xsd:annotation>
                    </xsd:element>
                    <xsd:element name="user_id" type="oval:subtestStringType" minOccurs="0" maxOccurs="1">
                        <xsd:annotation>
                            <xsd:documentation>The numeric user id, or uid, is the third column of each user's entry in /etc/passwd.  This element represents the owner of the file.</xsd:documentation>
                            <xsd:appinfo>
                                <parent_test>File Test</parent_test>
                                <cardinality>0-1</cardinality>
                                <content>string</content>
                                <valid_datatypes>string</valid_datatypes>
                                <valid_operators>equals, not equal, pattern match</valid_operators>
                            </xsd:appinfo>
                        </xsd:annotation>
                    </xsd:element>
                    <xsd:element name="a_time" type="oval:subtestStringType" minOccurs="0" maxOccurs="1">
                        <xsd:annotation>
                            <xsd:documentation>This is the time of the last access, in seconds since the last epoch.</xsd:documentation>
                            <xsd:appinfo>
                                <parent_test>File Test</parent_test>
                                <cardinality>0-1</cardinality>
                                <content>string</content>
                                <valid_datatypes>string</valid_datatypes>
                                <valid_operators>equals, not equal, greater than, less than, greater than or equal, less than or equal, pattern match</valid_operators>
                            </xsd:appinfo>
                        </xsd:annotation>
                    </xsd:element>
                    <xsd:element name="c_time" type="oval:subtestStringType" minOccurs="0" maxOccurs="1">
                        <xsd:annotation>
                            <xsd:documentation>This is the time of the last change to the file's inode, which stores all.</xsd:documentation>
                            <xsd:appinfo>
                                <parent_test>File Test</parent_test>
                                <cardinality>0-1</cardinality>
                                <content>string</content>
                                <valid_datatypes>string</valid_datatypes>
                                <valid_operators>equals, not equal, greater than, less than, greater than or equal, less than or equal, pattern match</valid_operators>
                            </xsd:appinfo>
                        </xsd:annotation>
                    </xsd:element>
                    <xsd:element name="m_time" type="oval:subtestStringType" minOccurs="0" maxOccurs="1">
                        <xsd:annotation>
                            <xsd:documentation>This is the time of the last change to the file's contents.</xsd:documentation>
                            <xsd:appinfo>
                                <parent_test>File Test</parent_test>
                                <cardinality>0-1</cardinality>
                                <content>string</content>
                                <valid_datatypes>string</valid_datatypes>
                                <valid_operators>equals, not equal, greater than, less than, greater than or equal, less than or equal, pattern match</valid_operators>
                            </xsd:appinfo>
                        </xsd:annotation>
                    </xsd:element>
                    <xsd:element name="md5" type="oval:subtestStringType" minOccurs="0" maxOccurs="1">
                        <xsd:annotation>
                            <xsd:documentation>This is the MD5 hash of the file's contents, which serves as a kind of content integrity check.</xsd:documentation>
                            <xsd:appinfo>
                                <parent_test>File Test</parent_test>
                                <cardinality>0-1</cardinality>
                                <content>string</content>
                                <valid_datatypes>string</valid_datatypes>
                                <valid_operators>equals, not equal, pattern match</valid_operators>
                            </xsd:appinfo>
                        </xsd:annotation>
                    </xsd:element>
                </xsd:sequence>
            </xsd:extension>
        </xsd:complexContent>
    </xsd:complexType>
</xsd:element>
Collapse Child Elements:
Name Type Min Occurs Max Occurs
type redhat:type 0 1
group_id redhat:group_id 0 1
user_id redhat:user_id 0 1
a_time redhat:a_time 0 1
c_time redhat:c_time 0 1
m_time redhat:m_time 0 1
md5 redhat:md5 0 1
Collapse Child Attributes:
Name Type Default Value Use
operation oval:operation AND Optional
Collapse Derivation Tree: