<xsd:element name="data" minOccurs="0" maxOccurs="1">
<xsd:complexType>
<xsd:complexContent>
<xsd:extension base="oval:dataType">
<xsd:sequence>
<xsd:element name="arch" type="oval:subtestStringType" minOccurs="0" maxOccurs="1">
<xsd:annotation>
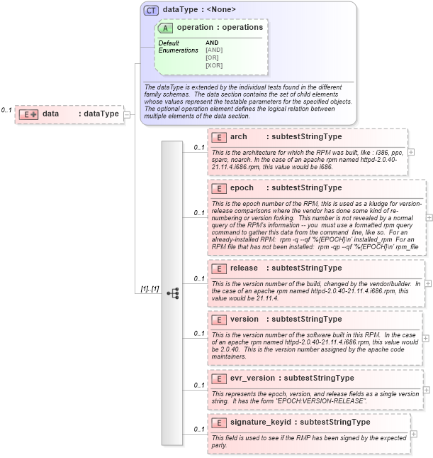
<xsd:documentation>This is the architecture for which the RPM was built, like : i386, ppc, sparc, noarch. In the case of an apache rpm named httpd-2.0.40-21.11.4.i686.rpm, this value would be i686.</xsd:documentation>
<xsd:appinfo>
<parent_test>RPM Info Test</parent_test>
<cardinality>0-1</cardinality>
<content>string</content>
<valid_datatypes>string</valid_datatypes>
<valid_operators>equals, not equal, pattern match</valid_operators>
</xsd:appinfo>
</xsd:annotation>
</xsd:element>
<xsd:element name="epoch" type="oval:subtestStringType" minOccurs="0" maxOccurs="1">
<xsd:annotation>
<xsd:documentation>This is the epoch number of the RPM, this is used as a kludge for version-release comparisons where the vendor has done some kind of re-numbering or version forking. This number is not revealed by a normal query of the RPM's information -- you must use a formatted rpm query command to gather this data from the command line, like so. For an already-installed RPM: rpm -q --qf '%{EPOCH}\n' installed_rpm For an RPM file that has not been installed: rpm -qp --qf '%{EPOCH}\n' rpm_file</xsd:documentation>
<xsd:appinfo>
<parent_test>RPM Info Test</parent_test>
<cardinality>0-1</cardinality>
<content>string</content>
<valid_datatypes>string</valid_datatypes>
<valid_operators>equals, not equal, pattern match</valid_operators>
</xsd:appinfo>
</xsd:annotation>
</xsd:element>
<xsd:element name="release" type="oval:subtestStringType" minOccurs="0" maxOccurs="1">
<xsd:annotation>
<xsd:documentation>This is the version number of the build, changed by the vendor/builder. In the case of an apache rpm named httpd-2.0.40-21.11.4.i686.rpm, this value would be 21.11.4.</xsd:documentation>
<xsd:appinfo>
<parent_test>RPM Info Test</parent_test>
<cardinality>0-1</cardinality>
<content>string</content>
<valid_datatypes>string</valid_datatypes>
<valid_operators>equals, not equal, pattern match</valid_operators>
</xsd:appinfo>
</xsd:annotation>
</xsd:element>
<xsd:element name="version" type="oval:subtestStringType" minOccurs="0" maxOccurs="1">
<xsd:annotation>
<xsd:documentation>This is the version number of the software built in this RPM. In the case of an apache rpm named httpd-2.0.40-21.11.4.i686.rpm, this value would be 2.0.40. This is the version number assigned by the apache code maintainers.</xsd:documentation>
<xsd:appinfo>
<parent_test>RPM Info Test</parent_test>
<cardinality>0-1</cardinality>
<content>string</content>
<valid_datatypes>string</valid_datatypes>
<valid_operators>equals, not equal, pattern match</valid_operators>
</xsd:appinfo>
</xsd:annotation>
</xsd:element>
<xsd:element name="evr_version" type="oval:subtestStringType" minOccurs="0" maxOccurs="1">
<xsd:annotation>
<xsd:documentation>This represents the epoch, version, and release fields as a single version string. It has the form "EPOCH:VERSION-RELEASE".</xsd:documentation>
<xsd:appinfo>
<parent_test>RPM Info Test</parent_test>
<cardinality>0-1</cardinality>
<content>string</content>
<valid_datatypes>string</valid_datatypes>
<valid_operators>equals, not equal, greater than, less than, greater than or equal, less than or equal, pattern match</valid_operators>
</xsd:appinfo>
</xsd:annotation>
</xsd:element>
<xsd:element name="signature_keyid" type="oval:subtestStringType" minOccurs="0" maxOccurs="1">
<xsd:annotation>
<xsd:documentation>This field is used to see if the RMP has been signed by the expected party.</xsd:documentation>
<xsd:appinfo>
<parent_test>RPM Info Test</parent_test>
<cardinality>0-1</cardinality>
<content>string</content>
<valid_datatypes>string</valid_datatypes>
<valid_operators>equals, not equal, pattern match</valid_operators>
</xsd:appinfo>
</xsd:annotation>
</xsd:element>
</xsd:sequence>
</xsd:extension>
</xsd:complexContent>
</xsd:complexType>
</xsd:element>
|