<xsd:element name="data" minOccurs="0" maxOccurs="1">
<xsd:complexType>
<xsd:complexContent>
<xsd:extension base="oval:dataType">
<xsd:sequence>
<xsd:element name="index" type="oval:subtestIntType" minOccurs="0" maxOccurs="1">
<xsd:annotation>
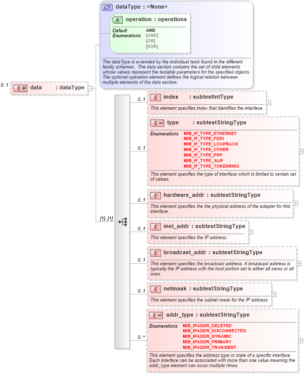
<xsd:documentation>This element specifies index that identifies the interface.</xsd:documentation>
<xsd:appinfo>
<parent_test>Interface Test</parent_test>
<cardinality>0-1</cardinality>
<content>integer</content>
<valid_datatypes>integer</valid_datatypes>
<valid_operators>equals, not equal, greater than, less than, greater than or equal, less than or equal</valid_operators>
</xsd:appinfo>
</xsd:annotation>
</xsd:element>
<xsd:element name="type" minOccurs="0" maxOccurs="1">
<xsd:annotation>
<xsd:documentation>This element specifies the type of interface which is limited to certain set of values.</xsd:documentation>
<xsd:appinfo>
<parent_test>Interface Test</parent_test>
<cardinality>0-1</cardinality>
<content>string</content>
<valid_datatypes>string</valid_datatypes>
<valid_operators>equals, not equal</valid_operators>
</xsd:appinfo>
</xsd:annotation>
<xsd:complexType>
<xsd:simpleContent>
<xsd:restriction base="oval:subtestStringType">
<xsd:enumeration value="MIB_IF_TYPE_ETHERNET" />
<xsd:enumeration value="MIB_IF_TYPE_FDDI" />
<xsd:enumeration value="MIB_IF_TYPE_LOOPBACK" />
<xsd:enumeration value="MIB_IF_TYPE_OTHER" />
<xsd:enumeration value="MIB_IF_TYPE_PPP" />
<xsd:enumeration value="MIB_IF_TYPE_SLIP" />
<xsd:enumeration value="MIB_IF_TYPE_TOKENRING" />
</xsd:restriction>
</xsd:simpleContent>
</xsd:complexType>
</xsd:element>
<xsd:element name="hardware_addr" type="oval:subtestStringType" minOccurs="0" maxOccurs="1">
<xsd:annotation>
<xsd:documentation>This element specifies the the physical address of the adapter for this interface.</xsd:documentation>
<xsd:appinfo>
<parent_test>Interface Test</parent_test>
<cardinality>0-1</cardinality>
<content>string</content>
<valid_datatypes>string</valid_datatypes>
<valid_operators>equals, not equal, pattern match</valid_operators>
</xsd:appinfo>
</xsd:annotation>
</xsd:element>
<xsd:element name="inet_addr" type="oval:subtestStringType" minOccurs="0" maxOccurs="1">
<xsd:annotation>
<xsd:documentation>This element specifies the IP address.</xsd:documentation>
<xsd:appinfo>
<parent_test>Interface Test</parent_test>
<cardinality>0-1</cardinality>
<content>string</content>
<valid_datatypes>string</valid_datatypes>
<valid_operators>equals, not equal, pattern match</valid_operators>
</xsd:appinfo>
</xsd:annotation>
</xsd:element>
<xsd:element name="broadcast_addr" type="oval:subtestStringType" minOccurs="0" maxOccurs="1">
<xsd:annotation>
<xsd:documentation>This element specifies the broadcast address. A broadcast address is typically the IP address with the host portion set to either all zeros or all ones.</xsd:documentation>
<xsd:appinfo>
<parent_test>Interface Test</parent_test>
<cardinality>0-1</cardinality>
<content>string</content>
<valid_datatypes>string</valid_datatypes>
<valid_operators>equals, not equal, pattern match</valid_operators>
</xsd:appinfo>
</xsd:annotation>
</xsd:element>
<xsd:element name="netmask" type="oval:subtestStringType" minOccurs="0" maxOccurs="1">
<xsd:annotation>
<xsd:documentation>This element specifies the subnet mask for the IP address.</xsd:documentation>
<xsd:appinfo>
<parent_test>Interface Test</parent_test>
<cardinality>0-1</cardinality>
<content>string</content>
<valid_datatypes>string</valid_datatypes>
<valid_operators>equals, not equal, pattern match</valid_operators>
</xsd:appinfo>
</xsd:annotation>
</xsd:element>
<xsd:element name="addr_type" minOccurs="0" maxOccurs="unbounded">
<xsd:annotation>
<xsd:documentation>This element specifies the address type or state of a specific interface. Each interface can be associated with more than one value meaning the addr_type element can occur multiple times.</xsd:documentation>
<xsd:appinfo>
<parent_test>Interface Test</parent_test>
<cardinality>0-n</cardinality>
<content>string</content>
<valid_datatypes>string</valid_datatypes>
<valid_operators>equals, not equal</valid_operators>
</xsd:appinfo>
</xsd:annotation>
<xsd:complexType>
<xsd:simpleContent>
<xsd:restriction base="oval:subtestStringType">
<xsd:enumeration value="MIB_IPADDR_DELETED" />
<xsd:enumeration value="MIB_IPADDR_DISCONNECTED" />
<xsd:enumeration value="MIB_IPADDR_DYNAMIC" />
<xsd:enumeration value="MIB_IPADDR_PRIMARY" />
<xsd:enumeration value="MIB_IPADDR_TRANSIENT" />
</xsd:restriction>
</xsd:simpleContent>
</xsd:complexType>
</xsd:element>
</xsd:sequence>
</xsd:extension>
</xsd:complexContent>
</xsd:complexType>
</xsd:element>
|