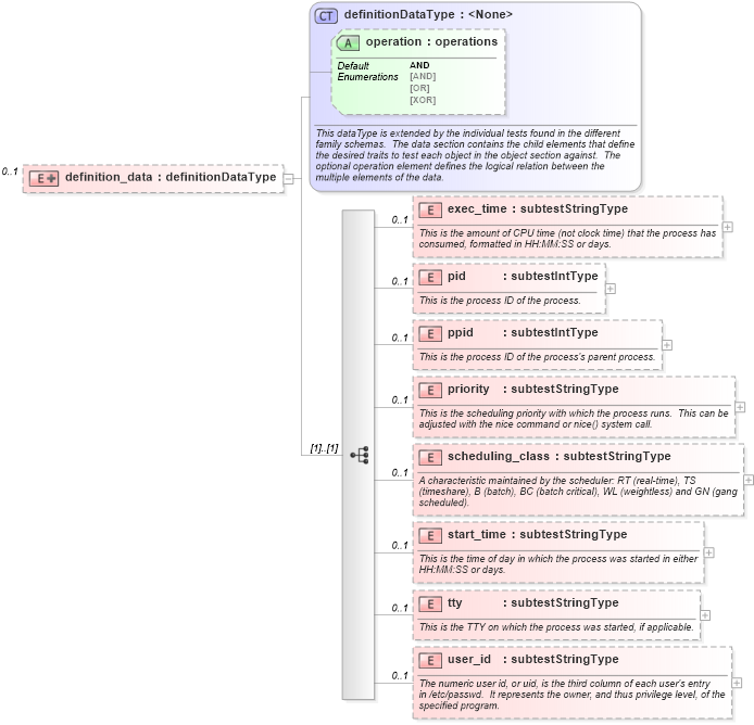
Definition Type: Element
Name: definition_data
Namespace: http://oval.mitre.org/XMLSchema/oval_results#debian
Type: oval_results:definitionDataType
Containing Schema: debian-oval-results-schema.xsd
MinOccurs 0
MaxOccurs 1
Abstract
Collapse XSD Schema Diagram:
Drilldown into user_id in schema debian-oval-results-schema_xsd Drilldown into tty in schema debian-oval-results-schema_xsd Drilldown into start_time in schema debian-oval-results-schema_xsd Drilldown into scheduling_class in schema debian-oval-results-schema_xsd Drilldown into priority in schema debian-oval-results-schema_xsd Drilldown into ppid in schema debian-oval-results-schema_xsd Drilldown into pid in schema debian-oval-results-schema_xsd Drilldown into exec_time in schema debian-oval-results-schema_xsd Drilldown into operation in schema oval-results-schema_xsd Drilldown into definitionDataType in schema oval-results-schema_xsdXSD Diagram of definition_data in schema debian-oval-results-schema_xsd (Open Vulnerability and Assessment Language (OVAL®))
Collapse XSD Schema Code:
<xsd:element name="definition_data" minOccurs="0" maxOccurs="1">
    <xsd:complexType>
        <xsd:complexContent>
            <xsd:extension base="oval_results:definitionDataType">
                <xsd:sequence>
                    <xsd:element name="exec_time" type="oval_results:subtestStringType" minOccurs="0" maxOccurs="1">
                        <xsd:annotation>
                            <xsd:documentation>This is the amount of CPU time (not clock time) that the process has consumed, formatted in HH:MM:SS or days.</xsd:documentation>
                            <xsd:appinfo>
                                <parent_test>Process Test</parent_test>
                                <cardinality>0-1</cardinality>
                                <content>string</content>
                                <valid_datatypes>string</valid_datatypes>
                                <valid_operators>equals, not equal, pattern match</valid_operators>
                            </xsd:appinfo>
                        </xsd:annotation>
                    </xsd:element>
                    <xsd:element name="pid" type="oval_results:subtestIntType" minOccurs="0" maxOccurs="1">
                        <xsd:annotation>
                            <xsd:documentation>This is the process ID of the process.</xsd:documentation>
                            <xsd:appinfo>
                                <parent_test>Process Test</parent_test>
                                <cardinality>0-1</cardinality>
                                <content>integer</content>
                                <valid_datatypes>integer</valid_datatypes>
                                <valid_operators>equals, not equal, greater than, less than, greater than or equal, less than or equal</valid_operators>
                            </xsd:appinfo>
                        </xsd:annotation>
                    </xsd:element>
                    <xsd:element name="ppid" type="oval_results:subtestIntType" minOccurs="0" maxOccurs="1">
                        <xsd:annotation>
                            <xsd:documentation>This is the process ID of the process's parent process.</xsd:documentation>
                            <xsd:appinfo>
                                <parent_test>Process Test</parent_test>
                                <cardinality>0-1</cardinality>
                                <content>integer</content>
                                <valid_datatypes>integer</valid_datatypes>
                                <valid_operators>equals, not equal, greater than, less than, greater than or equal, less than or equal</valid_operators>
                            </xsd:appinfo>
                        </xsd:annotation>
                    </xsd:element>
                    <xsd:element name="priority" type="oval_results:subtestStringType" minOccurs="0" maxOccurs="1">
                        <xsd:annotation>
                            <xsd:documentation>This is the scheduling priority with which the process runs.  This can be adjusted with the nice command or nice() system call.</xsd:documentation>
                            <xsd:appinfo>
                                <parent_test>Process Test</parent_test>
                                <cardinality>0-1</cardinality>
                                <content>string</content>
                                <valid_datatypes>string</valid_datatypes>
                                <valid_operators>equals, not equal, pattern match</valid_operators>
                            </xsd:appinfo>
                        </xsd:annotation>
                    </xsd:element>
                    <xsd:element name="scheduling_class" type="oval_results:subtestStringType" minOccurs="0" maxOccurs="1">
                        <xsd:annotation>
                            <xsd:documentation>A characteristic maintained by the scheduler: RT (real-time), TS (timeshare), B (batch), BC (batch critical), WL (weightless) and GN (gang scheduled).</xsd:documentation>
                            <xsd:appinfo>
                                <parent_test>Process Test</parent_test>
                                <cardinality>0-1</cardinality>
                                <content>string</content>
                                <valid_datatypes>string</valid_datatypes>
                                <valid_operators>equals, not equal, pattern match</valid_operators>
                            </xsd:appinfo>
                        </xsd:annotation>
                    </xsd:element>
                    <xsd:element name="start_time" type="oval_results:subtestStringType" minOccurs="0" maxOccurs="1">
                        <xsd:annotation>
                            <xsd:documentation>This is the time of day in which the process was started in either HH:MM:SS or days.</xsd:documentation>
                            <xsd:appinfo>
                                <parent_test>Process Test</parent_test>
                                <cardinality>0-1</cardinality>
                                <content>string</content>
                                <valid_datatypes>string</valid_datatypes>
                                <valid_operators>equals, not equal, pattern match</valid_operators>
                            </xsd:appinfo>
                        </xsd:annotation>
                    </xsd:element>
                    <xsd:element name="tty" type="oval_results:subtestStringType" minOccurs="0" maxOccurs="1">
                        <xsd:annotation>
                            <xsd:documentation>This is the TTY on which the process was started, if applicable.</xsd:documentation>
                            <xsd:appinfo>
                                <parent_test>Process Test</parent_test>
                                <cardinality>0-1</cardinality>
                                <content>string</content>
                                <valid_datatypes>string</valid_datatypes>
                                <valid_operators>equals, not equal, pattern match</valid_operators>
                            </xsd:appinfo>
                        </xsd:annotation>
                    </xsd:element>
                    <xsd:element name="user_id" type="oval_results:subtestStringType" minOccurs="0" maxOccurs="1">
                        <xsd:annotation>
                            <xsd:documentation>The numeric user id, or uid, is the third column of each user's entry in /etc/passwd.  It represents the owner, and thus privilege level, of the specified program.</xsd:documentation>
                            <xsd:appinfo>
                                <parent_test>Process Test</parent_test>
                                <cardinality>0-1</cardinality>
                                <content>string</content>
                                <valid_datatypes>string</valid_datatypes>
                                <valid_operators>equals, not equal, pattern match</valid_operators>
                            </xsd:appinfo>
                        </xsd:annotation>
                    </xsd:element>
                </xsd:sequence>
            </xsd:extension>
        </xsd:complexContent>
    </xsd:complexType>
</xsd:element>
Collapse Child Elements:
Name Type Min Occurs Max Occurs
exec_time debian:exec_time 0 1
pid debian:pid 0 1
ppid debian:ppid 0 1
priority debian:priority 0 1
scheduling_class debian:scheduling_class 0 1
start_time debian:start_time 0 1
tty debian:tty 0 1
user_id debian:user_id 0 1
Collapse Child Attributes:
Name Type Default Value Use
operation oval_results:operation AND Optional
Collapse Derivation Tree: