Definition Type: Element
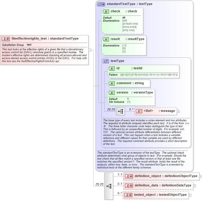
Name: fileeffectiverights_test
Namespace: http://oval.mitre.org/XMLSchema/oval_results#windows
Type: oval_results:standardTestType
Containing Schema: windows-oval-results-schema.xsd
Abstract
Documentation:
This test looks at the effective rights of a given file that a discretionary access control list (DACL) structure grants to a specified trustee. The trustee's effective rights are determined checking all access-allowed and access-denied access control entries (ACEs) in the DACL. For help with this test see the GetEffectiveRightsFromAcl() api.
Collapse XSD Schema Diagram:
Drilldown into tested_object in schema windows-oval-results-schema_xsd Drilldown into definition_data in schema windows-oval-results-schema_xsd Drilldown into definition_object in schema windows-oval-results-schema_xsd Drilldown into message in schema oval-results-schema_xsd Drilldown into version in schema oval-results-schema_xsd Drilldown into comment in schema oval-results-schema_xsd Drilldown into id in schema oval-results-schema_xsd Drilldown into testType in schema oval-results-schema_xsd Drilldown into result in schema oval-results-schema_xsd Drilldown into check in schema oval-results-schema_xsd Drilldown into standardTestType in schema oval-results-schema_xsdXSD Diagram of fileeffectiverights_test in schema windows-oval-results-schema_xsd (Open Vulnerability and Assessment Language (OVAL®))
Collapse XSD Schema Code:
<xsd:element name="fileeffectiverights_test" substitutionGroup="oval_results:test">
    <xsd:annotation>
        <xsd:documentation>This test looks at the effective rights of a given file that a discretionary access control list (DACL) structure grants to a specified trustee.  The trustee's effective rights are determined checking all access-allowed and access-denied access control entries (ACEs) in the DACL.  For help with this test see the GetEffectiveRightsFromAcl() api.</xsd:documentation>
        <xsd:appinfo>
            <test_name>File Effective Rights Test</test_name>
            <extends>standardTestType</extends>
            <valid_sections>message, definition_object, definition_data, tested_object</valid_sections>
            <example>
            </example>
        </xsd:appinfo>
    </xsd:annotation>
    <xsd:complexType>
        <xsd:complexContent>
            <xsd:extension base="oval_results:standardTestType">
                <xsd:sequence>
                    <xsd:element name="definition_object" minOccurs="1" maxOccurs="1">
                        <xsd:complexType>
                            <xsd:complexContent>
                                <xsd:extension base="oval_results:definitionObjectType">
                                    <xsd:sequence>
                                        <xsd:element name="path" type="windows:componentType" minOccurs="1" maxOccurs="1">
                                            <xsd:annotation>
                                                <xsd:documentation>Specifies the absolute path to a file on the machine.  This path can be created from multiple components that are added together.  When a pattern match operator is used, the corresponding regular expression is matched against the set of absolute path strings.  These string would not include the '.' and '..' notations.  This means that a '.*' component of a regular expression will not only match all files in the specified directories, but all subdirectories, their subdirectories, etc.</xsd:documentation>
                                                <xsd:appinfo>
                                                    <parent_test>File Effective Rights Test</parent_test>
                                                    <cardinality>1</cardinality>
                                                    <content>none</content>
                                                    <valid_datatypes>component</valid_datatypes>
                                                    <valid_operators>equals, not equal, pattern match</valid_operators>
                                                </xsd:appinfo>
                                            </xsd:annotation>
                                        </xsd:element>
                                        <xsd:element name="trustee_name" type="oval_results:subtestStringType" minOccurs="1" maxOccurs="1">
                                            <xsd:annotation>
                                                <xsd:documentation>This element specifies the trustee name associated with a particular DACL.  A trustee can be a user, group, or program (such as a Windows service)</xsd:documentation>
                                                <xsd:appinfo>
                                                    <parent_test>File Effective Rights Test</parent_test>
                                                    <cardinality>1</cardinality>
                                                    <content>string</content>
                                                    <valid_datatypes>string</valid_datatypes>
                                                    <valid_operators>equals, not equal, pattern match</valid_operators>
                                                </xsd:appinfo>
                                            </xsd:annotation>
                                        </xsd:element>
                                    </xsd:sequence>
                                </xsd:extension>
                            </xsd:complexContent>
                        </xsd:complexType>
                    </xsd:element>
                    <xsd:element name="definition_data" minOccurs="0" maxOccurs="1">
                        <xsd:complexType>
                            <xsd:complexContent>
                                <xsd:extension base="oval_results:definitionDataType">
                                    <xsd:sequence>
                                        <xsd:element name="trustee_domain" type="oval_results:subtestStringType" minOccurs="0" maxOccurs="1">
                                            <xsd:annotation>
                                                <xsd:documentation>
                                                </xsd:documentation>
                                                <xsd:appinfo>
                                                    <parent_test>File Effective Rights Test</parent_test>
                                                    <cardinality>0-1</cardinality>
                                                    <content>string</content>
                                                    <valid_datatypes>string</valid_datatypes>
                                                    <valid_operators>equals, not equal, pattern match</valid_operators>
                                                </xsd:appinfo>
                                            </xsd:annotation>
                                        </xsd:element>
                                        <xsd:element name="trustee_sid" type="oval_results:subtestStringType" minOccurs="0" maxOccurs="1">
                                            <xsd:annotation>
                                                <xsd:documentation>
                                                </xsd:documentation>
                                                <xsd:appinfo>
                                                    <parent_test>File Effective Rights Test</parent_test>
                                                    <cardinality>0-1</cardinality>
                                                    <content>string</content>
                                                    <valid_datatypes>string</valid_datatypes>
                                                    <valid_operators>equals, not equal, pattern match</valid_operators>
                                                </xsd:appinfo>
                                            </xsd:annotation>
                                        </xsd:element>
                                        <xsd:element name="standard_delete" type="oval_results:subtestBoolType" minOccurs="0" maxOccurs="1">
                                            <xsd:annotation>
                                                <xsd:documentation>
                                                </xsd:documentation>
                                                <xsd:appinfo>
                                                    <parent_test>File Effective Rights Test</parent_test>
                                                    <cardinality>0-1</cardinality>
                                                    <content>boolean</content>
                                                    <valid_datatypes>boolean</valid_datatypes>
                                                    <valid_operators>equals, not equal</valid_operators>
                                                </xsd:appinfo>
                                            </xsd:annotation>
                                        </xsd:element>
                                        <xsd:element name="standard_read_control" type="oval_results:subtestBoolType" minOccurs="0" maxOccurs="1">
                                            <xsd:annotation>
                                                <xsd:documentation>
                                                </xsd:documentation>
                                                <xsd:appinfo>
                                                    <parent_test>File Effective Rights Test</parent_test>
                                                    <cardinality>0-1</cardinality>
                                                    <content>boolean</content>
                                                    <valid_datatypes>boolean</valid_datatypes>
                                                    <valid_operators>equals, not equal</valid_operators>
                                                </xsd:appinfo>
                                            </xsd:annotation>
                                        </xsd:element>
                                        <xsd:element name="standard_write_dac" type="oval_results:subtestBoolType" minOccurs="0" maxOccurs="1">
                                            <xsd:annotation>
                                                <xsd:documentation>
                                                </xsd:documentation>
                                                <xsd:appinfo>
                                                    <parent_test>File Effective Rights Test</parent_test>
                                                    <cardinality>0-1</cardinality>
                                                    <content>boolean</content>
                                                    <valid_datatypes>boolean</valid_datatypes>
                                                    <valid_operators>equals, not equal</valid_operators>
                                                </xsd:appinfo>
                                            </xsd:annotation>
                                        </xsd:element>
                                        <xsd:element name="standard_write_owner" type="oval_results:subtestBoolType" minOccurs="0" maxOccurs="1">
                                            <xsd:annotation>
                                                <xsd:documentation>
                                                </xsd:documentation>
                                                <xsd:appinfo>
                                                    <parent_test>File Effective Rights Test</parent_test>
                                                    <cardinality>0-1</cardinality>
                                                    <content>boolean</content>
                                                    <valid_datatypes>boolean</valid_datatypes>
                                                    <valid_operators>equals, not equal</valid_operators>
                                                </xsd:appinfo>
                                            </xsd:annotation>
                                        </xsd:element>
                                        <xsd:element name="standard_synchronize" type="oval_results:subtestBoolType" minOccurs="0" maxOccurs="1">
                                            <xsd:annotation>
                                                <xsd:documentation>
                                                </xsd:documentation>
                                                <xsd:appinfo>
                                                    <parent_test>File Effective Rights Test</parent_test>
                                                    <cardinality>0-1</cardinality>
                                                    <content>boolean</content>
                                                    <valid_datatypes>boolean</valid_datatypes>
                                                    <valid_operators>equals, not equal</valid_operators>
                                                </xsd:appinfo>
                                            </xsd:annotation>
                                        </xsd:element>
                                        <xsd:element name="access_system_security" type="oval_results:subtestBoolType" minOccurs="0" maxOccurs="1">
                                            <xsd:annotation>
                                                <xsd:documentation>
                                                </xsd:documentation>
                                                <xsd:appinfo>
                                                    <parent_test>File Effective Rights Test</parent_test>
                                                    <cardinality>0-1</cardinality>
                                                    <content>boolean</content>
                                                    <valid_datatypes>boolean</valid_datatypes>
                                                    <valid_operators>equals, not equal</valid_operators>
                                                </xsd:appinfo>
                                            </xsd:annotation>
                                        </xsd:element>
                                        <xsd:element name="generic_read" type="oval_results:subtestBoolType" minOccurs="0" maxOccurs="1">
                                            <xsd:annotation>
                                                <xsd:documentation>
                                                </xsd:documentation>
                                                <xsd:appinfo>
                                                    <parent_test>File Effective Rights Test</parent_test>
                                                    <cardinality>0-1</cardinality>
                                                    <content>boolean</content>
                                                    <valid_datatypes>boolean</valid_datatypes>
                                                    <valid_operators>equals, not equal</valid_operators>
                                                </xsd:appinfo>
                                            </xsd:annotation>
                                        </xsd:element>
                                        <xsd:element name="generic_write" type="oval_results:subtestBoolType" minOccurs="0" maxOccurs="1">
                                            <xsd:annotation>
                                                <xsd:documentation>
                                                </xsd:documentation>
                                                <xsd:appinfo>
                                                    <parent_test>File Effective Rights Test</parent_test>
                                                    <cardinality>0-1</cardinality>
                                                    <content>boolean</content>
                                                    <valid_datatypes>boolean</valid_datatypes>
                                                    <valid_operators>equals, not equal</valid_operators>
                                                </xsd:appinfo>
                                            </xsd:annotation>
                                        </xsd:element>
                                        <xsd:element name="generic_execute" type="oval_results:subtestBoolType" minOccurs="0" maxOccurs="1">
                                            <xsd:annotation>
                                                <xsd:documentation>
                                                </xsd:documentation>
                                                <xsd:appinfo>
                                                    <parent_test>File Effective Rights Test</parent_test>
                                                    <cardinality>0-1</cardinality>
                                                    <content>boolean</content>
                                                    <valid_datatypes>boolean</valid_datatypes>
                                                    <valid_operators>equals, not equal</valid_operators>
                                                </xsd:appinfo>
                                            </xsd:annotation>
                                        </xsd:element>
                                        <xsd:element name="generic_all" type="oval_results:subtestBoolType" minOccurs="0" maxOccurs="1">
                                            <xsd:annotation>
                                                <xsd:documentation>
                                                </xsd:documentation>
                                                <xsd:appinfo>
                                                    <parent_test>File Effective Rights Test</parent_test>
                                                    <cardinality>0-1</cardinality>
                                                    <content>boolean</content>
                                                    <valid_datatypes>boolean</valid_datatypes>
                                                    <valid_operators>equals, not equal</valid_operators>
                                                </xsd:appinfo>
                                            </xsd:annotation>
                                        </xsd:element>
                                        <xsd:element name="file_read_data" type="oval_results:subtestBoolType" minOccurs="0" maxOccurs="1">
                                            <xsd:annotation>
                                                <xsd:documentation>
                                                </xsd:documentation>
                                                <xsd:appinfo>
                                                    <parent_test>File Effective Rights Test</parent_test>
                                                    <cardinality>0-1</cardinality>
                                                    <content>boolean</content>
                                                    <valid_datatypes>boolean</valid_datatypes>
                                                    <valid_operators>equals, not equal</valid_operators>
                                                </xsd:appinfo>
                                            </xsd:annotation>
                                        </xsd:element>
                                        <xsd:element name="file_write_data" type="oval_results:subtestBoolType" minOccurs="0" maxOccurs="1">
                                            <xsd:annotation>
                                                <xsd:documentation>
                                                </xsd:documentation>
                                                <xsd:appinfo>
                                                    <parent_test>File Effective Rights Test</parent_test>
                                                    <cardinality>0-1</cardinality>
                                                    <content>boolean</content>
                                                    <valid_datatypes>boolean</valid_datatypes>
                                                    <valid_operators>equals, not equal</valid_operators>
                                                </xsd:appinfo>
                                            </xsd:annotation>
                                        </xsd:element>
                                        <xsd:element name="file_append_data" type="oval_results:subtestBoolType" minOccurs="0" maxOccurs="1">
                                            <xsd:annotation>
                                                <xsd:documentation>
                                                </xsd:documentation>
                                                <xsd:appinfo>
                                                    <parent_test>File Effective Rights Test</parent_test>
                                                    <cardinality>0-1</cardinality>
                                                    <content>boolean</content>
                                                    <valid_datatypes>boolean</valid_datatypes>
                                                    <valid_operators>equals, not equal</valid_operators>
                                                </xsd:appinfo>
                                            </xsd:annotation>
                                        </xsd:element>
                                        <xsd:element name="file_read_ea" type="oval_results:subtestBoolType" minOccurs="0" maxOccurs="1">
                                            <xsd:annotation>
                                                <xsd:documentation>
                                                </xsd:documentation>
                                                <xsd:appinfo>
                                                    <parent_test>File Effective Rights Test</parent_test>
                                                    <cardinality>0-1</cardinality>
                                                    <content>boolean</content>
                                                    <valid_datatypes>boolean</valid_datatypes>
                                                    <valid_operators>equals, not equal</valid_operators>
                                                </xsd:appinfo>
                                            </xsd:annotation>
                                        </xsd:element>
                                        <xsd:element name="file_write_ea" type="oval_results:subtestBoolType" minOccurs="0" maxOccurs="1">
                                            <xsd:annotation>
                                                <xsd:documentation>
                                                </xsd:documentation>
                                                <xsd:appinfo>
                                                    <parent_test>File Effective Rights Test</parent_test>
                                                    <cardinality>0-1</cardinality>
                                                    <content>boolean</content>
                                                    <valid_datatypes>boolean</valid_datatypes>
                                                    <valid_operators>equals, not equal</valid_operators>
                                                </xsd:appinfo>
                                            </xsd:annotation>
                                        </xsd:element>
                                        <xsd:element name="file_execute" type="oval_results:subtestBoolType" minOccurs="0" maxOccurs="1">
                                            <xsd:annotation>
                                                <xsd:documentation>
                                                </xsd:documentation>
                                                <xsd:appinfo>
                                                    <parent_test>File Effective Rights Test</parent_test>
                                                    <cardinality>0-1</cardinality>
                                                    <content>boolean</content>
                                                    <valid_datatypes>boolean</valid_datatypes>
                                                    <valid_operators>equals, not equal</valid_operators>
                                                </xsd:appinfo>
                                            </xsd:annotation>
                                        </xsd:element>
                                        <xsd:element name="file_delete_child" type="oval_results:subtestBoolType" minOccurs="0" maxOccurs="1">
                                            <xsd:annotation>
                                                <xsd:documentation>
                                                </xsd:documentation>
                                                <xsd:appinfo>
                                                    <parent_test>File Effective Rights Test</parent_test>
                                                    <cardinality>0-1</cardinality>
                                                    <content>boolean</content>
                                                    <valid_datatypes>boolean</valid_datatypes>
                                                    <valid_operators>equals, not equal</valid_operators>
                                                </xsd:appinfo>
                                            </xsd:annotation>
                                        </xsd:element>
                                        <xsd:element name="file_read_attributes" type="oval_results:subtestBoolType" minOccurs="0" maxOccurs="1">
                                            <xsd:annotation>
                                                <xsd:documentation>
                                                </xsd:documentation>
                                                <xsd:appinfo>
                                                    <parent_test>File Effective Rights Test</parent_test>
                                                    <cardinality>0-1</cardinality>
                                                    <content>boolean</content>
                                                    <valid_datatypes>boolean</valid_datatypes>
                                                    <valid_operators>equals, not equal</valid_operators>
                                                </xsd:appinfo>
                                            </xsd:annotation>
                                        </xsd:element>
                                        <xsd:element name="file_write_attributes" type="oval_results:subtestBoolType" minOccurs="0" maxOccurs="1">
                                            <xsd:annotation>
                                                <xsd:documentation>
                                                </xsd:documentation>
                                                <xsd:appinfo>
                                                    <parent_test>File Effective Rights Test</parent_test>
                                                    <cardinality>0-1</cardinality>
                                                    <content>boolean</content>
                                                    <valid_datatypes>boolean</valid_datatypes>
                                                    <valid_operators>equals, not equal</valid_operators>
                                                </xsd:appinfo>
                                            </xsd:annotation>
                                        </xsd:element>
                                    </xsd:sequence>
                                </xsd:extension>
                            </xsd:complexContent>
                        </xsd:complexType>
                    </xsd:element>
                    <xsd:element name="tested_object" minOccurs="0" maxOccurs="unbounded">
                        <xsd:complexType>
                            <xsd:complexContent>
                                <xsd:extension base="oval_results:testedObjectType">
                                    <xsd:sequence>
                                        <xsd:element name="path" type="oval_results:testedStringType" minOccurs="1" maxOccurs="1">
                                            <xsd:annotation>
                                                <xsd:documentation>This element specifies the absolute path string of the matching file object from which the DACL was retrieved.</xsd:documentation>
                                                <xsd:appinfo>
                                                    <parent_test>File Effective Rights Test</parent_test>
                                                    <cardinality>1</cardinality>
                                                    <content>string</content>
                                                </xsd:appinfo>
                                            </xsd:annotation>
                                        </xsd:element>
                                        <xsd:element name="trustee_name" type="oval_results:testedStringType" minOccurs="1" maxOccurs="1">
                                            <xsd:annotation>
                                                <xsd:documentation>This element specifies the trustee name associated with the matching DACL.</xsd:documentation>
                                                <xsd:appinfo>
                                                    <parent_test>File Effective Rights Test</parent_test>
                                                    <cardinality>1</cardinality>
                                                    <content>string</content>
                                                </xsd:appinfo>
                                            </xsd:annotation>
                                        </xsd:element>
                                    </xsd:sequence>
                                </xsd:extension>
                            </xsd:complexContent>
                        </xsd:complexType>
                    </xsd:element>
                </xsd:sequence>
            </xsd:extension>
        </xsd:complexContent>
    </xsd:complexType>
</xsd:element>
Collapse Child Elements:
Name Type Min Occurs Max Occurs
message oval_results:message 0 unbounded
definition_object windows:definition_object 1 1
definition_data windows:definition_data 0 1
tested_object windows:tested_object 0 unbounded
Collapse Child Attributes:
Name Type Default Value Use
id oval_results:id Required
comment oval_results:comment Required
version oval_results:version 1 Optional
check oval_results:check all Optional
result oval_results:result Required
Collapse Derivation Tree:
Collapse References:
oval_results:test