<xsd:element name="inetlisteningservers_test" substitutionGroup="oval_results:test">
<xsd:annotation>
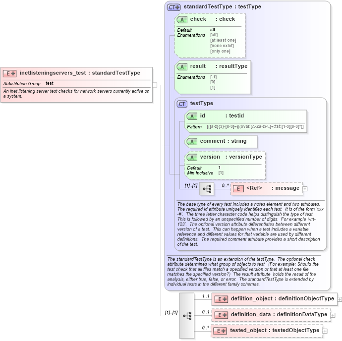
<xsd:documentation>An inet listening server test checks for network servers currently active on a system.</xsd:documentation>
<xsd:appinfo>
<test_name>Inet Listening Servers Test</test_name>
<extends>standardTestType</extends>
<valid_sections>message, definition_object, definition_data, tested_object</valid_sections>
<example>
</example>
</xsd:appinfo>
</xsd:annotation>
<xsd:complexType>
<xsd:complexContent>
<xsd:extension base="oval_results:standardTestType">
<xsd:sequence>
<xsd:element name="defiition_object" minOccurs="1" maxOccurs="1">
<xsd:complexType>
<xsd:complexContent>
<xsd:extension base="oval_results:definitionObjectType">
<xsd:sequence>
<xsd:element name="program_name" type="oval_results:subtestStringType" minOccurs="1" maxOccurs="1">
<xsd:annotation>
<xsd:documentation>This is the name of the communicating program.</xsd:documentation>
<xsd:appinfo>
<parent_test>Inet Listening Servers Test</parent_test>
<cardinality>1</cardinality>
<content>string</content>
<valid_datatypes>string</valid_datatypes>
<valid_operators>equals, not equal, pattern match</valid_operators>
</xsd:appinfo>
</xsd:annotation>
</xsd:element>
</xsd:sequence>
</xsd:extension>
</xsd:complexContent>
</xsd:complexType>
</xsd:element>
<xsd:element name="definition_data" minOccurs="0" maxOccurs="1">
<xsd:complexType>
<xsd:complexContent>
<xsd:extension base="oval_results:definitionDataType">
<xsd:sequence>
<xsd:element name="local_address" type="oval_results:subtestStringType" minOccurs="0" maxOccurs="1">
<xsd:annotation>
<xsd:documentation>This is the IP address of the network interface on which the program
listens.</xsd:documentation>
<xsd:appinfo>
<parent_test>Inet Listening Servers Test</parent_test>
<cardinality>0-1</cardinality>
<content>string</content>
<valid_datatypes>string</valid_datatypes>
<valid_operators>equals, not equal, pattern match</valid_operators>
</xsd:appinfo>
</xsd:annotation>
</xsd:element>
<xsd:element name="local_full_address" type="oval_results:subtestStringType" minOccurs="0" maxOccurs="1">
<xsd:annotation>
<xsd:documentation>This is the IP address and network port on which the program listens, equivalent to local_address:local_port.</xsd:documentation>
<xsd:appinfo>
<parent_test>Inet Listening Servers Test</parent_test>
<cardinality>0-1</cardinality>
<content>string</content>
<valid_datatypes>string</valid_datatypes>
<valid_operators>equals, not equal, pattern match</valid_operators>
</xsd:appinfo>
</xsd:annotation>
</xsd:element>
<xsd:element name="local_port" type="oval_results:subtestStringType" minOccurs="0" maxOccurs="1">
<xsd:annotation>
<xsd:documentation>This is the TCP or UDP port on which the program listens. Note that this is not a list -- if a program listens on multiple ports, or on a combination of TCP and UDP, each will have its own entry in the table data stored by this test.</xsd:documentation>
<xsd:appinfo>
<parent_test>Inet Listening Servers Test</parent_test>
<cardinality>0-1</cardinality>
<content>string</content>
<valid_datatypes>string</valid_datatypes>
<valid_operators>equals, not equal, pattern match</valid_operators>
</xsd:appinfo>
</xsd:annotation>
</xsd:element>
<xsd:element name="foreign_address" type="oval_results:subtestStringType" minOccurs="0" maxOccurs="1">
<xsd:annotation>
<xsd:documentation>This is the IP address with which the program is communicating, or with which it will communicate, in the case of a listening server.</xsd:documentation>
<xsd:appinfo>
<parent_test>Inet Listening Servers Test</parent_test>
<cardinality>0-1</cardinality>
<content>string</content>
<valid_datatypes>string</valid_datatypes>
<valid_operators>equals, not equal, pattern match</valid_operators>
</xsd:appinfo>
</xsd:annotation>
</xsd:element>
<xsd:element name="foreign_full_address" type="oval_results:subtestStringType" minOccurs="0" maxOccurs="1">
<xsd:annotation>
<xsd:documentation>This is the IP address and network port to which the program is communicating or will accept communications from, equivalent to foreign_address:foreign_port.</xsd:documentation>
<xsd:appinfo>
<parent_test>Inet Listening Servers Test</parent_test>
<cardinality>0-1</cardinality>
<content>string</content>
<valid_datatypes>string</valid_datatypes>
<valid_operators>equals, not equal, pattern match</valid_operators>
</xsd:appinfo>
</xsd:annotation>
</xsd:element>
<xsd:element name="foreign_port" type="oval_results:subtestStringType" minOccurs="0" maxOccurs="1">
<xsd:annotation>
<xsd:documentation>This is the TCP or UDP port to which the program communicates. In the case of a listening program accepting new connections, this is usually a *.</xsd:documentation>
<xsd:appinfo>
<parent_test>Inet Listening Servers Test</parent_test>
<cardinality>0-1</cardinality>
<content>string</content>
<valid_datatypes>string</valid_datatypes>
<valid_operators>equals, not equal, pattern match</valid_operators>
</xsd:appinfo>
</xsd:annotation>
</xsd:element>
<xsd:element name="pid" type="oval_results:subtestIntType" minOccurs="0" maxOccurs="1">
<xsd:annotation>
<xsd:documentation>This is the process ID of the process. The process in question is that of the program communicating on the network.</xsd:documentation>
<xsd:appinfo>
<parent_test>Inet Listening Servers Test, process_test</parent_test>
<cardinality>0-1</cardinality>
<content>integer</content>
<valid_datatypes>integer</valid_datatypes>
<valid_operators>equals, not equal, greater than, less than, greater than or equal, less than or equal</valid_operators>
</xsd:appinfo>
</xsd:annotation>
</xsd:element>
<xsd:element name="protocol" type="oval_results:subtestStringType" minOccurs="0" maxOccurs="1">
<xsd:annotation>
<xsd:documentation>This is the transport-layer protocol, in lowercase: tcp or udp.</xsd:documentation>
<xsd:appinfo>
<parent_test>Inet Listening Servers Test</parent_test>
<cardinality>0-1</cardinality>
<content>string</content>
<valid_datatypes>string</valid_datatypes>
<valid_operators>equals, not equal, pattern match</valid_operators>
</xsd:appinfo>
</xsd:annotation>
</xsd:element>
<xsd:element name="user_id" type="oval_results:subtestStringType" minOccurs="0" maxOccurs="1">
<xsd:annotation>
<xsd:documentation>The numeric user id, or uid, is the third column of each user's entry in /etc/passwd. It represents the owner, and thus privilege level, of the specified program.</xsd:documentation>
<xsd:appinfo>
<parent_test>Inet Listening Servers Test</parent_test>
<cardinality>0-1</cardinality>
<content>string</content>
<valid_datatypes>string</valid_datatypes>
<valid_operators>equals, not equal, pattern match</valid_operators>
</xsd:appinfo>
</xsd:annotation>
</xsd:element>
</xsd:sequence>
</xsd:extension>
</xsd:complexContent>
</xsd:complexType>
</xsd:element>
<xsd:element name="tested_object" minOccurs="0" maxOccurs="unbounded">
<xsd:complexType>
<xsd:complexContent>
<xsd:extension base="oval_results:testedObjectType">
<xsd:sequence>
<xsd:element name="program_name" type="oval_results:testedStringType" minOccurs="1" maxOccurs="1">
<xsd:annotation>
<xsd:documentation>This is the name of a matching communicating program.</xsd:documentation>
<xsd:appinfo>
<parent_test>Inet Listening Servers Test</parent_test>
<cardinality>1</cardinality>
<content>string</content>
</xsd:appinfo>
</xsd:annotation>
</xsd:element>
</xsd:sequence>
</xsd:extension>
</xsd:complexContent>
</xsd:complexType>
</xsd:element>
</xsd:sequence>
</xsd:extension>
</xsd:complexContent>
</xsd:complexType>
</xsd:element>
|