Definition Type: Element
Name: object
Namespace: http://oval.mitre.org/XMLSchema/system_characteristics#redhat
Type: system_characteristics:objectType
Containing Schema: redhat-system-characteristics-schema.xsd
MinOccurs 1
MaxOccurs 1
Abstract
Collapse XSD Schema Diagram:
Drilldown into tested_release in schema redhat-system-characteristics-schema_xsd Drilldown into tested_version in schema redhat-system-characteristics-schema_xsd Drilldown into tested_epoch in schema redhat-system-characteristics-schema_xsd Drilldown into name in schema redhat-system-characteristics-schema_xsd Drilldown into status in schema system-characteristics-schema_xsd Drilldown into objectType in schema system-characteristics-schema_xsdXSD Diagram of object in schema redhat-system-characteristics-schema_xsd (Open Vulnerability and Assessment Language (OVAL®))
Collapse XSD Schema Code:
<xsd:element name="object" minOccurs="1" maxOccurs="1">
    <xsd:complexType>
        <xsd:complexContent>
            <xsd:extension base="system_characteristics:objectType">
                <xsd:sequence>
                    <xsd:element name="name" type="system_characteristics:objectStringType" minOccurs="1" maxOccurs="1">
                        <xsd:annotation>
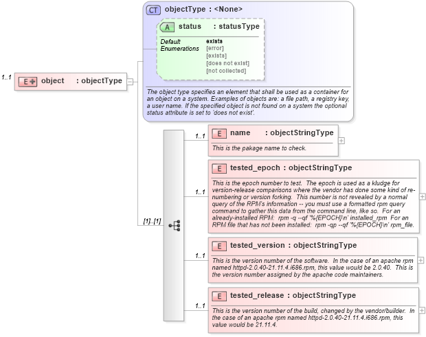
                            <xsd:documentation>This is the pakage name to check.</xsd:documentation>
                            <xsd:appinfo>
                                <parent_item>RPM Version Compare Item</parent_item>
                                <cardinality>1</cardinality>
                                <content>string</content>
                            </xsd:appinfo>
                        </xsd:annotation>
                    </xsd:element>
                    <xsd:element name="tested_epoch" type="system_characteristics:objectStringType" minOccurs="1" maxOccurs="1">
                        <xsd:annotation>
                            <xsd:documentation>This is the epoch number to test.  The epoch is used as a kludge for version-release comparisons where the vendor has done some kind of re-numbering or version forking.  This number is not revealed by a normal query of the RPM's information -- you must use a formatted rpm query command to gather this data from the command line, like so.  For an already-installed RPM:  rpm -q --qf '%{EPOCH}\n' installed_rpm  For an RPM file that has not been installed:  rpm -qp --qf '%{EPOCH}\n' rpm_file.</xsd:documentation>
                            <xsd:appinfo>
                                <parent_item>RPM Version Compare Item</parent_item>
                                <cardinality>1</cardinality>
                                <content>string</content>
                            </xsd:appinfo>
                        </xsd:annotation>
                    </xsd:element>
                    <xsd:element name="tested_version" type="system_characteristics:objectStringType" minOccurs="1" maxOccurs="1">
                        <xsd:annotation>
                            <xsd:documentation>This is the version number of the software.  In the case of an apache rpm named httpd-2.0.40-21.11.4.i686.rpm, this value would be 2.0.40.  This is the version number assigned by the apache code maintainers.</xsd:documentation>
                            <xsd:appinfo>
                                <parent_item>RPM Version Compare Item</parent_item>
                                <cardinality>1</cardinality>
                                <content>string</content>
                            </xsd:appinfo>
                        </xsd:annotation>
                    </xsd:element>
                    <xsd:element name="tested_release" type="system_characteristics:objectStringType" minOccurs="1" maxOccurs="1">
                        <xsd:annotation>
                            <xsd:documentation>This is the version number of the build, changed by the vendor/builder.  In the case of an apache rpm named httpd-2.0.40-21.11.4.i686.rpm, this value would be 21.11.4.</xsd:documentation>
                            <xsd:appinfo>
                                <parent_item>RPM Version Compare Item</parent_item>
                                <cardinality>1</cardinality>
                                <content>string</content>
                            </xsd:appinfo>
                        </xsd:annotation>
                    </xsd:element>
                </xsd:sequence>
            </xsd:extension>
        </xsd:complexContent>
    </xsd:complexType>
</xsd:element>
Collapse Child Elements:
Name Type Min Occurs Max Occurs
name redhat:name 1 1
tested_epoch redhat:tested_epoch 1 1
tested_version redhat:tested_version 1 1
tested_release redhat:tested_release 1 1
Collapse Child Attributes:
Name Type Default Value Use
status system_characteristics:status exists Optional
Collapse Derivation Tree: