<xsd:element name="path" type="independent:componentType" minOccurs="1" maxOccurs="1">
<xsd:annotation>
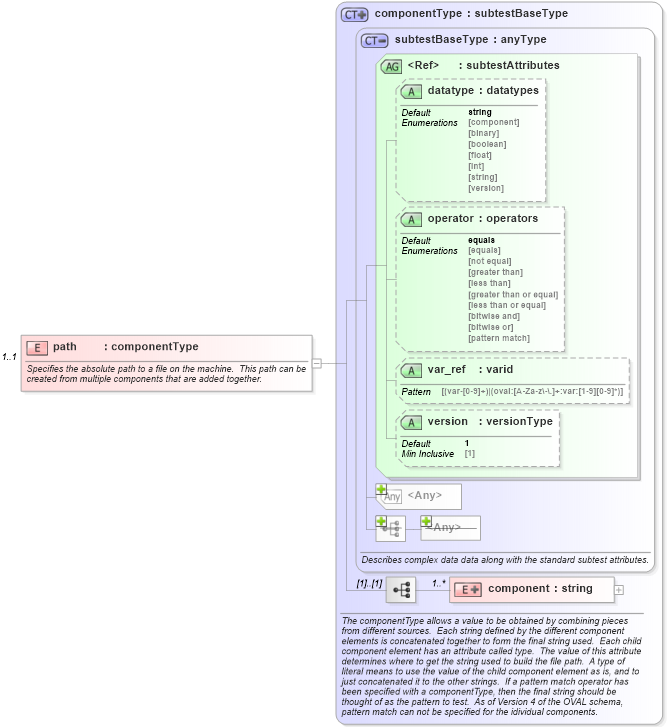
<xsd:documentation>Specifies the absolute path to a file on the machine. This path can be created from multiple components that are added together.</xsd:documentation>
<xsd:appinfo>
<parent_test>XML File Content Test</parent_test>
<cardinality>1</cardinality>
<content>none</content>
<valid_datatypes>component</valid_datatypes>
<valid_operators>equals, not equal, pattern match</valid_operators>
</xsd:appinfo>
</xsd:annotation>
</xsd:element>
|