Definition Type: Element
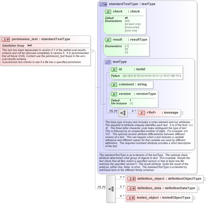
Name: permission_test
Namespace: http://oval.mitre.org/XMLSchema/oval_results#redhat
Type: oval_results:standardTestType
Containing Schema: redhat-oval-results-schema.xsd
Abstract
Documentation:
This test has been deprecated in version 4.1 of the redhat-oval-results-schema and will be removed completely in version 5. It is recommended that all future OVAL Content use the permission_test found in the unix-oval-results-schema. A permission test checks to see if a file has a specified permission.
Collapse XSD Schema Diagram:
Drilldown into tested_object in schema redhat-oval-results-schema_xsd Drilldown into definition_data in schema redhat-oval-results-schema_xsd Drilldown into definition_object in schema redhat-oval-results-schema_xsd Drilldown into message in schema oval-results-schema_xsd Drilldown into version in schema oval-results-schema_xsd Drilldown into comment in schema oval-results-schema_xsd Drilldown into id in schema oval-results-schema_xsd Drilldown into testType in schema oval-results-schema_xsd Drilldown into result in schema oval-results-schema_xsd Drilldown into check in schema oval-results-schema_xsd Drilldown into standardTestType in schema oval-results-schema_xsdXSD Diagram of permission_test in schema redhat-oval-results-schema_xsd (Open Vulnerability and Assessment Language (OVAL®))
Collapse XSD Schema Code:
<xsd:element name="permission_test" substitutionGroup="oval_results:test">
    <xsd:annotation>
        <xsd:documentation>This test has been deprecated in version 4.1 of the redhat-oval-results-schema and will be removed completely in version 5.  It is recommended that all future OVAL Content use the permission_test found in the unix-oval-results-schema.</xsd:documentation>
        <xsd:documentation>A permission test checks to see if a file has a specified permission.</xsd:documentation>
        <xsd:appinfo>
            <test_name>Permission Test</test_name>
            <extends>standardTestType</extends>
            <valid_sections>message, definition_object, definition_data, tested_object</valid_sections>
            <example>
            </example>
        </xsd:appinfo>
    </xsd:annotation>
    <xsd:complexType>
        <xsd:complexContent>
            <xsd:extension base="oval_results:standardTestType">
                <xsd:sequence>
                    <xsd:element name="definition_object" minOccurs="1" maxOccurs="1">
                        <xsd:complexType>
                            <xsd:complexContent>
                                <xsd:extension base="oval_results:definitionObjectType">
                                    <xsd:sequence>
                                        <xsd:element name="path" type="redhat:componentType" minOccurs="1" maxOccurs="1">
                                            <xsd:annotation>
                                                <xsd:documentation>Specifies the absolute path to a file on the machine.  This path can be created from multiple components that are added together.  When a pattern match operator is used, the corresponding regular expression is matched against the set of absolute path strings.  These string would not include the '.' and '..' notations.  This means that a '.*' component of a regular expression will not only match all files in the specified directories, but all subdirectories, their subdirectories, etc.</xsd:documentation>
                                                <xsd:appinfo>
                                                    <parent_test>Permission Test</parent_test>
                                                    <cardinality>1</cardinality>
                                                    <content>none</content>
                                                    <valid_datatypes>component</valid_datatypes>
                                                    <valid_operators>equals, not equal, pattern match</valid_operators>
                                                </xsd:appinfo>
                                            </xsd:annotation>
                                        </xsd:element>
                                    </xsd:sequence>
                                </xsd:extension>
                            </xsd:complexContent>
                        </xsd:complexType>
                    </xsd:element>
                    <xsd:element name="definition_data" minOccurs="0" maxOccurs="1">
                        <xsd:complexType>
                            <xsd:complexContent>
                                <xsd:extension base="oval_results:definitionDataType">
                                    <xsd:sequence>
                                        <xsd:element name="gexec" type="oval_results:subtestBoolType" minOccurs="0" maxOccurs="1">
                                            <xsd:annotation>
                                                <xsd:documentation>Can the group owner of the file execute it or, if a directory, change into the directory?</xsd:documentation>
                                                <xsd:appinfo>
                                                    <parent_test>Permission Test</parent_test>
                                                    <cardinality>0-1</cardinality>
                                                    <content>boolean</content>
                                                    <valid_datatypes>boolean</valid_datatypes>
                                                    <valid_operators>equals, not equal</valid_operators>
                                                </xsd:appinfo>
                                            </xsd:annotation>
                                        </xsd:element>
                                        <xsd:element name="gread" type="oval_results:subtestBoolType" minOccurs="0" maxOccurs="1">
                                            <xsd:annotation>
                                                <xsd:documentation>Can the group owner of the file read this file or, if a directory, read the directory contents?</xsd:documentation>
                                                <xsd:appinfo>
                                                    <parent_test>Permission Test</parent_test>
                                                    <cardinality>0-1</cardinality>
                                                    <content>boolean</content>
                                                    <valid_datatypes>boolean</valid_datatypes>
                                                    <valid_operators>equals, not equal</valid_operators>
                                                </xsd:appinfo>
                                            </xsd:annotation>
                                        </xsd:element>
                                        <xsd:element name="gwrite" type="oval_results:subtestBoolType" minOccurs="0" maxOccurs="1">
                                            <xsd:annotation>
                                                <xsd:documentation>Can the group owner of the file write to this file or directory?</xsd:documentation>
                                                <xsd:appinfo>
                                                    <parent_test>Permission Test</parent_test>
                                                    <cardinality>0-1</cardinality>
                                                    <content>boolean</content>
                                                    <valid_datatypes>boolean</valid_datatypes>
                                                    <valid_operators>equals, not equal</valid_operators>
                                                </xsd:appinfo>
                                            </xsd:annotation>
                                        </xsd:element>
                                        <xsd:element name="oexec" type="oval_results:subtestBoolType" minOccurs="0" maxOccurs="1">
                                            <xsd:annotation>
                                                <xsd:documentation>Can the other users execute this file or, if a directory, change into the directory?</xsd:documentation>
                                                <xsd:appinfo>
                                                    <parent_test>Permission Test</parent_test>
                                                    <cardinality>0-1</cardinality>
                                                    <content>boolean</content>
                                                    <valid_datatypes>boolean</valid_datatypes>
                                                    <valid_operators>equals, not equal</valid_operators>
                                                </xsd:appinfo>
                                            </xsd:annotation>
                                        </xsd:element>
                                        <xsd:element name="oread" type="oval_results:subtestBoolType" minOccurs="0" maxOccurs="1">
                                            <xsd:annotation>
                                                <xsd:documentation>Can all other users read this file or, if a directory, read the directory contents?</xsd:documentation>
                                                <xsd:appinfo>
                                                    <parent_test>Permission Test</parent_test>
                                                    <cardinality>0-1</cardinality>
                                                    <content>boolean</content>
                                                    <valid_datatypes>boolean</valid_datatypes>
                                                    <valid_operators>equals, not equal</valid_operators>
                                                </xsd:appinfo>
                                            </xsd:annotation>
                                        </xsd:element>
                                        <xsd:element name="owrite" type="oval_results:subtestBoolType" minOccurs="0" maxOccurs="1">
                                            <xsd:annotation>
                                                <xsd:documentation>Can the other users write to this file or directory?</xsd:documentation>
                                                <xsd:appinfo>
                                                    <parent_test>Permission Test</parent_test>
                                                    <cardinality>0-1</cardinality>
                                                    <content>boolean</content>
                                                    <valid_datatypes>boolean</valid_datatypes>
                                                    <valid_operators>equals, not equal</valid_operators>
                                                </xsd:appinfo>
                                            </xsd:annotation>
                                        </xsd:element>
                                        <xsd:element name="sgid" type="oval_results:subtestBoolType" minOccurs="0" maxOccurs="1">
                                            <xsd:annotation>
                                                <xsd:documentation>Does the program run with the gid (thus privileges) of the file's group owner, rather than the calling user's group?</xsd:documentation>
                                                <xsd:appinfo>
                                                    <parent_test>Permission Test</parent_test>
                                                    <cardinality>0-1</cardinality>
                                                    <content>boolean</content>
                                                    <valid_datatypes>boolean</valid_datatypes>
                                                    <valid_operators>equals, not equal</valid_operators>
                                                </xsd:appinfo>
                                            </xsd:annotation>
                                        </xsd:element>
                                        <xsd:element name="sticky" type="oval_results:subtestBoolType" minOccurs="0" maxOccurs="1">
                                            <xsd:annotation>
                                                <xsd:documentation>Can users delete each other's files in this directory, when said directory is writable by those users?</xsd:documentation>
                                                <xsd:appinfo>
                                                    <parent_test>Permission Test</parent_test>
                                                    <cardinality>0-1</cardinality>
                                                    <content>boolean</content>
                                                    <valid_datatypes>boolean</valid_datatypes>
                                                    <valid_operators>equals, not equal</valid_operators>
                                                </xsd:appinfo>
                                            </xsd:annotation>
                                        </xsd:element>
                                        <xsd:element name="suid" type="oval_results:subtestBoolType" minOccurs="0" maxOccurs="1">
                                            <xsd:annotation>
                                                <xsd:documentation>Does the program run with the uid (thus privileges) of the file's owner, rather than the calling user?</xsd:documentation>
                                                <xsd:appinfo>
                                                    <parent_test>Permission Test</parent_test>
                                                    <cardinality>0-1</cardinality>
                                                    <content>boolean</content>
                                                    <valid_datatypes>boolean</valid_datatypes>
                                                    <valid_operators>equals, not equal</valid_operators>
                                                </xsd:appinfo>
                                            </xsd:annotation>
                                        </xsd:element>
                                        <xsd:element name="uexec" type="oval_results:subtestBoolType" minOccurs="0" maxOccurs="1">
                                            <xsd:annotation>
                                                <xsd:documentation>Can the owner (user owner) of the file execute it or, if a directory, change into the directory?</xsd:documentation>
                                                <xsd:appinfo>
                                                    <parent_test>Permission Test</parent_test>
                                                    <cardinality>0-1</cardinality>
                                                    <content>boolean</content>
                                                    <valid_datatypes>boolean</valid_datatypes>
                                                    <valid_operators>equals, not equal</valid_operators>
                                                </xsd:appinfo>
                                            </xsd:annotation>
                                        </xsd:element>
                                        <xsd:element name="uread" type="oval_results:subtestBoolType" minOccurs="0" maxOccurs="1">
                                            <xsd:annotation>
                                                <xsd:documentation>Can the owner (user owner) of the file read this file or, if a directory, read the directory contents?</xsd:documentation>
                                                <xsd:appinfo>
                                                    <parent_test>Permission Test</parent_test>
                                                    <cardinality>0-1</cardinality>
                                                    <content>boolean</content>
                                                    <valid_datatypes>boolean</valid_datatypes>
                                                    <valid_operators>equals, not equal</valid_operators>
                                                </xsd:appinfo>
                                            </xsd:annotation>
                                        </xsd:element>
                                        <xsd:element name="uwrite" type="oval_results:subtestBoolType" minOccurs="0" maxOccurs="1">
                                            <xsd:annotation>
                                                <xsd:documentation>Can the owner (user owner) of the file read this file or, if a directory, read the directory contents?</xsd:documentation>
                                                <xsd:appinfo>
                                                    <parent_test>Permission Test</parent_test>
                                                    <cardinality>0-1</cardinality>
                                                    <content>boolean</content>
                                                    <valid_datatypes>boolean</valid_datatypes>
                                                    <valid_operators>equals, not equal</valid_operators>
                                                </xsd:appinfo>
                                            </xsd:annotation>
                                        </xsd:element>
                                    </xsd:sequence>
                                </xsd:extension>
                            </xsd:complexContent>
                        </xsd:complexType>
                    </xsd:element>
                    <xsd:element name="tested_object" minOccurs="0" maxOccurs="unbounded">
                        <xsd:complexType>
                            <xsd:complexContent>
                                <xsd:extension base="oval_results:testedObjectType">
                                    <xsd:sequence>
                                        <xsd:element name="path" type="oval_results:testedStringType" minOccurs="1" maxOccurs="1">
                                            <xsd:annotation>
                                                <xsd:documentation>The absolute path string of a matching file object.</xsd:documentation>
                                                <xsd:appinfo>
                                                    <parent_test>Permission Test</parent_test>
                                                    <cardinality>1</cardinality>
                                                    <content>string</content>
                                                </xsd:appinfo>
                                            </xsd:annotation>
                                        </xsd:element>
                                    </xsd:sequence>
                                </xsd:extension>
                            </xsd:complexContent>
                        </xsd:complexType>
                    </xsd:element>
                </xsd:sequence>
            </xsd:extension>
        </xsd:complexContent>
    </xsd:complexType>
</xsd:element>
Collapse Child Elements:
Name Type Min Occurs Max Occurs
message oval_results:message 0 unbounded
definition_object redhat:definition_object 1 1
definition_data redhat:definition_data 0 1
tested_object redhat:tested_object 0 unbounded
Collapse Child Attributes:
Name Type Default Value Use
id oval_results:id Required
comment oval_results:comment Required
version oval_results:version 1 Optional
check oval_results:check all Optional
result oval_results:result Required
Collapse Derivation Tree:
Collapse References:
oval_results:test