<xsd:element name="regkeyeffectiverights_test" substitutionGroup="oval_results:test">
<xsd:annotation>
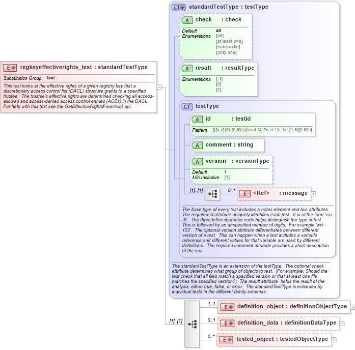
<xsd:documentation>This test looks at the effective rights of a given registry key that a discretionary access control list (DACL) structure grants to a specified trustee. The trustee's effective rights are determined checking all access-allowed and access-denied access control entries (ACEs) in the DACL. For help with this test see the GetEffectiveRightsFromAcl() api.</xsd:documentation>
<xsd:appinfo>
<test_name>Registry Effective Rights Test</test_name>
<extends>standardTestType</extends>
<valid_sections>message, definition_object, definition_data, tested_object</valid_sections>
<example>
</example>
</xsd:appinfo>
</xsd:annotation>
<xsd:complexType>
<xsd:complexContent>
<xsd:extension base="oval_results:standardTestType">
<xsd:sequence>
<xsd:element name="definition_object" minOccurs="1" maxOccurs="1">
<xsd:complexType>
<xsd:complexContent>
<xsd:extension base="oval_results:definitionObjectType">
<xsd:sequence>
<xsd:element name="hive" type="windows:subtestHiveType" minOccurs="1" maxOccurs="1">
<xsd:annotation>
<xsd:documentation>This element specifies the hive of a registry key on the machine from which to retrieve the DACL.</xsd:documentation>
<xsd:appinfo>
<parent_test>Regkey Effective Rights Test</parent_test>
<cardinality>1</cardinality>
<content>string</content>
<valid_datatypes>string</valid_datatypes>
<valid_operators>equals, not equal</valid_operators>
</xsd:appinfo>
</xsd:annotation>
</xsd:element>
<xsd:element name="key" type="oval_results:subtestStringType" minOccurs="1" maxOccurs="1">
<xsd:annotation>
<xsd:documentation>This element specifies a registry key on the machine from which to retrieve the DACL. Note that the hive portion of the string should not be inclueded, as this data should be found under the hive element.</xsd:documentation>
<xsd:appinfo>
<parent_test>Regkey Effective Rights Test</parent_test>
<cardinality>1</cardinality>
<content>string</content>
<valid_datatypes>string</valid_datatypes>
<valid_operators>equals, not equal, pattern match</valid_operators>
</xsd:appinfo>
</xsd:annotation>
</xsd:element>
<xsd:element name="trustee_name" type="oval_results:subtestStringType" minOccurs="1" maxOccurs="1">
<xsd:annotation>
<xsd:documentation>This element specifies the trustee name associated with a particular DACL. A trustee can be a user, group, or program (such as a Windows service)</xsd:documentation>
<xsd:appinfo>
<parent_test>Regkey Effective Rights Test</parent_test>
<cardinality>1</cardinality>
<content>string</content>
<valid_datatypes>string</valid_datatypes>
<valid_operators>equals, not equal, pattern match</valid_operators>
</xsd:appinfo>
</xsd:annotation>
</xsd:element>
</xsd:sequence>
</xsd:extension>
</xsd:complexContent>
</xsd:complexType>
</xsd:element>
<xsd:element name="definition_data" minOccurs="0" maxOccurs="1">
<xsd:complexType>
<xsd:complexContent>
<xsd:extension base="oval_results:definitionDataType">
<xsd:sequence>
<xsd:element name="trustee_domain" type="oval_results:subtestStringType" minOccurs="0" maxOccurs="1">
<xsd:annotation>
<xsd:documentation>
</xsd:documentation>
<xsd:appinfo>
<xsd:documentation>The domain of the specified trustee name.</xsd:documentation>
<cardinality>0-1</cardinality>
<content>string</content>
<valid_datatypes>string</valid_datatypes>
<valid_operators>equals, not equal, pattern match</valid_operators>
</xsd:appinfo>
</xsd:annotation>
</xsd:element>
<xsd:element name="trustee_sid" type="oval_results:subtestStringType" minOccurs="0" maxOccurs="1">
<xsd:annotation>
<xsd:documentation>The security identifier (SID) of the specified trustee name.</xsd:documentation>
<xsd:appinfo>
<parent_test>Regkey Effective Rights Test</parent_test>
<cardinality>0-1</cardinality>
<content>string</content>
<valid_datatypes>string</valid_datatypes>
<valid_operators>equals, not equal, pattern match</valid_operators>
</xsd:appinfo>
</xsd:annotation>
</xsd:element>
<xsd:element name="standard_delete" type="oval_results:subtestBoolType" minOccurs="0" maxOccurs="1">
<xsd:annotation>
<xsd:documentation>
</xsd:documentation>
<xsd:appinfo>
<parent_test>Regkey Effective Rights Test</parent_test>
<cardinality>0-1</cardinality>
<content>boolean</content>
<valid_datatypes>boolean</valid_datatypes>
<valid_operators>equals, not equal</valid_operators>
</xsd:appinfo>
</xsd:annotation>
</xsd:element>
<xsd:element name="standard_read_control" type="oval_results:subtestBoolType" minOccurs="0" maxOccurs="1">
<xsd:annotation>
<xsd:documentation>
</xsd:documentation>
<xsd:appinfo>
<parent_test>Regkey Effective Rights Test</parent_test>
<cardinality>0-1</cardinality>
<content>boolean</content>
<valid_datatypes>boolean</valid_datatypes>
<valid_operators>equals, not equal</valid_operators>
</xsd:appinfo>
</xsd:annotation>
</xsd:element>
<xsd:element name="standard_write_dac" type="oval_results:subtestBoolType" minOccurs="0" maxOccurs="1">
<xsd:annotation>
<xsd:documentation>
</xsd:documentation>
<xsd:appinfo>
<parent_test>Regkey Effective Rights Test</parent_test>
<cardinality>0-1</cardinality>
<content>boolean</content>
<valid_datatypes>boolean</valid_datatypes>
<valid_operators>equals, not equal</valid_operators>
</xsd:appinfo>
</xsd:annotation>
</xsd:element>
<xsd:element name="standard_write_owner" type="oval_results:subtestBoolType" minOccurs="0" maxOccurs="1">
<xsd:annotation>
<xsd:documentation>
</xsd:documentation>
<xsd:appinfo>
<parent_test>Regkey Effective Rights Test</parent_test>
<cardinality>0-1</cardinality>
<content>boolean</content>
<valid_datatypes>boolean</valid_datatypes>
<valid_operators>equals, not equal</valid_operators>
</xsd:appinfo>
</xsd:annotation>
</xsd:element>
<xsd:element name="standard_synchronize" type="oval_results:subtestBoolType" minOccurs="0" maxOccurs="1">
<xsd:annotation>
<xsd:documentation>
</xsd:documentation>
<xsd:appinfo>
<parent_test>Regkey Effective Rights Test</parent_test>
<cardinality>0-1</cardinality>
<content>boolean</content>
<valid_datatypes>boolean</valid_datatypes>
<valid_operators>equals, not equal</valid_operators>
</xsd:appinfo>
</xsd:annotation>
</xsd:element>
<xsd:element name="access_system_security" type="oval_results:subtestBoolType" minOccurs="0" maxOccurs="1">
<xsd:annotation>
<xsd:documentation>
</xsd:documentation>
<xsd:appinfo>
<parent_test>Regkey Effective Rights Test</parent_test>
<cardinality>0-1</cardinality>
<content>boolean</content>
<valid_datatypes>boolean</valid_datatypes>
<valid_operators>equals, not equal</valid_operators>
</xsd:appinfo>
</xsd:annotation>
</xsd:element>
<xsd:element name="generic_read" type="oval_results:subtestBoolType" minOccurs="0" maxOccurs="1">
<xsd:annotation>
<xsd:documentation>
</xsd:documentation>
<xsd:appinfo>
<parent_test>Regkey Effective Rights Test</parent_test>
<cardinality>0-1</cardinality>
<content>boolean</content>
<valid_datatypes>boolean</valid_datatypes>
<valid_operators>equals, not equal</valid_operators>
</xsd:appinfo>
</xsd:annotation>
</xsd:element>
<xsd:element name="generic_write" type="oval_results:subtestBoolType" minOccurs="0" maxOccurs="1">
<xsd:annotation>
<xsd:documentation>
</xsd:documentation>
<xsd:appinfo>
<parent_test>Regkey Effective Rights Test</parent_test>
<cardinality>0-1</cardinality>
<content>boolean</content>
<valid_datatypes>boolean</valid_datatypes>
<valid_operators>equals, not equal</valid_operators>
</xsd:appinfo>
</xsd:annotation>
</xsd:element>
<xsd:element name="generic_execute" type="oval_results:subtestBoolType" minOccurs="0" maxOccurs="1">
<xsd:annotation>
<xsd:documentation>
</xsd:documentation>
<xsd:appinfo>
<parent_test>Regkey Effective Rights Test</parent_test>
<cardinality>0-1</cardinality>
<content>boolean</content>
<valid_datatypes>boolean</valid_datatypes>
<valid_operators>equals, not equal</valid_operators>
</xsd:appinfo>
</xsd:annotation>
</xsd:element>
<xsd:element name="generic_all" type="oval_results:subtestBoolType" minOccurs="0" maxOccurs="1">
<xsd:annotation>
<xsd:documentation>
</xsd:documentation>
<xsd:appinfo>
<parent_test>Regkey Effective Rights Test</parent_test>
<cardinality>0-1</cardinality>
<content>boolean</content>
<valid_datatypes>boolean</valid_datatypes>
<valid_operators>equals, not equal</valid_operators>
</xsd:appinfo>
</xsd:annotation>
</xsd:element>
<xsd:element name="key_query_value" type="oval_results:subtestBoolType" minOccurs="0" maxOccurs="1">
<xsd:annotation>
<xsd:documentation>
</xsd:documentation>
<xsd:appinfo>
<parent_test>Regkey Effective Rights Test</parent_test>
<cardinality>0-1</cardinality>
<content>boolean</content>
<valid_datatypes>boolean</valid_datatypes>
<valid_operators>equals, not equal</valid_operators>
</xsd:appinfo>
</xsd:annotation>
</xsd:element>
<xsd:element name="key_set_value" type="oval_results:subtestBoolType" minOccurs="0" maxOccurs="1">
<xsd:annotation>
<xsd:documentation>
</xsd:documentation>
<xsd:appinfo>
<parent_test>Regkey Effective Rights Test</parent_test>
<cardinality>0-1</cardinality>
<content>boolean</content>
<valid_datatypes>boolean</valid_datatypes>
<valid_operators>equals, not equal</valid_operators>
</xsd:appinfo>
</xsd:annotation>
</xsd:element>
<xsd:element name="key_create_sub_key" type="oval_results:subtestBoolType" minOccurs="0" maxOccurs="1">
<xsd:annotation>
<xsd:documentation>
</xsd:documentation>
<xsd:appinfo>
<parent_test>Regkey Effective Rights Test</parent_test>
<cardinality>0-1</cardinality>
<content>boolean</content>
<valid_datatypes>boolean</valid_datatypes>
<valid_operators>equals, not equal</valid_operators>
</xsd:appinfo>
</xsd:annotation>
</xsd:element>
<xsd:element name="key_enumerate_sub_keys" type="oval_results:subtestBoolType" minOccurs="0" maxOccurs="1">
<xsd:annotation>
<xsd:documentation>
</xsd:documentation>
<xsd:appinfo>
<parent_test>Regkey Effective Rights Test</parent_test>
<cardinality>0-1</cardinality>
<content>boolean</content>
<valid_datatypes>boolean</valid_datatypes>
<valid_operators>equals, not equal</valid_operators>
</xsd:appinfo>
</xsd:annotation>
</xsd:element>
<xsd:element name="key_notify" type="oval_results:subtestBoolType" minOccurs="0" maxOccurs="1">
<xsd:annotation>
<xsd:documentation>
</xsd:documentation>
<xsd:appinfo>
<parent_test>Regkey Effective Rights Test</parent_test>
<cardinality>0-1</cardinality>
<content>boolean</content>
<valid_datatypes>boolean</valid_datatypes>
<valid_operators>equals, not equal</valid_operators>
</xsd:appinfo>
</xsd:annotation>
</xsd:element>
<xsd:element name="key_create_link" type="oval_results:subtestBoolType" minOccurs="0" maxOccurs="1">
<xsd:annotation>
<xsd:documentation>
</xsd:documentation>
<xsd:appinfo>
<parent_test>Regkey Effective Rights Test</parent_test>
<cardinality>0-1</cardinality>
<content>boolean</content>
<valid_datatypes>boolean</valid_datatypes>
<valid_operators>equals, not equal</valid_operators>
</xsd:appinfo>
</xsd:annotation>
</xsd:element>
<xsd:element name="key_wow64_64key" type="oval_results:subtestBoolType" minOccurs="0" maxOccurs="1">
<xsd:annotation>
<xsd:documentation>
</xsd:documentation>
<xsd:appinfo>
<parent_test>Regkey Effective Rights Test</parent_test>
<cardinality>0-1</cardinality>
<content>boolean</content>
<valid_datatypes>boolean</valid_datatypes>
<valid_operators>equals, not equal</valid_operators>
</xsd:appinfo>
</xsd:annotation>
</xsd:element>
<xsd:element name="key_wow64_32key" type="oval_results:subtestBoolType" minOccurs="0" maxOccurs="1">
<xsd:annotation>
<xsd:documentation>
</xsd:documentation>
<xsd:appinfo>
<parent_test>Regkey Effective Rights Test</parent_test>
<cardinality>0-1</cardinality>
<content>boolean</content>
<valid_datatypes>boolean</valid_datatypes>
<valid_operators>equals, not equal</valid_operators>
</xsd:appinfo>
</xsd:annotation>
</xsd:element>
<xsd:element name="key_wow64_res" type="oval_results:subtestBoolType" minOccurs="0" maxOccurs="1">
<xsd:annotation>
<xsd:documentation>
</xsd:documentation>
<xsd:appinfo>
<parent_test>Regkey Effective Rights Test</parent_test>
<cardinality>0-1</cardinality>
<content>boolean</content>
<valid_datatypes>boolean</valid_datatypes>
<valid_operators>equals, not equal</valid_operators>
</xsd:appinfo>
</xsd:annotation>
</xsd:element>
</xsd:sequence>
</xsd:extension>
</xsd:complexContent>
</xsd:complexType>
</xsd:element>
<xsd:element name="tested_object" minOccurs="0" maxOccurs="unbounded">
<xsd:complexType>
<xsd:complexContent>
<xsd:extension base="oval_results:testedObjectType">
<xsd:sequence>
<xsd:element name="hive" type="windows:testedHiveType" minOccurs="1" maxOccurs="1">
<xsd:annotation>
<xsd:documentation>This element specifies the hive of the matching registry key object from which the DACL was retrieved.</xsd:documentation>
<xsd:appinfo>
<parent_test>Regkey Effective Rights Test</parent_test>
<cardinality>1</cardinality>
<content>string</content>
</xsd:appinfo>
</xsd:annotation>
</xsd:element>
<xsd:element name="key" type="oval_results:testedStringType" minOccurs="1" maxOccurs="1">
<xsd:annotation>
<xsd:documentation>This element specifies the registry key of the matching registry key object from which the DACL was retrieved. Note that the hive portion of the string should not be inclueded, as this data should be found under the hive element.</xsd:documentation>
<xsd:appinfo>
<parent_test>Regkey Effective Rights Test</parent_test>
<cardinality>1</cardinality>
<content>string</content>
</xsd:appinfo>
</xsd:annotation>
</xsd:element>
<xsd:element name="trustee_name" type="oval_results:testedStringType" minOccurs="1" maxOccurs="1">
<xsd:annotation>
<xsd:documentation>This element specifies the trustee name associated with the matching DACL.</xsd:documentation>
<xsd:appinfo>
<parent_test>Regkey Effective Rights Test</parent_test>
<cardinality>1</cardinality>
<content>string</content>
</xsd:appinfo>
</xsd:annotation>
</xsd:element>
</xsd:sequence>
</xsd:extension>
</xsd:complexContent>
</xsd:complexType>
</xsd:element>
</xsd:sequence>
</xsd:extension>
</xsd:complexContent>
</xsd:complexType>
</xsd:element>
|