<xsd:element name="rpmversioncompare_test" substitutionGroup="oval_results:test">
<xsd:annotation>
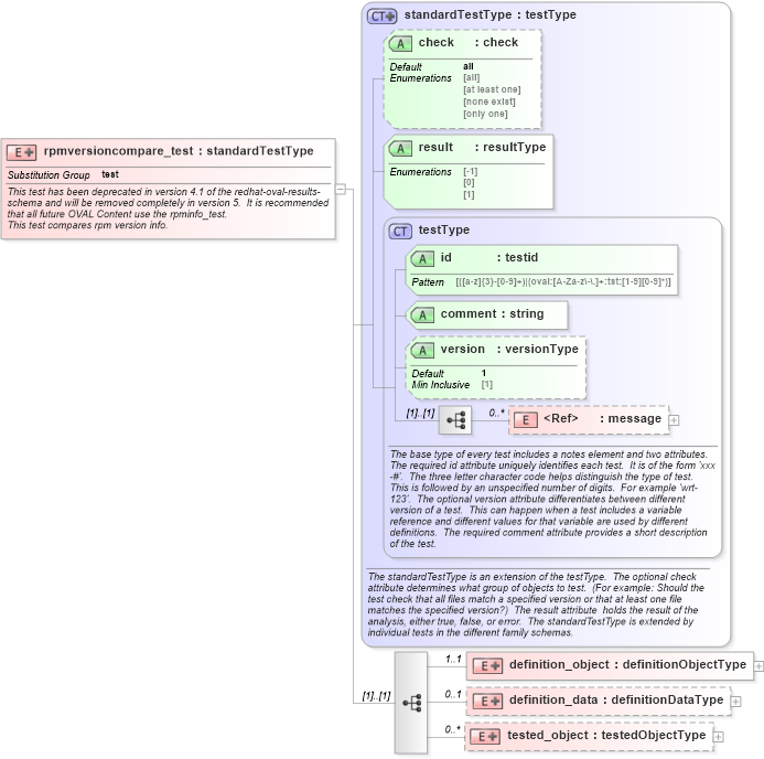
<xsd:documentation>This test has been deprecated in version 4.1 of the redhat-oval-results-schema and will be removed completely in version 5. It is recommended that all future OVAL Content use the rpminfo_test.</xsd:documentation>
<xsd:documentation>This test compares rpm version info.</xsd:documentation>
<xsd:appinfo>
<test_name>RPM Version Compare Test</test_name>
<extends>standardTestType</extends>
<valid_sections>message, definition_object, definition_data, tested_object</valid_sections>
<example>
</example>
</xsd:appinfo>
</xsd:annotation>
<xsd:complexType>
<xsd:complexContent>
<xsd:extension base="oval_results:standardTestType">
<xsd:sequence>
<xsd:element name="definition_object" minOccurs="1" maxOccurs="1">
<xsd:complexType>
<xsd:complexContent>
<xsd:extension base="oval_results:definitionObjectType">
<xsd:sequence>
<xsd:element name="name" type="oval_results:subtestStringType" minOccurs="1" maxOccurs="1">
<xsd:annotation>
<xsd:documentation>This is the package name to check.</xsd:documentation>
<xsd:appinfo>
<parent_test>RPM Version Compare Test</parent_test>
<cardinality>1</cardinality>
<content>string</content>
<valid_datatypes>string</valid_datatypes>
<valid_operators>equals, not equal, pattern match</valid_operators>
</xsd:appinfo>
</xsd:annotation>
</xsd:element>
<xsd:element name="tested_epoch" type="oval_results:subtestStringType" minOccurs="1" maxOccurs="1">
<xsd:annotation>
<xsd:documentation>This is the epoch number to test against. The epoch is used as a kludge for version-release comparisons where the vendor has done some kind of re-numbering or version forking. This number is not revealed by a normal query of the RPM's information -- you must use a formatted rpm query command to gather this data from the command line, like so. For an already-installed RPM: rpm -q --qf '%{EPOCH}\n' installed_rpm For an RPM file that has not been installed: rpm -qp --qf '%{EPOCH}\n' rpm_file</xsd:documentation>
<xsd:appinfo>
<parent_test>RPM Version Compare Test</parent_test>
<cardinality>1</cardinality>
<content>string</content>
<valid_datatypes>string</valid_datatypes>
<valid_operators>equals, not equal, pattern match</valid_operators>
</xsd:appinfo>
</xsd:annotation>
</xsd:element>
<xsd:element name="tested_version" type="oval_results:subtestStringType" minOccurs="1" maxOccurs="1">
<xsd:annotation>
<xsd:documentation>This is the version number of the software that we want to test against. In the case of an apache rpm named httpd-2.0.40-21.11.4.i686.rpm, this value would be 2.0.40. This is the version number assigned by the apache code maintainers.</xsd:documentation>
<xsd:appinfo>
<parent_test>RPM Version Compare Test</parent_test>
<cardinality>1</cardinality>
<content>string</content>
<valid_datatypes>string</valid_datatypes>
<valid_operators>equals, not equal, pattern match</valid_operators>
</xsd:appinfo>
</xsd:annotation>
</xsd:element>
<xsd:element name="tested_release" type="oval_results:subtestStringType" minOccurs="1" maxOccurs="1">
<xsd:annotation>
<xsd:documentation>This is the version number of the build, changed by the vendor/builder. In the case of an apache rpm named httpd-2.0.40-21.11.4.i686.rpm, this value would be 21.11.4.</xsd:documentation>
<xsd:appinfo>
<parent_test>RPM Version Compare Test</parent_test>
<cardinality>1</cardinality>
<content>string</content>
<valid_datatypes>string</valid_datatypes>
<valid_operators>equals, not equal, pattern match</valid_operators>
</xsd:appinfo>
</xsd:annotation>
</xsd:element>
</xsd:sequence>
</xsd:extension>
</xsd:complexContent>
</xsd:complexType>
</xsd:element>
<xsd:element name="definition_data" minOccurs="0" maxOccurs="1">
<xsd:complexType>
<xsd:complexContent>
<xsd:extension base="oval_results:definitionDataType">
<xsd:sequence>
<xsd:element name="installed_version" minOccurs="0" maxOccurs="1">
<xsd:annotation>
<xsd:documentation>This is the result of the comparison: earlier, equal, later or not installed.</xsd:documentation>
<xsd:appinfo>
<parent_test>RPM Version Compare Test</parent_test>
<cardinality>0-1</cardinality>
<content>string</content>
<valid_datatypes>string</valid_datatypes>
<valid_operators>equals, not equal, pattern match</valid_operators>
</xsd:appinfo>
</xsd:annotation>
<xsd:complexType>
<xsd:simpleContent>
<xsd:restriction base="oval_results:subtestStringType">
<xsd:enumeration value="earlier" />
<xsd:enumeration value="equal" />
<xsd:enumeration value="later" />
<xsd:enumeration value="" />
</xsd:restriction>
</xsd:simpleContent>
</xsd:complexType>
</xsd:element>
</xsd:sequence>
</xsd:extension>
</xsd:complexContent>
</xsd:complexType>
</xsd:element>
<xsd:element name="tested_object" minOccurs="0" maxOccurs="unbounded">
<xsd:complexType>
<xsd:complexContent>
<xsd:extension base="oval_results:testedObjectType">
<xsd:sequence>
<xsd:element name="name" type="oval_results:testedStringType" minOccurs="1" maxOccurs="1">
<xsd:annotation>
<xsd:documentation>This is the name of a matching package object.</xsd:documentation>
<xsd:appinfo>
<parent_test>RPM Version Compare Test</parent_test>
<cardinality>1</cardinality>
<content>string</content>
</xsd:appinfo>
</xsd:annotation>
</xsd:element>
<xsd:element name="tested_epoch" type="oval_results:testedStringType" minOccurs="1" maxOccurs="1">
<xsd:annotation>
<xsd:documentation>This is the epoch number to test against. The epoch is used as a kludge for version-release comparisons where the vendor has done some kind of re-numbering or version forking. This number is not revealed by a normal query of the RPM's information -- you must use a formatted rpm query command to gather this data from the command line, like so. For an already-installed RPM: rpm -q --qf '%{EPOCH}\n' installed_rpm For an RPM file that has not been installed: rpm -qp --qf '%{EPOCH}\n' rpm_file</xsd:documentation>
<xsd:appinfo>
<parent_test>RPM Version Compare Test</parent_test>
<cardinality>1</cardinality>
<content>string</content>
</xsd:appinfo>
</xsd:annotation>
</xsd:element>
<xsd:element name="tested_version" type="oval_results:testedStringType" minOccurs="1" maxOccurs="1">
<xsd:annotation>
<xsd:documentation>This is the version number of the software that we want to test against. In the case of an apache rpm named httpd-2.0.40-21.11.4.i686.rpm, this value would be 2.0.40. This is the version number assigned by the apache code maintainers.</xsd:documentation>
<xsd:appinfo>
<parent_test>RPM Version Compare Test</parent_test>
<cardinality>1</cardinality>
<content>string</content>
</xsd:appinfo>
</xsd:annotation>
</xsd:element>
<xsd:element name="tested_release" type="oval_results:testedStringType" minOccurs="1" maxOccurs="1">
<xsd:annotation>
<xsd:documentation>This is the version number of the build, changed by the vendor/builder. In the case of an apache rpm named httpd-2.0.40-21.11.4.i686.rpm, this value would be 21.11.4.</xsd:documentation>
<xsd:appinfo>
<parent_test>RPM Version Compare Test</parent_test>
<cardinality>1</cardinality>
<content>string</content>
</xsd:appinfo>
</xsd:annotation>
</xsd:element>
</xsd:sequence>
</xsd:extension>
</xsd:complexContent>
</xsd:complexType>
</xsd:element>
</xsd:sequence>
</xsd:extension>
</xsd:complexContent>
</xsd:complexType>
</xsd:element>
|