Definition Type: Element
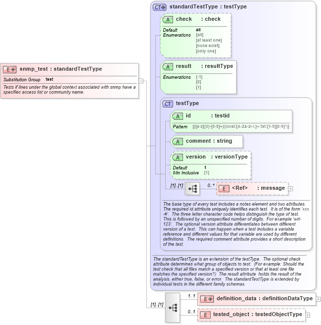
Name: snmp_test
Namespace: http://oval.mitre.org/XMLSchema/oval_results#ios
Type: oval_results:standardTestType
Containing Schema: ios-oval-results-schema.xsd
Abstract
Documentation:
Tests if lines under the global context associated with snmp have a specifiec access list or community name.
Collapse XSD Schema Diagram:
Drilldown into tested_object in schema ios-oval-results-schema_xsd Drilldown into definition_data in schema ios-oval-results-schema_xsd Drilldown into message in schema oval-results-schema_xsd Drilldown into version in schema oval-results-schema_xsd Drilldown into comment in schema oval-results-schema_xsd Drilldown into id in schema oval-results-schema_xsd Drilldown into testType in schema oval-results-schema_xsd Drilldown into result in schema oval-results-schema_xsd Drilldown into check in schema oval-results-schema_xsd Drilldown into standardTestType in schema oval-results-schema_xsdXSD Diagram of snmp_test in schema ios-oval-results-schema_xsd (Open Vulnerability and Assessment Language (OVAL®))
Collapse XSD Schema Code:
<xsd:element name="snmp_test" substitutionGroup="oval_results:test">
    <xsd:annotation>
        <xsd:documentation>Tests if lines under the global context associated with snmp have a specifiec access list or community name.</xsd:documentation>
        <xsd:appinfo>
            <test_name>SNMP Test</test_name>
            <extends>standardTestType</extends>
            <valid_sections>message, definition_data, tested_object</valid_sections>
            <example>
            </example>
        </xsd:appinfo>
    </xsd:annotation>
    <xsd:complexType>
        <xsd:complexContent>
            <xsd:extension base="oval_results:standardTestType">
                <xsd:sequence>
                    <xsd:element name="definition_data" minOccurs="1" maxOccurs="1">
                        <xsd:complexType>
                            <xsd:complexContent>
                                <xsd:extension base="oval_results:definitionDataType">
                                    <xsd:sequence>
                                        <xsd:element name="access_list" type="oval_results:testedStringType" minOccurs="0" maxOccurs="1">
                                            <xsd:annotation>
                                                <xsd:documentation>
                                                </xsd:documentation>
                                                <xsd:appinfo>
                                                    <parent_test>SNMP Test</parent_test>
                                                    <cardinality>0-1</cardinality>
                                                    <content>string</content>
                                                </xsd:appinfo>
                                            </xsd:annotation>
                                        </xsd:element>
                                        <xsd:element name="community_name" type="oval_results:testedStringType" minOccurs="0" maxOccurs="1">
                                            <xsd:annotation>
                                                <xsd:documentation>
                                                </xsd:documentation>
                                                <xsd:appinfo>
                                                    <parent_test>SNMP Test</parent_test>
                                                    <cardinality>0-1</cardinality>
                                                    <content>string</content>
                                                </xsd:appinfo>
                                            </xsd:annotation>
                                        </xsd:element>
                                    </xsd:sequence>
                                </xsd:extension>
                            </xsd:complexContent>
                        </xsd:complexType>
                    </xsd:element>
                    <xsd:element name="tested_object" type="oval_results:testedObjectType" minOccurs="0" maxOccurs="1" />
                </xsd:sequence>
            </xsd:extension>
        </xsd:complexContent>
    </xsd:complexType>
</xsd:element>
Collapse Child Elements:
Name Type Min Occurs Max Occurs
message oval_results:message 0 unbounded
definition_data ios:definition_data 1 1
tested_object ios:tested_object 0 1
Collapse Child Attributes:
Name Type Default Value Use
id oval_results:id Required
comment oval_results:comment Required
version oval_results:version 1 Optional
check oval_results:check all Optional
result oval_results:result Required
Collapse Derivation Tree:
Collapse References:
oval_results:test