<xsd:element name="swlist_test" substitutionGroup="oval_results:test">
<xsd:annotation>
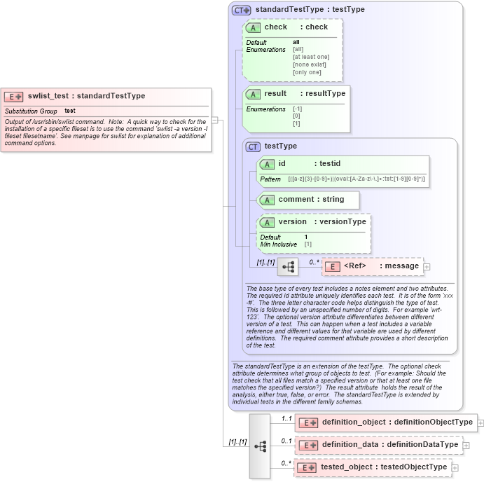
<xsd:documentation>Output of /usr/sbin/swlist command. Note: A quick way to check for the installation of a specific fileset is to use the command 'swlist -a version -l fileset filesetname'. See manpage for swlist for explanation of additional command options.</xsd:documentation>
<xsd:appinfo>
<test_name>swlist Test</test_name>
<extends>standardTestType</extends>
<valid_sections>message, definition_object, definition_data, tested_object</valid_sections>
<example>
</example>
</xsd:appinfo>
</xsd:annotation>
<xsd:complexType>
<xsd:complexContent>
<xsd:extension base="oval_results:standardTestType">
<xsd:sequence>
<xsd:element name="definition_object" minOccurs="1" maxOccurs="1">
<xsd:complexType>
<xsd:complexContent>
<xsd:extension base="oval_results:definitionObjectType">
<xsd:sequence>
<xsd:element name="swlist" type="oval_results:subtestStringType" minOccurs="1" maxOccurs="1">
<xsd:annotation>
<xsd:documentation>This is the name of the bundle or fileset to check.</xsd:documentation>
<xsd:appinfo>
<parent_test>swlist Test</parent_test>
<cardinality>1</cardinality>
<content>string</content>
<valid_datatypes>string</valid_datatypes>
<valid_operators>equals, not equal, pattern match</valid_operators>
</xsd:appinfo>
</xsd:annotation>
</xsd:element>
</xsd:sequence>
</xsd:extension>
</xsd:complexContent>
</xsd:complexType>
</xsd:element>
<xsd:element name="definition_data" minOccurs="0" maxOccurs="1">
<xsd:complexType>
<xsd:complexContent>
<xsd:extension base="oval_results:definitionDataType">
<xsd:sequence>
<xsd:element name="bundle" type="oval_results:subtestStringType" minOccurs="0" maxOccurs="1">
<xsd:annotation>
<xsd:documentation>
</xsd:documentation>
<xsd:appinfo>
<parent_test>swlist Test</parent_test>
<cardinality>0-1</cardinality>
<content>string</content>
<valid_datatypes>string</valid_datatypes>
<valid_operators>equals, not equal, pattern match</valid_operators>
</xsd:appinfo>
</xsd:annotation>
</xsd:element>
<xsd:element name="fileset" type="oval_results:subtestStringType" minOccurs="0" maxOccurs="1">
<xsd:annotation>
<xsd:documentation>
</xsd:documentation>
<xsd:appinfo>
<parent_test>swlist Test</parent_test>
<cardinality>0-1</cardinality>
<content>string</content>
<valid_datatypes>string</valid_datatypes>
<valid_operators>equals, not equal, pattern match</valid_operators>
</xsd:appinfo>
</xsd:annotation>
</xsd:element>
<xsd:element name="version" type="oval_results:subtestStringType" minOccurs="0" maxOccurs="1">
<xsd:annotation>
<xsd:documentation>
</xsd:documentation>
<xsd:appinfo>
<parent_test>swlist Test</parent_test>
<cardinality>0-1</cardinality>
<content>string</content>
<valid_datatypes>string</valid_datatypes>
<valid_operators>equals, not equal, pattern match</valid_operators>
</xsd:appinfo>
</xsd:annotation>
</xsd:element>
<xsd:element name="title" type="oval_results:subtestStringType" minOccurs="0" maxOccurs="1">
<xsd:annotation>
<xsd:documentation>
</xsd:documentation>
<xsd:appinfo>
<parent_test>swlist Test</parent_test>
<cardinality>0-1</cardinality>
<content>string</content>
<valid_datatypes>string</valid_datatypes>
<valid_operators>equals, not equal, pattern match</valid_operators>
</xsd:appinfo>
</xsd:annotation>
</xsd:element>
<xsd:element name="vendor" type="oval_results:subtestStringType" minOccurs="0" maxOccurs="1">
<xsd:annotation>
<xsd:documentation>
</xsd:documentation>
<xsd:appinfo>
<parent_test>swlist Test</parent_test>
<cardinality>0-1</cardinality>
<content>string</content>
<valid_datatypes>string</valid_datatypes>
<valid_operators>equals, not equal, pattern match</valid_operators>
</xsd:appinfo>
</xsd:annotation>
</xsd:element>
</xsd:sequence>
</xsd:extension>
</xsd:complexContent>
</xsd:complexType>
</xsd:element>
<xsd:element name="tested_object" minOccurs="0" maxOccurs="unbounded">
<xsd:complexType>
<xsd:complexContent>
<xsd:extension base="oval_results:testedObjectType">
<xsd:sequence>
<xsd:element name="swlist" type="oval_results:testedStringType" minOccurs="1" maxOccurs="1">
<xsd:annotation>
<xsd:documentation>
</xsd:documentation>
<xsd:appinfo>
<parent_test>swlist Test</parent_test>
<cardinality>1</cardinality>
<content>string</content>
</xsd:appinfo>
</xsd:annotation>
</xsd:element>
</xsd:sequence>
</xsd:extension>
</xsd:complexContent>
</xsd:complexType>
</xsd:element>
</xsd:sequence>
</xsd:extension>
</xsd:complexContent>
</xsd:complexType>
</xsd:element>
|