Definition Type: Element
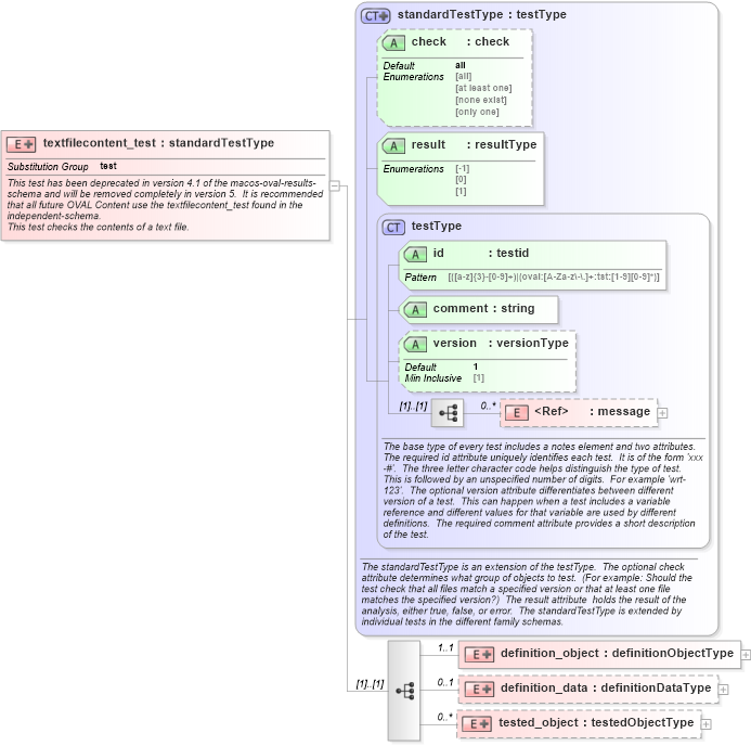
Name: textfilecontent_test
Namespace: http://oval.mitre.org/XMLSchema/oval_results#macos
Type: oval_results:standardTestType
Containing Schema: macos-oval-results-schema.xsd
Abstract
Documentation:
This test has been deprecated in version 4.1 of the macos-oval-results-schema and will be removed completely in version 5. It is recommended that all future OVAL Content use the textfilecontent_test found in the independent-schema. This test checks the contents of a text file.
Collapse XSD Schema Diagram:
Drilldown into tested_object in schema macos-oval-results-schema_xsd Drilldown into definition_data in schema macos-oval-results-schema_xsd Drilldown into definition_object in schema macos-oval-results-schema_xsd Drilldown into message in schema oval-results-schema_xsd Drilldown into version in schema oval-results-schema_xsd Drilldown into comment in schema oval-results-schema_xsd Drilldown into id in schema oval-results-schema_xsd Drilldown into testType in schema oval-results-schema_xsd Drilldown into result in schema oval-results-schema_xsd Drilldown into check in schema oval-results-schema_xsd Drilldown into standardTestType in schema oval-results-schema_xsdXSD Diagram of textfilecontent_test in schema macos-oval-results-schema_xsd (Open Vulnerability and Assessment Language (OVAL®))
Collapse XSD Schema Code:
<xsd:element name="textfilecontent_test" substitutionGroup="oval_results:test">
    <xsd:annotation>
        <xsd:documentation>This test has been deprecated in version 4.1 of the macos-oval-results-schema and will be removed completely in version 5.  It is recommended that all future OVAL Content use the textfilecontent_test found in the independent-schema.</xsd:documentation>
        <xsd:documentation>This test checks the contents of a text file.</xsd:documentation>
        <xsd:appinfo>
            <test_name>Text File Content Test</test_name>
            <extends>standardTestType</extends>
            <valid_sections>message, definition_object, definition_data, tested_object</valid_sections>
            <example>
            </example>
        </xsd:appinfo>
    </xsd:annotation>
    <xsd:complexType>
        <xsd:complexContent>
            <xsd:extension base="oval_results:standardTestType">
                <xsd:sequence>
                    <xsd:element name="definition_object" minOccurs="1" maxOccurs="1">
                        <xsd:complexType>
                            <xsd:complexContent>
                                <xsd:extension base="oval_results:definitionObjectType">
                                    <xsd:sequence>
                                        <xsd:element name="path" type="macos:componentType" minOccurs="1" maxOccurs="1">
                                            <xsd:annotation>
                                                <xsd:documentation>Specifies the absolute path to a file on the machine.  This path can be created from multiple components that are added together.  When a pattern match operator is used, the corresponding regular expression is matched against the set of absolute path strings.  These string would not include the '.' and '..' notations.  This means that a '.*' component of a regular expression will not only match all files in the specified directories, but all subdirectories, their subdirectories, etc.</xsd:documentation>
                                                <xsd:appinfo>
                                                    <parent_test>Text File Content Test</parent_test>
                                                    <cardinality>1</cardinality>
                                                    <content>none</content>
                                                    <valid_datatypes>component</valid_datatypes>
                                                    <valid_operators>equals, not equal, pattern match</valid_operators>
                                                </xsd:appinfo>
                                            </xsd:annotation>
                                        </xsd:element>
                                        <xsd:element name="line" type="oval_results:subtestStringType" minOccurs="1" maxOccurs="1" nillable="true">
                                            <xsd:annotation>
                                                <xsd:documentation>The line element represents a line in the file and is represented using a regular expression.</xsd:documentation>
                                                <xsd:appinfo>
                                                    <parent_test>Text File Content Test</parent_test>
                                                    <cardinality>1</cardinality>
                                                    <content>string</content>
                                                    <valid_datatypes>string</valid_datatypes>
                                                    <valid_operators>pattern match</valid_operators>
                                                </xsd:appinfo>
                                            </xsd:annotation>
                                        </xsd:element>
                                    </xsd:sequence>
                                </xsd:extension>
                            </xsd:complexContent>
                        </xsd:complexType>
                    </xsd:element>
                    <xsd:element name="definition_data" minOccurs="0" maxOccurs="1">
                        <xsd:complexType>
                            <xsd:complexContent>
                                <xsd:extension base="oval_results:definitionDataType">
                                    <xsd:sequence>
                                        <xsd:element name="subexpression" type="oval_results:subtestStringType" minOccurs="0" maxOccurs="unbounded">
                                            <xsd:annotation>
                                                <xsd:documentation>Each subexpression in the regular expression of the line element is then tested against the value specified in the subexpression element.</xsd:documentation>
                                                <xsd:appinfo>
                                                    <parent_test>Text File Content Test</parent_test>
                                                    <cardinality>0-n</cardinality>
                                                    <content>string</content>
                                                    <valid_datatypes>string</valid_datatypes>
                                                    <valid_operators>equals, not equal, pattern match</valid_operators>
                                                </xsd:appinfo>
                                            </xsd:annotation>
                                        </xsd:element>
                                    </xsd:sequence>
                                </xsd:extension>
                            </xsd:complexContent>
                        </xsd:complexType>
                    </xsd:element>
                    <xsd:element name="tested_object" minOccurs="0" maxOccurs="unbounded">
                        <xsd:complexType>
                            <xsd:complexContent>
                                <xsd:extension base="oval_results:testedObjectType">
                                    <xsd:sequence>
                                        <xsd:element name="path" type="oval_results:testedStringType" minOccurs="1" maxOccurs="1">
                                            <xsd:annotation>
                                                <xsd:documentation>The absolute path string of a matching text file object.</xsd:documentation>
                                                <xsd:appinfo>
                                                    <parent_test>Text File Content Test</parent_test>
                                                    <cardinality>1</cardinality>
                                                    <content>string</content>
                                                </xsd:appinfo>
                                            </xsd:annotation>
                                        </xsd:element>
                                        <xsd:element name="line" type="oval_results:testedStringType" minOccurs="1" maxOccurs="1" nillable="true">
                                            <xsd:annotation>
                                                <xsd:documentation>The line element represents a line in the file and is represented using a regular expression.</xsd:documentation>
                                                <xsd:appinfo>
                                                    <parent_test>Text File Content Test</parent_test>
                                                    <cardinality>1</cardinality>
                                                    <content>string</content>
                                                </xsd:appinfo>
                                            </xsd:annotation>
                                        </xsd:element>
                                    </xsd:sequence>
                                </xsd:extension>
                            </xsd:complexContent>
                        </xsd:complexType>
                    </xsd:element>
                </xsd:sequence>
            </xsd:extension>
        </xsd:complexContent>
    </xsd:complexType>
</xsd:element>
Collapse Child Elements:
Name Type Min Occurs Max Occurs
message oval_results:message 0 unbounded
definition_object macos:definition_object 1 1
definition_data macos:definition_data 0 1
tested_object macos:tested_object 0 unbounded
Collapse Child Attributes:
Name Type Default Value Use
id oval_results:id Required
comment oval_results:comment Required
version oval_results:version 1 Optional
check oval_results:check all Optional
result oval_results:result Required
Collapse Derivation Tree:
Collapse References:
oval_results:test