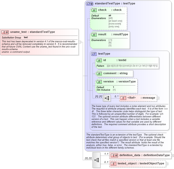
<xsd:element name="uname_test" substitutionGroup="oval_results:test">
<xsd:annotation>
<xsd:documentation>This test has been deprecated in version 4.1 of the macos-oval-results-schema and will be removed completely in version 5. It is recommended that all future OVAL Content use the uname_test found in the unix-oval-results-schema.</xsd:documentation>
<xsd:documentation>uname -a command output.</xsd:documentation>
<xsd:appinfo>
<test_name>Uname Test</test_name>
<extends>standardTestType</extends>
<valid_sections>message, definition_data, tested_object</valid_sections>
<example>
</example>
</xsd:appinfo>
</xsd:annotation>
<xsd:complexType>
<xsd:complexContent>
<xsd:extension base="oval_results:standardTestType">
<xsd:sequence>
<xsd:element name="definition_data" minOccurs="1" maxOccurs="1">
<xsd:complexType>
<xsd:complexContent>
<xsd:extension base="oval_results:definitionDataType">
<xsd:sequence>
<xsd:element name="machine_class" type="oval_results:subtestStringType" minOccurs="0" maxOccurs="1">
<xsd:annotation>
<xsd:documentation>This is the machine hardware name, 5th field from uname -a.</xsd:documentation>
<xsd:appinfo>
<parent_test>Uname Test</parent_test>
<cardinality>0-1</cardinality>
<content>string</content>
<valid_datatypes>string</valid_datatypes>
<valid_operators>equals, not equal, pattern match</valid_operators>
</xsd:appinfo>
</xsd:annotation>
</xsd:element>
<xsd:element name="node_name" type="oval_results:subtestStringType" minOccurs="0" maxOccurs="1">
<xsd:annotation>
<xsd:documentation>This is the host name, the 2nd field from uname -a.</xsd:documentation>
<xsd:appinfo>
<parent_test>Uname Test</parent_test>
<cardinality>0-1</cardinality>
<content>string</content>
<valid_datatypes>string</valid_datatypes>
<valid_operators>equals, not equal, pattern match</valid_operators>
</xsd:appinfo>
</xsd:annotation>
</xsd:element>
<xsd:element name="os_name" type="oval_results:subtestStringType" minOccurs="0" maxOccurs="1">
<xsd:annotation>
<xsd:documentation>This is the operating system name, the 1st field from uname -a.</xsd:documentation>
<xsd:appinfo>
<parent_test>Uname Test</parent_test>
<cardinality>0-1</cardinality>
<content>string</content>
<valid_datatypes>string</valid_datatypes>
<valid_operators>equals, not equal, pattern match</valid_operators>
</xsd:appinfo>
</xsd:annotation>
</xsd:element>
<xsd:element name="os_release" type="oval_results:subtestStringType" minOccurs="0" maxOccurs="1">
<xsd:annotation>
<xsd:documentation>This is the build version, 4th field from uname -a. For example, from a running Mac OS X system: "Darwin Kernel Version 7.7.0: Sun Nov 7 16:06:51 PST 2004;"</xsd:documentation>
<xsd:appinfo>
<parent_test>Uname Test</parent_test>
<cardinality>0-1</cardinality>
<content>string</content>
<valid_datatypes>string</valid_datatypes>
<valid_operators>equals, not equal, pattern match</valid_operators>
</xsd:appinfo>
</xsd:annotation>
</xsd:element>
<xsd:element name="os_version" type="oval_results:subtestStringType" minOccurs="0" maxOccurs="1">
<xsd:annotation>
<xsd:documentation>This is the operating system version, the 3rd field from uname -a.</xsd:documentation>
<xsd:appinfo>
<parent_test>Uname Test</parent_test>
<cardinality>0-1</cardinality>
<content>string</content>
<valid_datatypes>string</valid_datatypes>
<valid_operators>equals, not equal, pattern match</valid_operators>
</xsd:appinfo>
</xsd:annotation>
</xsd:element>
<xsd:element name="processor_type" type="oval_results:subtestStringType" minOccurs="0" maxOccurs="1">
<xsd:annotation>
<xsd:documentation>This is the processor type, 6th field from uname -a.</xsd:documentation>
<xsd:appinfo>
<parent_test>Uname Test</parent_test>
<cardinality>0-1</cardinality>
<content>string</content>
<valid_datatypes>string</valid_datatypes>
<valid_operators>equals, not equal, pattern match</valid_operators>
</xsd:appinfo>
</xsd:annotation>
</xsd:element>
</xsd:sequence>
</xsd:extension>
</xsd:complexContent>
</xsd:complexType>
</xsd:element>
<xsd:element name="tested_object" type="oval_results:testedObjectType" minOccurs="0" maxOccurs="1" />
</xsd:sequence>
</xsd:extension>
</xsd:complexContent>
</xsd:complexType>
</xsd:element>
|