Definition Type: Element
Name: version
Namespace: http://oval.mitre.org/XMLSchema/system_characteristics#windows
Type: windows:dataFileVersionType
Containing Schema: windows-system-characteristics-schema.xsd
MinOccurs 1
MaxOccurs 1
Abstract
Documentation:
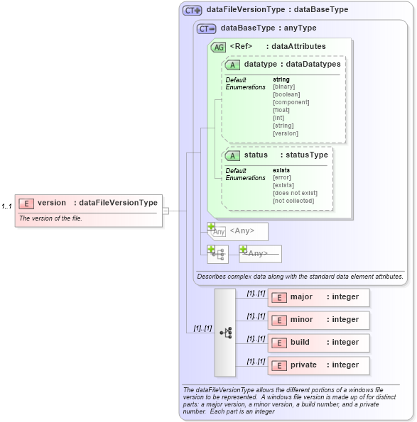
The version of the file.
Collapse XSD Schema Diagram:
Drilldown into private in schema windows-system-characteristics-schema_xsd Drilldown into build in schema windows-system-characteristics-schema_xsd Drilldown into minor in schema windows-system-characteristics-schema_xsd Drilldown into major in schema windows-system-characteristics-schema_xsd Drilldown into status in schema system-characteristics-schema_xsd Drilldown into datatype in schema system-characteristics-schema_xsd Drilldown into dataAttributes in schema system-characteristics-schema_xsd Drilldown into dataBaseType in schema system-characteristics-schema_xsd Drilldown into dataFileVersionType in schema windows-system-characteristics-schema_xsdXSD Diagram of version in schema windows-system-characteristics-schema_xsd (Open Vulnerability and Assessment Language (OVAL®))
Collapse XSD Schema Code:
<xsd:element name="version" type="windows:dataFileVersionType" minOccurs="1" maxOccurs="1">
    <xsd:annotation>
        <xsd:documentation>The version of the file.</xsd:documentation>
        <xsd:appinfo>
            <parent_item>file_item</parent_item>
            <cardinality>1</cardinality>
            <content>none</content>
            <valid_datatypes>version</valid_datatypes>
        </xsd:appinfo>
    </xsd:annotation>
</xsd:element>
Collapse Child Elements:
Name Type Min Occurs Max Occurs
major windows:major (1) (1)
minor windows:minor (1) (1)
build windows:build (1) (1)
private windows:private (1) (1)
Collapse Child Attributes:
Name Type Default Value Use
datatype system_characteristics:datatype string Optional
status system_characteristics:status exists Optional
<anyAttribute>
Collapse Derivation Tree: