<xsd:element name="xmlfilecontent_test" substitutionGroup="oval_results:test">
<xsd:annotation>
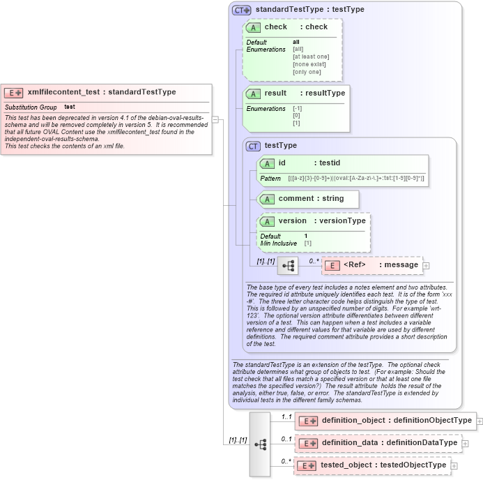
<xsd:documentation>This test has been deprecated in version 4.1 of the debian-oval-results-schema and will be removed completely in version 5. It is recommended that all future OVAL Content use the xmlfilecontent_test found in the independent-oval-results-schema.</xsd:documentation>
<xsd:documentation>This test checks the contents of an xml file.</xsd:documentation>
<xsd:appinfo>
<test_name>XML File Content Test</test_name>
<extends>standardTestType</extends>
<valid_sections>message, definition_object, definition_data, tested_object</valid_sections>
<example>
</example>
</xsd:appinfo>
</xsd:annotation>
<xsd:complexType>
<xsd:complexContent>
<xsd:extension base="oval_results:standardTestType">
<xsd:sequence>
<xsd:element name="definition_object" minOccurs="1" maxOccurs="1">
<xsd:complexType>
<xsd:complexContent>
<xsd:extension base="oval_results:definitionObjectType">
<xsd:sequence>
<xsd:element name="path" type="debian:componentType" minOccurs="1" maxOccurs="1">
<xsd:annotation>
<xsd:documentation>Specifies the absolute path to a file on the machine. This path can be created from multiple components that are added together. When a pattern match operator is used, the corresponding regular expression is matched against the set of absolute path strings. These string would not include the '.' and '..' notations. This means that a '.*' component of a regular expression will not only match all files in the specified directories, but all subdirectories, their subdirectories, etc.</xsd:documentation>
<xsd:appinfo>
<parent_test>XML File Content Test</parent_test>
<cardinality>1</cardinality>
<content>none</content>
<valid_datatypes>component</valid_datatypes>
<valid_operators>equals, not equal, pattern match</valid_operators>
</xsd:appinfo>
</xsd:annotation>
</xsd:element>
<xsd:element name="xpath" type="oval_results:subtestStringType" minOccurs="1" maxOccurs="1" nillable="true">
<xsd:annotation>
<xsd:documentation>Specifies an Xpath expression describing the nodes to look at.</xsd:documentation>
<xsd:appinfo>
<parent_test>XML File Content Test</parent_test>
<cardinality>1</cardinality>
<content>string</content>
<valid_datatypes>string</valid_datatypes>
<valid_operators>equals, not equal, pattern match</valid_operators>
</xsd:appinfo>
</xsd:annotation>
</xsd:element>
</xsd:sequence>
</xsd:extension>
</xsd:complexContent>
</xsd:complexType>
</xsd:element>
<xsd:element name="definition_data" minOccurs="0" maxOccurs="1">
<xsd:complexType>
<xsd:complexContent>
<xsd:extension base="oval_results:definitionDataType">
<xsd:sequence>
<xsd:element name="value_of" type="oval_results:subtestStringType" minOccurs="0" maxOccurs="1">
<xsd:annotation>
<xsd:documentation>The value element checks the value of the nodes found. How this is used is entirely controlled by operator attributes.</xsd:documentation>
<xsd:appinfo>
<parent_test>XML File Content Test</parent_test>
<cardinality>0-1</cardinality>
<content>string</content>
<valid_datatypes>string</valid_datatypes>
<valid_operators>equals, not equal, pattern match</valid_operators>
</xsd:appinfo>
</xsd:annotation>
</xsd:element>
</xsd:sequence>
</xsd:extension>
</xsd:complexContent>
</xsd:complexType>
</xsd:element>
<xsd:element name="tested_object" minOccurs="0" maxOccurs="unbounded">
<xsd:complexType>
<xsd:complexContent>
<xsd:extension base="oval_results:testedObjectType">
<xsd:sequence>
<xsd:element name="path" type="oval_results:testedStringType" minOccurs="1" maxOccurs="1">
<xsd:annotation>
<xsd:documentation>The absolute path string of a matching XML file object.</xsd:documentation>
<xsd:appinfo>
<parent_test>XML File Content Test</parent_test>
<cardinality>1</cardinality>
<content>string</content>
</xsd:appinfo>
</xsd:annotation>
</xsd:element>
<xsd:element name="xpath" type="oval_results:testedStringType" minOccurs="1" maxOccurs="1" nillable="true">
<xsd:annotation>
<xsd:documentation>
</xsd:documentation>
<xsd:appinfo>
<parent_test>XML File Content Test</parent_test>
<cardinality>1</cardinality>
<content>string</content>
</xsd:appinfo>
</xsd:annotation>
</xsd:element>
</xsd:sequence>
</xsd:extension>
</xsd:complexContent>
</xsd:complexType>
</xsd:element>
</xsd:sequence>
</xsd:extension>
</xsd:complexContent>
</xsd:complexType>
</xsd:element>
|