Definition Type: Element
Name: global_object
Namespace: http://oval.mitre.org/XMLSchema/oval-definitions-5#ios
Type: oval-def:ObjectType
Containing Schema: ios-definitions-schema.xsd
Abstract
Documentation:
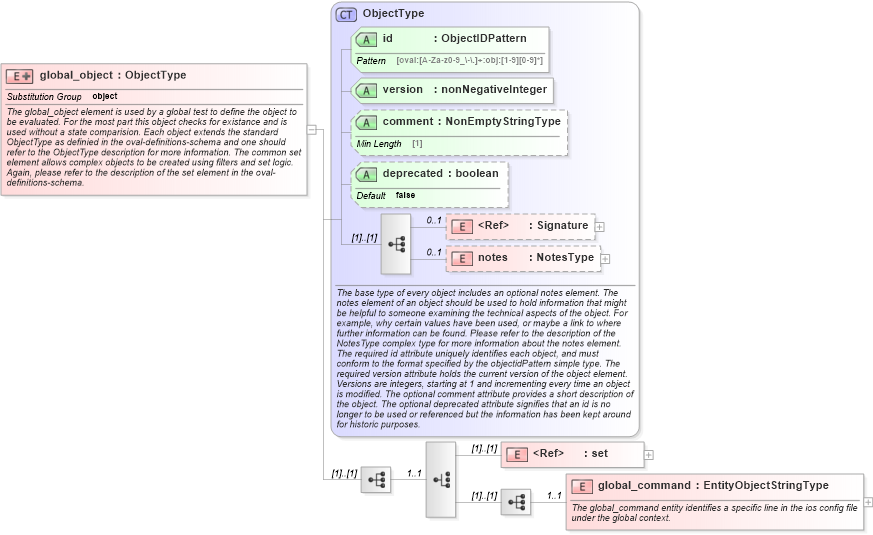
The global_object element is used by a global test to define the object to be evaluated. For the most part this object checks for existance and is used without a state comparision. Each object extends the standard ObjectType as definied in the oval-definitions-schema and one should refer to the ObjectType description for more information. The common set element allows complex objects to be created using filters and set logic. Again, please refer to the description of the set element in the oval-definitions-schema.
Collapse XSD Schema Diagram:
Drilldown into global_command in schema ios-definitions-schema_xsd Drilldown into set in schema oval-definitions-schema_xsd Drilldown into notes in schema oval-definitions-schema_xsd Drilldown into Signature in schema xmldsig-core-schema_xsd Drilldown into deprecated in schema oval-definitions-schema_xsd Drilldown into comment in schema oval-definitions-schema_xsd Drilldown into version in schema oval-definitions-schema_xsd Drilldown into id in schema oval-definitions-schema_xsd Drilldown into ObjectType in schema oval-definitions-schema_xsdXSD Diagram of global_object in schema ios-definitions-schema_xsd (Open Vulnerability and Assessment Language (OVAL®))
Collapse XSD Schema Code:
<xsd:element name="global_object" substitutionGroup="oval-def:object">
    <xsd:annotation>
        <xsd:documentation>The global_object element is used by a global test to define the object to be evaluated. For the most part this object checks for existance and is used without a state comparision. Each object extends the standard ObjectType as definied in the oval-definitions-schema and one should refer to the ObjectType description for more information. The common set element allows complex objects to be created using filters and set logic. Again, please refer to the description of the set element in the oval-definitions-schema.</xsd:documentation>
    </xsd:annotation>
    <xsd:complexType>
        <xsd:complexContent>
            <xsd:extension base="oval-def:ObjectType">
                <xsd:sequence>
                    <xsd:choice minOccurs="1" maxOccurs="1">
                        <xsd:element ref="oval-def:set" />
                        <xsd:sequence>
                            <xsd:element name="global_command" type="oval-def:EntityObjectStringType" minOccurs="1" maxOccurs="1">
                                <xsd:annotation>
                                    <xsd:documentation>The global_command entity identifies a specific line in the ios config file under the global context.</xsd:documentation>
                                    <xsd:appinfo>
                                        <sch:pattern id="globalobjglobal_command" xmlns:sch="http://purl.oclc.org/dsdl/schematron">
                                            <sch:rule context="ios-def:global_object/ios-def:global_command">
                                                <sch:assert test="not(@datatype) or @datatype='string'">
                                                    <sch:value-of select="../@id" /> - datatype attribute for the global_command entity of a global_object should be 'string'</sch:assert>
                                            </sch:rule>
                                        </sch:pattern>
                                    </xsd:appinfo>
                                </xsd:annotation>
                            </xsd:element>
                        </xsd:sequence>
                    </xsd:choice>
                </xsd:sequence>
            </xsd:extension>
        </xsd:complexContent>
    </xsd:complexType>
</xsd:element>
Collapse Child Elements:
Name Type Min Occurs Max Occurs
Signature ds:Signature 0 1
notes oval-def:notes 0 1
set oval-def:set (1) (1)
global_command ios-def:global_command 1 1
Collapse Child Attributes:
Name Type Default Value Use
id oval-def:id Required
version oval-def:version Required
comment oval-def:comment Optional
deprecated oval-def:deprecated false Optional
Collapse Derivation Tree:
Collapse References:
oval-def:object