Definition Type: Element
Name: process_object
Namespace: http://oval.mitre.org/XMLSchema/oval-definitions-5#windows
Type: oval-def:ObjectType
Containing Schema: windows-definitions-schema.xsd
Abstract
Documentation:
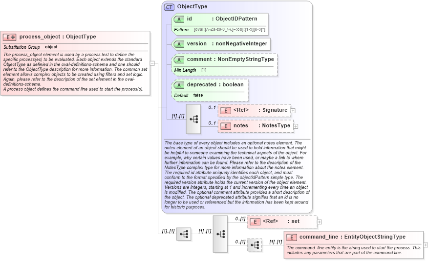
The process_object element is used by a process test to define the specific process(es) to be evaluated. Each object extends the standard ObjectType as definied in the oval-definitions-schema and one should refer to the ObjectType description for more information. The common set element allows complex objects to be created using filters and set logic. Again, please refer to the description of the set element in the oval-definitions-schema. A process object defines the command line used to start the process(s).
Collapse XSD Schema Diagram:
Drilldown into command_line in schema windows-definitions-schema_xsd Drilldown into set in schema oval-definitions-schema_xsd Drilldown into notes in schema oval-definitions-schema_xsd Drilldown into Signature in schema xmldsig-core-schema_xsd Drilldown into deprecated in schema oval-definitions-schema_xsd Drilldown into comment in schema oval-definitions-schema_xsd Drilldown into version in schema oval-definitions-schema_xsd Drilldown into id in schema oval-definitions-schema_xsd Drilldown into ObjectType in schema oval-definitions-schema_xsdXSD Diagram of process_object in schema windows-definitions-schema_xsd (Open Vulnerability and Assessment Language (OVAL®))
Collapse XSD Schema Code:
<xsd:element name="process_object" substitutionGroup="oval-def:object">
    <xsd:annotation>
        <xsd:documentation>The process_object element is used by a process test to define the specific process(es) to be evaluated. Each object extends the standard ObjectType as definied in the oval-definitions-schema and one should refer to the ObjectType description for more information. The common set element allows complex objects to be created using filters and set logic. Again, please refer to the description of the set element in the oval-definitions-schema.</xsd:documentation>
        <xsd:documentation>A process object defines the command line used to start the process(s).</xsd:documentation>
    </xsd:annotation>
    <xsd:complexType>
        <xsd:complexContent>
            <xsd:extension base="oval-def:ObjectType">
                <xsd:sequence>
                    <xsd:choice>
                        <xsd:element ref="oval-def:set" minOccurs="0" />
                        <xsd:sequence minOccurs="0">
                            <xsd:element name="command_line" type="oval-def:EntityObjectStringType">
                                <xsd:annotation>
                                    <xsd:documentation>The command_line entity is the string used to start the process. This includes any parameters that are part of the command line.</xsd:documentation>
                                    <xsd:appinfo>
                                        <sch:pattern id="processobjcommand_line" xmlns:sch="http://purl.oclc.org/dsdl/schematron">
                                            <sch:rule context="win-def:process_object/win-def:command_line">
                                                <sch:assert test="not(@datatype) or @datatype='string'">
                                                    <sch:value-of select="../@id" /> - datatype attribute for the command_line entity of a process_object should be 'string'</sch:assert>
                                            </sch:rule>
                                        </sch:pattern>
                                    </xsd:appinfo>
                                </xsd:annotation>
                            </xsd:element>
                        </xsd:sequence>
                    </xsd:choice>
                </xsd:sequence>
            </xsd:extension>
        </xsd:complexContent>
    </xsd:complexType>
</xsd:element>
Collapse Child Elements:
Name Type Min Occurs Max Occurs
Signature ds:Signature 0 1
notes oval-def:notes 0 1
set oval-def:set 0 (1)
command_line win-def:command_line (1) (1)
Collapse Child Attributes:
Name Type Default Value Use
id oval-def:id Required
version oval-def:version Required
comment oval-def:comment Optional
deprecated oval-def:deprecated false Optional
Collapse Derivation Tree:
Collapse References:
oval-def:object