Definition Type: Element
Name: pwpolicy_object
Namespace: http://oval.mitre.org/XMLSchema/oval-definitions-5#macos
Type: oval-def:ObjectType
Containing Schema: macos-definitions-schema.xsd
Abstract
Documentation:
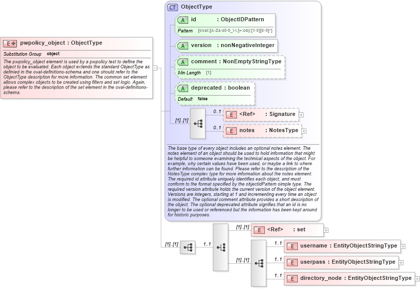
The pwpolicy_object element is used by a pwpolicy test to define the object to be evaluated. Each object extends the standard ObjectType as definied in the oval-definitions-schema and one should refer to the ObjectType description for more information. The common set element allows complex objects to be created using filters and set logic. Again, please refer to the description of the set element in the oval-definitions-schema.
Collapse XSD Schema Diagram:
Drilldown into directory_node in schema macos-definitions-schema_xsd Drilldown into userpass in schema macos-definitions-schema_xsd Drilldown into username in schema macos-definitions-schema_xsd Drilldown into set in schema oval-definitions-schema_xsd Drilldown into notes in schema oval-definitions-schema_xsd Drilldown into Signature in schema xmldsig-core-schema_xsd Drilldown into deprecated in schema oval-definitions-schema_xsd Drilldown into comment in schema oval-definitions-schema_xsd Drilldown into version in schema oval-definitions-schema_xsd Drilldown into id in schema oval-definitions-schema_xsd Drilldown into ObjectType in schema oval-definitions-schema_xsdXSD Diagram of pwpolicy_object in schema macos-definitions-schema_xsd (Open Vulnerability and Assessment Language (OVAL®))
Collapse XSD Schema Code:
<xsd:element name="pwpolicy_object" substitutionGroup="oval-def:object">
    <xsd:annotation>
        <xsd:documentation>The pwpolicy_object element is used by a pwpolicy test to define the object to be evaluated. Each object extends the standard ObjectType as definied in the oval-definitions-schema and one should refer to the ObjectType description for more information. The common set element allows complex objects to be created using filters and set logic. Again, please refer to the description of the set element in the oval-definitions-schema.</xsd:documentation>
    </xsd:annotation>
    <xsd:complexType>
        <xsd:complexContent>
            <xsd:extension base="oval-def:ObjectType">
                <xsd:sequence>
                    <xsd:choice minOccurs="1" maxOccurs="1">
                        <xsd:element ref="oval-def:set" />
                        <xsd:sequence>
                            <xsd:element name="username" type="oval-def:EntityObjectStringType" minOccurs="1" maxOccurs="1">
                                <xsd:annotation>
                                    <xsd:documentation />
                                    <xsd:appinfo>
                                        <sch:pattern id="pwpobjusername" xmlns:sch="http://purl.oclc.org/dsdl/schematron">
                                            <sch:rule context="macos-def:pwpolicy_object/macos-def:username">
                                                <sch:assert test="not(@datatype) or @datatype='string'">
                                                    <sch:value-of select="../@id" /> - datatype attribute for the username entity of a pwpolicy_object should be 'string'</sch:assert>
                                            </sch:rule>
                                        </sch:pattern>
                                    </xsd:appinfo>
                                </xsd:annotation>
                            </xsd:element>
                            <xsd:element name="userpass" type="oval-def:EntityObjectStringType" minOccurs="1" maxOccurs="1">
                                <xsd:annotation>
                                    <xsd:documentation />
                                    <xsd:appinfo>
                                        <sch:pattern id="pwpobjuserpass" xmlns:sch="http://purl.oclc.org/dsdl/schematron">
                                            <sch:rule context="macos-def:pwpolicy_object/macos-def:userpass">
                                                <sch:assert test="not(@datatype) or @datatype='string'">
                                                    <sch:value-of select="../@id" /> - datatype attribute for the userpass entity of a pwpolicy_object should be 'string'</sch:assert>
                                            </sch:rule>
                                        </sch:pattern>
                                    </xsd:appinfo>
                                </xsd:annotation>
                            </xsd:element>
                            <xsd:element name="directory_node" type="oval-def:EntityObjectStringType" minOccurs="1" maxOccurs="1">
                                <xsd:annotation>
                                    <xsd:documentation />
                                    <xsd:appinfo>
                                        <sch:pattern id="pwpobjdirectory_node" xmlns:sch="http://purl.oclc.org/dsdl/schematron">
                                            <sch:rule context="macos-def:pwpolicy_object/macos-def:directory_node">
                                                <sch:assert test="not(@datatype) or @datatype='string'">
                                                    <sch:value-of select="../@id" /> - datatype attribute for the directory_node entity of a pwpolicy_object should be 'string'</sch:assert>
                                            </sch:rule>
                                        </sch:pattern>
                                    </xsd:appinfo>
                                </xsd:annotation>
                            </xsd:element>
                        </xsd:sequence>
                    </xsd:choice>
                </xsd:sequence>
            </xsd:extension>
        </xsd:complexContent>
    </xsd:complexType>
</xsd:element>
Collapse Child Elements:
Name Type Min Occurs Max Occurs
Signature ds:Signature 0 1
notes oval-def:notes 0 1
set oval-def:set (1) (1)
username macos-def:username 1 1
userpass macos-def:userpass 1 1
directory_node macos-def:directory_node 1 1
Collapse Child Attributes:
Name Type Default Value Use
id oval-def:id Required
version oval-def:version Required
comment oval-def:comment Optional
deprecated oval-def:deprecated false Optional
Collapse Derivation Tree:
Collapse References:
oval-def:object