Definition Type: Element
Name: test
Namespace: http://oval.mitre.org/XMLSchema/oval-results-5
Type: oval-res:TestType
Containing Schema: oval-results-schema.xsd
MinOccurs 1
MaxOccurs unbounded
Abstract
Collapse XSD Schema Diagram:
Drilldown into tested_variable in schema oval-results-schema_xsd Drilldown into tested_item in schema oval-results-schema_xsd Drilldown into message in schema oval-results-schema_xsd Drilldown into result in schema oval-results-schema_xsd Drilldown into check in schema oval-results-schema_xsd Drilldown into check_existence in schema oval-results-schema_xsd Drilldown into variable_instance in schema oval-results-schema_xsd Drilldown into version in schema oval-results-schema_xsd Drilldown into test_id in schema oval-results-schema_xsd Drilldown into TestType in schema oval-results-schema_xsdXSD Diagram of test in schema oval-results-schema_xsd (Open Vulnerability and Assessment Language (OVAL®))
Collapse XSD Schema Code:
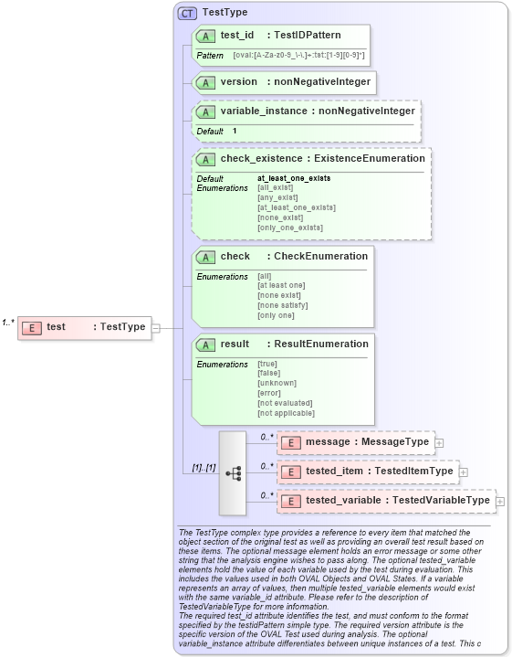
<xsd:element name="test" type="oval-res:TestType" minOccurs="1" maxOccurs="unbounded" />
Collapse Child Elements:
Name Type Min Occurs Max Occurs
message oval-res:message 0 unbounded
tested_item oval-res:tested_item 0 unbounded
tested_variable oval-res:tested_variable 0 unbounded
Collapse Child Attributes:
Name Type Default Value Use
test_id oval-res:test_id Required
version oval-res:version Required
variable_instance oval-res:variable_instance 1 Optional
check_existence oval-res:check_existence at_least_one_exists Optional
check oval-res:check Required
result oval-res:result Required
Collapse Derivation Tree: