Definition Type: Element
Name: Baseline
Namespace: http://schemas.microsoft.com/project
Containing Schema: mspdi.xsd
MinOccurs 0
MaxOccurs unbounded
Abstract
Documentation:
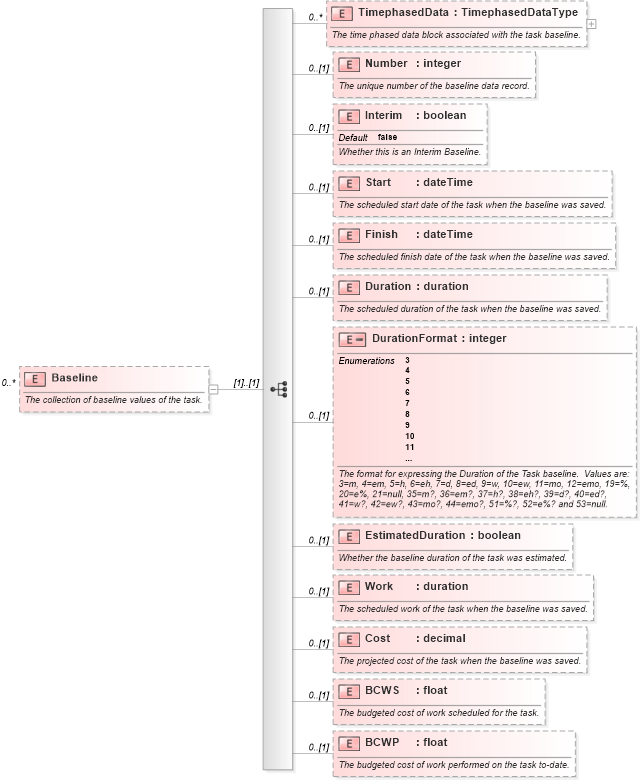
The collection of baseline values of the task.
Collapse XSD Schema Diagram:
Drilldown into BCWP in schema mspdi_xsd Drilldown into BCWS in schema mspdi_xsd Drilldown into Cost in schema mspdi_xsd Drilldown into Work in schema mspdi_xsd Drilldown into EstimatedDuration in schema mspdi_xsd Drilldown into DurationFormat in schema mspdi_xsd Drilldown into Duration in schema mspdi_xsd Drilldown into Finish in schema mspdi_xsd Drilldown into Start in schema mspdi_xsd Drilldown into Interim in schema mspdi_xsd Drilldown into Number in schema mspdi_xsd Drilldown into TimephasedData in schema mspdi_xsdXSD Diagram of Baseline in schema mspdi_xsd (Microsoft Office 2003 Reference Schemas)
Collapse XSD Schema Code:
<xsd:element name="Baseline" minOccurs="0" maxOccurs="unbounded">
    <xsd:annotation>
        <xsd:documentation>The collection of baseline values of the task.</xsd:documentation>
    </xsd:annotation>
    <xsd:complexType>
        <xsd:sequence>
            <xsd:element name="TimephasedData" type="TimephasedDataType" minOccurs="0" maxOccurs="unbounded">
                <xsd:annotation>
                    <xsd:documentation>The time phased data block associated with the task baseline.</xsd:documentation>
                </xsd:annotation>
            </xsd:element>
            <xsd:element name="Number" type="xsd:integer" minOccurs="0">
                <xsd:annotation>
                    <xsd:documentation>The unique number of the baseline data record.</xsd:documentation>
                </xsd:annotation>
            </xsd:element>
            <xsd:element name="Interim" type="xsd:boolean" default="false" minOccurs="0">
                <xsd:annotation>
                    <xsd:documentation>Whether this is an Interim Baseline.</xsd:documentation>
                </xsd:annotation>
            </xsd:element>
            <xsd:element name="Start" type="xsd:dateTime" minOccurs="0">
                <xsd:annotation>
                    <xsd:documentation>The scheduled start date of the task when the baseline was saved.</xsd:documentation>
                </xsd:annotation>
            </xsd:element>
            <xsd:element name="Finish" type="xsd:dateTime" minOccurs="0">
                <xsd:annotation>
                    <xsd:documentation>The scheduled finish date of the task when the baseline was saved.</xsd:documentation>
                </xsd:annotation>
            </xsd:element>
            <xsd:element name="Duration" type="xsd:duration" minOccurs="0">
                <xsd:annotation>
                    <xsd:documentation>The scheduled duration of the task when the baseline was saved.</xsd:documentation>
                </xsd:annotation>
            </xsd:element>
            <xsd:element name="DurationFormat" minOccurs="0">
                <xsd:annotation>
                    <xsd:documentation>The format for expressing the Duration of the Task baseline.  Values are: 3=m, 4=em, 5=h, 6=eh, 7=d, 8=ed, 9=w, 10=ew, 11=mo, 12=emo, 19=%, 20=e%, 21=null, 35=m?, 36=em?, 37=h?, 38=eh?, 39=d?, 40=ed?, 41=w?, 42=ew?, 43=mo?, 44=emo?, 51=%?, 52=e%? and 53=null.</xsd:documentation>
                </xsd:annotation>
                <xsd:simpleType>
                    <xsd:restriction base="xsd:integer">
                        <xsd:enumeration value="3" />
                        <xsd:enumeration value="4" />
                        <xsd:enumeration value="5" />
                        <xsd:enumeration value="6" />
                        <xsd:enumeration value="7" />
                        <xsd:enumeration value="8" />
                        <xsd:enumeration value="9" />
                        <xsd:enumeration value="10" />
                        <xsd:enumeration value="11" />
                        <xsd:enumeration value="12" />
                        <xsd:enumeration value="19" />
                        <xsd:enumeration value="20" />
                        <xsd:enumeration value="21" />
                        <xsd:enumeration value="35" />
                        <xsd:enumeration value="36" />
                        <xsd:enumeration value="37" />
                        <xsd:enumeration value="38" />
                        <xsd:enumeration value="39" />
                        <xsd:enumeration value="40" />
                        <xsd:enumeration value="41" />
                        <xsd:enumeration value="42" />
                        <xsd:enumeration value="43" />
                        <xsd:enumeration value="44" />
                        <xsd:enumeration value="51" />
                        <xsd:enumeration value="52" />
                        <xsd:enumeration value="53" />
                    </xsd:restriction>
                </xsd:simpleType>
            </xsd:element>
            <xsd:element name="EstimatedDuration" type="xsd:boolean" minOccurs="0">
                <xsd:annotation>
                    <xsd:documentation>Whether the baseline duration of the task was estimated.</xsd:documentation>
                </xsd:annotation>
            </xsd:element>
            <xsd:element name="Work" type="xsd:duration" minOccurs="0">
                <xsd:annotation>
                    <xsd:documentation>The scheduled work of the task when the baseline was saved.</xsd:documentation>
                </xsd:annotation>
            </xsd:element>
            <xsd:element name="Cost" type="xsd:decimal" minOccurs="0">
                <xsd:annotation>
                    <xsd:documentation>The projected cost of the task when the baseline was saved.</xsd:documentation>
                </xsd:annotation>
            </xsd:element>
            <xsd:element name="BCWS" type="xsd:float" minOccurs="0">
                <xsd:annotation>
                    <xsd:documentation>The budgeted cost of work scheduled for the task.</xsd:documentation>
                </xsd:annotation>
            </xsd:element>
            <xsd:element name="BCWP" type="xsd:float" minOccurs="0">
                <xsd:annotation>
                    <xsd:documentation>The budgeted cost of work performed on the task to-date.</xsd:documentation>
                </xsd:annotation>
            </xsd:element>
        </xsd:sequence>
    </xsd:complexType>
</xsd:element>
Collapse Child Elements:
Name Type Min Occurs Max Occurs
TimephasedData nsC:TimephasedData 0 unbounded
Number nsC:Number 0 (1)
Interim nsC:Interim 0 (1)
Start nsC:Start 0 (1)
Finish nsC:Finish 0 (1)
Duration nsC:Duration 0 (1)
DurationFormat nsC:DurationFormat 0 (1)
EstimatedDuration nsC:EstimatedDuration 0 (1)
Work nsC:Work 0 (1)
Cost nsC:Cost 0 (1)
BCWS nsC:BCWS 0 (1)
BCWP nsC:BCWP 0 (1)