Definition Type: Element
Name: Cell
Namespace: urn:schemas-microsoft-com:office:spreadsheet
Containing Schema: excelss.xsd
Abstract
Documentation:
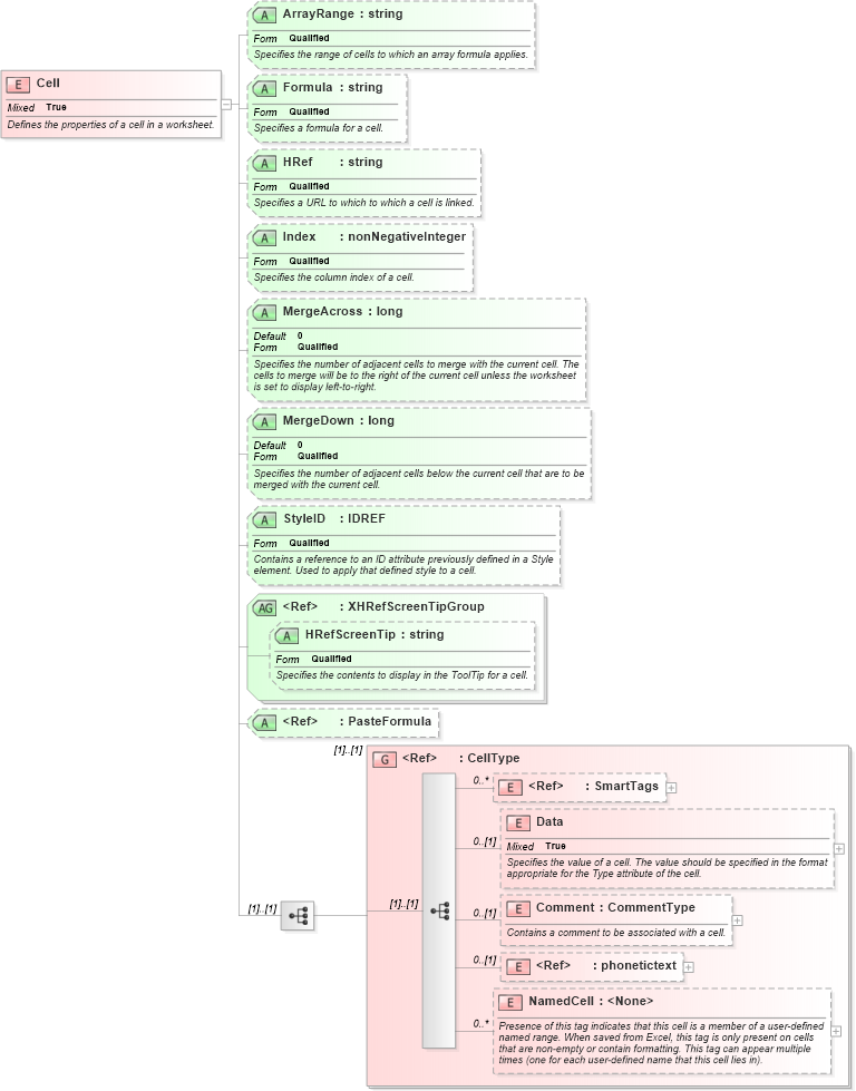
Defines the properties of a cell in a worksheet.
Collapse XSD Schema Diagram:
Drilldown into NamedCell in schema excelss_xsd Drilldown into phonetictext in schema excel_xsd Drilldown into Comment in schema excelss_xsd Drilldown into Data in schema excelss_xsd Drilldown into SmartTags in schema office_xsd Drilldown into CellType in schema excelss_xsd Drilldown into PasteFormula in schema c_xsd Drilldown into HRefScreenTip in schema excel_xsd Drilldown into XHRefScreenTipGroup in schema excel_xsd Drilldown into StyleID in schema excelss_xsd Drilldown into MergeDown in schema excelss_xsd Drilldown into MergeAcross in schema excelss_xsd Drilldown into Index in schema excelss_xsd Drilldown into HRef in schema excelss_xsd Drilldown into Formula in schema excelss_xsd Drilldown into ArrayRange in schema excelss_xsdXSD Diagram of Cell in schema excelss_xsd (Microsoft Office 2003 Reference Schemas)
Collapse XSD Schema Code:
<xsd:element name="Cell">
    <xsd:annotation>
        <xsd:documentation>Defines the properties of a cell in a worksheet.</xsd:documentation>
    </xsd:annotation>
    <xsd:complexType mixed="true">
        <xsd:sequence>
            <xsd:group ref="CellType" />
        </xsd:sequence>
        <xsd:attribute form="qualified" name="ArrayRange" type="xsd:string" use="optional">
            <xsd:annotation>
                <xsd:documentation>Specifies the range of cells to which an array formula applies.</xsd:documentation>
            </xsd:annotation>
        </xsd:attribute>
        <xsd:attribute form="qualified" name="Formula" type="xsd:string" use="optional">
            <xsd:annotation>
                <xsd:documentation>Specifies a formula for a cell.</xsd:documentation>
            </xsd:annotation>
        </xsd:attribute>
        <xsd:attribute form="qualified" name="HRef" type="xsd:string" use="optional">
            <xsd:annotation>
                <xsd:documentation>Specifies a URL to which to which a cell is linked.</xsd:documentation>
            </xsd:annotation>
        </xsd:attribute>
        <xsd:attribute form="qualified" name="Index" type="xsd:nonNegativeInteger" use="optional">
            <xsd:annotation>
                <xsd:documentation>Specifies the column index of a cell.</xsd:documentation>
            </xsd:annotation>
        </xsd:attribute>
        <xsd:attribute form="qualified" name="MergeAcross" type="xsd:long" use="optional" default="0">
            <xsd:annotation>
                <xsd:documentation>Specifies the number of adjacent cells to merge with the current cell. The cells to merge will be to the right of the current cell unless the worksheet is set to display left-to-right.</xsd:documentation>
            </xsd:annotation>
        </xsd:attribute>
        <xsd:attribute form="qualified" name="MergeDown" type="xsd:long" use="optional" default="0">
            <xsd:annotation>
                <xsd:documentation>Specifies the number of adjacent cells below the current cell that are to be merged with the current cell.</xsd:documentation>
            </xsd:annotation>
        </xsd:attribute>
        <xsd:attribute form="qualified" name="StyleID" type="xsd:IDREF" use="optional">
            <xsd:annotation>
                <xsd:documentation>Contains a reference to an ID attribute previously defined in a Style element. Used to apply that defined style to a cell.</xsd:documentation>
            </xsd:annotation>
        </xsd:attribute>
        <xsd:attributeGroup ref="x:XHRefScreenTipGroup" />
        <xsd:attribute ref="c:PasteFormula" use="optional" />
    </xsd:complexType>
</xsd:element>
Collapse Child Elements:
Name Type Min Occurs Max Occurs
SmartTags o:SmartTags 0 unbounded
Data ss:Data 0 (1)
Comment ss:Comment 0 (1)
phonetictext x:phonetictext 0 (1)
NamedCell ss:NamedCell 0 unbounded
<xs:group> ss:CellType (1) (1)
Collapse Child Attributes:
Name Type Default Value Use
ArrayRange ss:ArrayRange Optional
Formula ss:Formula Optional
HRef ss:HRef Optional
Index ss:Index Optional
MergeAcross ss:MergeAcross 0 Optional
MergeDown ss:MergeDown 0 Optional
StyleID ss:StyleID Optional
HRefScreenTip x:HRefScreenTip (Optional)
PasteFormula c:PasteFormula Optional