Definition Type: ComplexType
Name: cfChunkElt
Namespace: http://schemas.microsoft.com/office/word/2003/wordml
Containing Schema: wordnet.xsd
Abstract
Documentation:
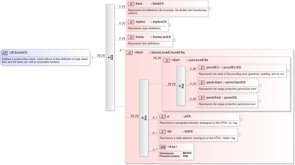
Defines a context-free chunk, which allows in-line definition of style sheet, font, and list items (as well as document content).
Collapse XSD Schema Diagram:
Drilldown into tbl in schema wordnet_xsd Drilldown into p in schema wordnet_xsd Drilldown into permEnd in schema wordnet_xsd Drilldown into permStart in schema wordnet_xsd Drilldown into proofErr in schema wordnet_xsd Drilldown into runLevelElts in schema wordnet_xsd Drilldown into blockLevelChunkElts in schema wordnet_xsd Drilldown into fonts in schema wordnet_xsd Drilldown into styles in schema wordnet_xsd Drilldown into lists in schema wordnet_xsdXSD Diagram of cfChunkElt in schema wordnet_xsd (Microsoft Office 2003 Reference Schemas)
Collapse XSD Schema Code:
<xsd:complexType name="cfChunkElt">
    <xsd:annotation>
        <xsd:documentation>Defines a context-free chunk, which allows in-line definition of style sheet, font, and list items (as well as document content).</xsd:documentation>
    </xsd:annotation>
    <xsd:sequence>
        <xsd:element name="lists" type="listsElt" minOccurs="0">
            <xsd:annotation>
                <xsd:documentation>Represents list definitions (for example, the Bullets and Numbering options).</xsd:documentation>
            </xsd:annotation>
        </xsd:element>
        <xsd:element name="styles" type="stylesElt" minOccurs="0">
            <xsd:annotation>
                <xsd:documentation>Represents style definitions.</xsd:documentation>
            </xsd:annotation>
        </xsd:element>
        <xsd:element name="fonts" type="fontsListElt" minOccurs="0">
            <xsd:annotation>
                <xsd:documentation>Represents font definitions.</xsd:documentation>
            </xsd:annotation>
        </xsd:element>
        <xsd:group ref="blockLevelChunkElts" minOccurs="0" maxOccurs="unbounded">
        </xsd:group>
    </xsd:sequence>
</xsd:complexType>
Collapse Child Elements:
Name Type Min Occurs Max Occurs
lists W:lists 0 (1)
styles W:styles 0 (1)
fonts W:fonts 0 (1)
proofErr W:proofErr 0 (1)
permStart W:permStart 0 (1)
permEnd W:permEnd 0 (1)
p W:p 0 unbounded
tbl W:tbl 0 unbounded
<xs:any> Allowed namespace: '##other' 0 unbounded
<xs:group> W:blockLevelChunkElts 0 unbounded
<xs:group> W:runLevelElts (1) (1)
Collapse Derivation Tree:
Collapse References:
W:cfChunk