Definition Type: Element
Name: content
Namespace: http://schemas.microsoft.com/aml/2001/core
Type: aml:contentType
Containing Schema: aml.xsd
Abstract
Documentation:
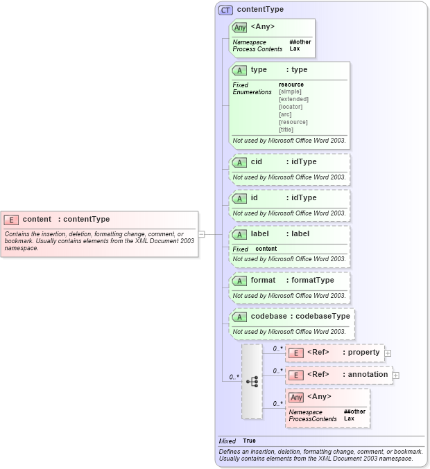
Contains the insertion, deletion, formatting change, comment, or bookmark. Usually contains elements from the XML Document 2003 namespace.
Collapse XSD Schema Diagram:
Drilldown into annotation in schema aml_xsd Drilldown into property in schema aml_xsd Drilldown into codebase in schema aml_xsd Drilldown into format in schema aml_xsd Drilldown into label in schema aml_xsd Drilldown into id in schema aml_xsd Drilldown into cid in schema aml_xsd Drilldown into type in schema aml_xsd Drilldown into contentType in schema aml_xsdXSD Diagram of content in schema aml_xsd (Microsoft Office 2003 Reference Schemas)
Collapse XSD Schema Code:
<xsd:element name="content" type="contentType">
    <xsd:annotation>
        <xsd:documentation>Contains the insertion, deletion, formatting change, comment, or bookmark. Usually contains elements from the XML Document 2003 namespace.</xsd:documentation>
    </xsd:annotation>
</xsd:element>
Collapse Child Elements:
Name Type Min Occurs Max Occurs
property aml:property 0 unbounded
annotation aml:annotation 0 unbounded
<xs:any> Allowed namespace: '##other' 0 unbounded
Collapse Child Attributes:
Name Type Default Value Use
type aml:type Required
cid aml:cid Optional
id aml:id Optional
label aml:label Optional
format aml:format Optional
codebase aml:codebase Optional
<anyAttribute> Allowed namespace: '##other'
Collapse Derivation Tree: