Definition Type: ComplexType
Name: ftrElt
Namespace: http://schemas.microsoft.com/office/word/2003/wordml
Containing Schema: wordnet.xsd
Abstract
Documentation:
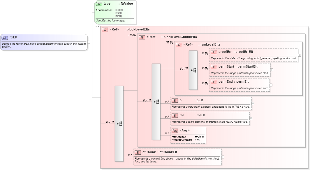
Defines the footer area in the bottom margin of each page in the current section.
Collapse XSD Schema Diagram:
Drilldown into cfChunk in schema wordnet_xsd Drilldown into tbl in schema wordnet_xsd Drilldown into p in schema wordnet_xsd Drilldown into permEnd in schema wordnet_xsd Drilldown into permStart in schema wordnet_xsd Drilldown into proofErr in schema wordnet_xsd Drilldown into runLevelElts in schema wordnet_xsd Drilldown into blockLevelChunkElts in schema wordnet_xsd Drilldown into blockLevelElts in schema wordnet_xsd Drilldown into type in schema wordnet_xsdXSD Diagram of ftrElt in schema wordnet_xsd (Microsoft Office 2003 Reference Schemas)
Collapse XSD Schema Code:
<xsd:complexType name="ftrElt">
    <xsd:annotation>
        <xsd:documentation>Defines the footer area in the bottom margin of each page in the current section.</xsd:documentation>
    </xsd:annotation>
    <xsd:group ref="blockLevelElts" minOccurs="1" maxOccurs="unbounded">
    </xsd:group>
    <xsd:attribute name="type" type="ftrValue" use="required">
        <xsd:annotation>
            <xsd:documentation>Specifies the footer type.</xsd:documentation>
        </xsd:annotation>
    </xsd:attribute>
</xsd:complexType>
Collapse Child Elements:
Name Type Min Occurs Max Occurs
proofErr W:proofErr 0 (1)
permStart W:permStart 0 (1)
permEnd W:permEnd 0 (1)
p W:p 0 unbounded
tbl W:tbl 0 unbounded
cfChunk W:cfChunk 0 unbounded
<xs:any> Allowed namespace: '##other' 0 unbounded
<xs:group> W:blockLevelChunkElts (1) (1)
<xs:group> W:runLevelElts (1) (1)
Collapse Child Attributes:
Name Type Default Value Use
type W:type Required
Collapse Derivation Tree:
Collapse References:
W:ftr