Definition Type: ComplexType
Name: hLinkType
Namespace: http://schemas.microsoft.com/office/word/2003/wordml
Containing Schema: wordnet.xsd
Abstract
Documentation:
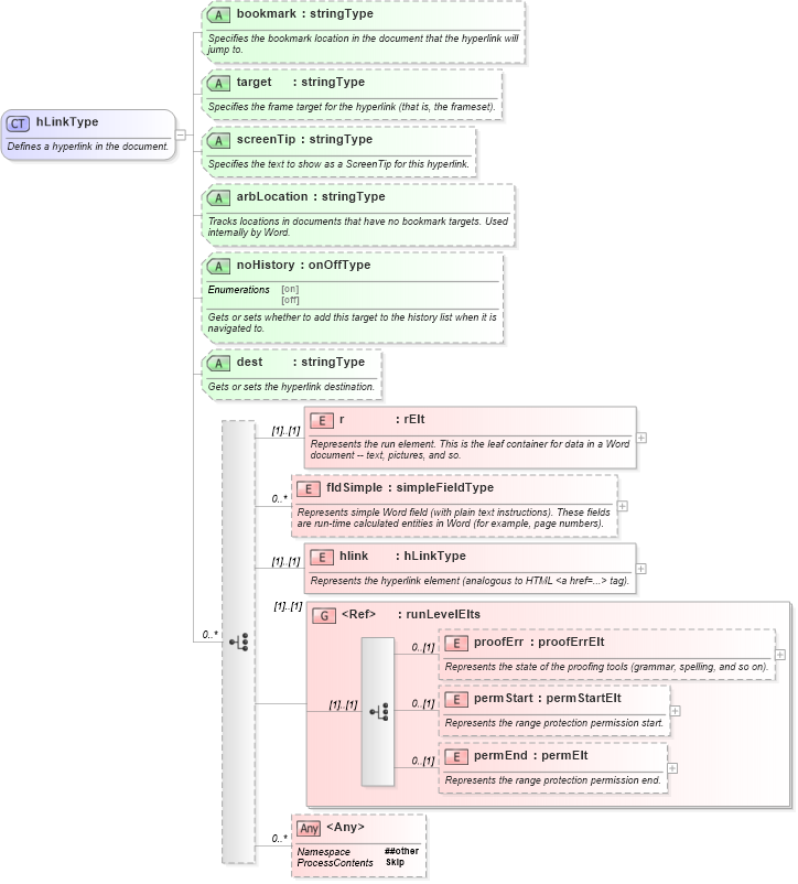
Defines a hyperlink in the document.
Collapse XSD Schema Diagram:
Drilldown into permEnd in schema wordnet_xsd Drilldown into permStart in schema wordnet_xsd Drilldown into proofErr in schema wordnet_xsd Drilldown into runLevelElts in schema wordnet_xsd Drilldown into hlink in schema wordnet_xsd Drilldown into fldSimple in schema wordnet_xsd Drilldown into r in schema wordnet_xsd Drilldown into dest in schema wordnet_xsd Drilldown into noHistory in schema wordnet_xsd Drilldown into arbLocation in schema wordnet_xsd Drilldown into screenTip in schema wordnet_xsd Drilldown into target in schema wordnet_xsd Drilldown into bookmark in schema wordnet_xsdXSD Diagram of hLinkType in schema wordnet_xsd (Microsoft Office 2003 Reference Schemas)
Collapse XSD Schema Code:
<xsd:complexType name="hLinkType">
    <xsd:annotation>
        <xsd:documentation>Defines a hyperlink in the document.</xsd:documentation>
    </xsd:annotation>
    <xsd:choice minOccurs="0" maxOccurs="unbounded">
        <xsd:element name="r" type="rElt">
            <xsd:annotation>
                <xsd:documentation>Represents the run element. This is the leaf container for data in a Word document -- text, pictures, and so.</xsd:documentation>
            </xsd:annotation>
        </xsd:element>
        <xsd:element name="fldSimple" type="simpleFieldType" minOccurs="0" maxOccurs="unbounded">
            <xsd:annotation>
                <xsd:documentation>Represents simple Word field (with plain text instructions). These fields are run-time calculated entities in Word (for example, page numbers).</xsd:documentation>
            </xsd:annotation>
        </xsd:element>
        <xsd:element name="hlink" type="hLinkType">
            <xsd:annotation>
                <xsd:documentation>Represents the hyperlink element (analogous to HTML &lt;a href=...&gt; tag).</xsd:documentation>
            </xsd:annotation>
        </xsd:element>
        <xsd:group ref="runLevelElts">
        </xsd:group>
        <xsd:any namespace="##other" minOccurs="0" maxOccurs="unbounded" processContents="skip">
        </xsd:any>
    </xsd:choice>
    <xsd:attribute name="bookmark" type="stringType" use="optional">
        <xsd:annotation>
            <xsd:documentation>Specifies the bookmark location in the document that the hyperlink will jump to.</xsd:documentation>
        </xsd:annotation>
    </xsd:attribute>
    <xsd:attribute name="target" type="stringType" use="optional">
        <xsd:annotation>
            <xsd:documentation>Specifies the frame target for the hyperlink (that is, the frameset).</xsd:documentation>
        </xsd:annotation>
    </xsd:attribute>
    <xsd:attribute name="screenTip" type="stringType" use="optional">
        <xsd:annotation>
            <xsd:documentation>Specifies the text to show as a ScreenTip for this hyperlink.</xsd:documentation>
        </xsd:annotation>
    </xsd:attribute>
    <xsd:attribute name="arbLocation" type="stringType" use="optional">
        <xsd:annotation>
            <xsd:documentation>Tracks locations in documents that have no bookmark targets. Used internally by Word.</xsd:documentation>
        </xsd:annotation>
    </xsd:attribute>
    <xsd:attribute name="noHistory" type="onOffType" use="optional">
        <xsd:annotation>
            <xsd:documentation>Gets or sets whether to add this target to the history list when it is navigated to.</xsd:documentation>
        </xsd:annotation>
    </xsd:attribute>
    <xsd:attribute name="dest" type="stringType" use="optional">
        <xsd:annotation>
            <xsd:documentation>Gets or sets the hyperlink destination.</xsd:documentation>
        </xsd:annotation>
    </xsd:attribute>
</xsd:complexType>
Collapse Child Elements:
Name Type Min Occurs Max Occurs
r W:r (1) (1)
fldSimple W:fldSimple 0 unbounded
hlink W:hlink (1) (1)
proofErr W:proofErr 0 (1)
permStart W:permStart 0 (1)
permEnd W:permEnd 0 (1)
<xs:any> Allowed namespace: '##other' 0 unbounded
<xs:group> W:runLevelElts (1) (1)
Collapse Child Attributes:
Name Type Default Value Use
bookmark W:bookmark Optional
target W:target Optional
screenTip W:screenTip Optional
arbLocation W:arbLocation Optional
noHistory W:noHistory Optional
dest W:dest Optional
Collapse Derivation Tree:
Collapse References:
W:hlink, W:hlink, W:hlink