Definition Type: Element
Name: Moper
Namespace: urn:schemas-microsoft-com:office:excel
Type: x:MoperType
Containing Schema: excel.xsd
MinOccurs (1)
MaxOccurs (1)
Abstract
Documentation:
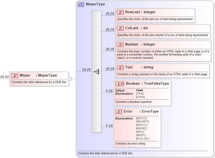
Contains the data referenced by a DDE link.
Collapse XSD Schema Diagram:
Drilldown into Error in schema excel_xsd Drilldown into Boolean in schema excel_xsd Drilldown into Text in schema excel_xsd Drilldown into Number in schema excel_xsd Drilldown into ColLast in schema excel_xsd Drilldown into RowLast in schema excel_xsd Drilldown into MoperType in schema excel_xsdXSD Diagram of Moper in schema excel_xsd (Microsoft Office 2003 Reference Schemas)
Collapse XSD Schema Code:
<xsd:element name="Moper" type="MoperType">
    <xsd:annotation>
        <xsd:documentation>Contains the data referenced by a DDE link.</xsd:documentation>
    </xsd:annotation>
</xsd:element>
Collapse Child Elements:
Name Type Min Occurs Max Occurs
RowLast x:RowLast (1) (1)
ColLast x:ColLast (1) (1)
Number x:Number (1) (1)
Text x:Text (1) (1)
Boolean x:Boolean 0 (1)
Error x:Error 0 (1)
Collapse Derivation Tree: