Definition Type: Element
Name: Parameter
Namespace: urn:schemas-microsoft-com:office:excel
Type: x:ParameterTypeE
Containing Schema: excel.xsd
MinOccurs 0
MaxOccurs unbounded
Abstract
Documentation:
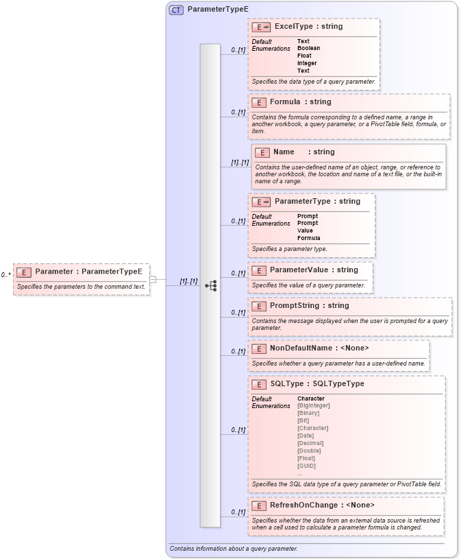
Specifies the parameters to the command text.
Collapse XSD Schema Diagram:
Drilldown into RefreshOnChange in schema excel_xsd Drilldown into SQLType in schema excel_xsd Drilldown into NonDefaultName in schema excel_xsd Drilldown into PromptString in schema excel_xsd Drilldown into ParameterValue in schema excel_xsd Drilldown into ParameterType in schema excel_xsd Drilldown into Name in schema excel_xsd Drilldown into Formula in schema excel_xsd Drilldown into ExcelType in schema excel_xsd Drilldown into ParameterTypeE in schema excel_xsdXSD Diagram of Parameter in schema excel_xsd (Microsoft Office 2003 Reference Schemas)
Collapse XSD Schema Code:
<xsd:element name="Parameter" type="ParameterTypeE" minOccurs="0" maxOccurs="unbounded">
    <xsd:annotation>
        <xsd:documentation>Specifies the parameters to the command text.</xsd:documentation>
    </xsd:annotation>
</xsd:element>
Collapse Child Elements:
Name Type Min Occurs Max Occurs
ExcelType x:ExcelType 0 (1)
Formula x:Formula 0 (1)
Name x:Name (1) (1)
ParameterType x:ParameterType 0 (1)
ParameterValue x:ParameterValue 0 (1)
PromptString x:PromptString 0 (1)
NonDefaultName x:NonDefaultName 0 (1)
SQLType x:SQLType 0 (1)
RefreshOnChange x:RefreshOnChange 0 (1)
Collapse Derivation Tree: