Definition Type: ComplexType
Name: rowElt
Namespace: http://schemas.microsoft.com/office/word/2003/wordml
Containing Schema: wordnet.xsd
Abstract
Documentation:
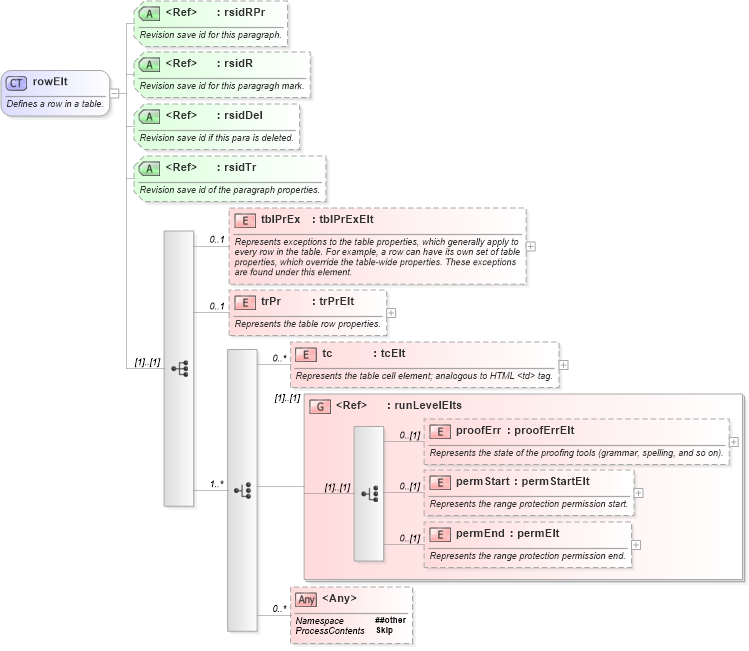
Defines a row in a table.
Collapse XSD Schema Diagram:
Drilldown into permEnd in schema wordnet_xsd Drilldown into permStart in schema wordnet_xsd Drilldown into proofErr in schema wordnet_xsd Drilldown into runLevelElts in schema wordnet_xsd Drilldown into tc in schema wordnet_xsd Drilldown into trPr in schema wordnet_xsd Drilldown into tblPrEx in schema wordnet_xsd Drilldown into rsidTr in schema wordsp_xsd Drilldown into rsidDel in schema wordsp_xsd Drilldown into rsidR in schema wordsp_xsd Drilldown into rsidRPr in schema wordsp_xsdXSD Diagram of rowElt in schema wordnet_xsd (Microsoft Office 2003 Reference Schemas)
Collapse XSD Schema Code:
<xsd:complexType name="rowElt">
    <xsd:annotation>
        <xsd:documentation>Defines a row in a table.</xsd:documentation>
    </xsd:annotation>
    <xsd:sequence>
        <xsd:element name="tblPrEx" type="tblPrExElt" minOccurs="0" maxOccurs="1">
            <xsd:annotation>
                <xsd:documentation>Represents exceptions to the table properties, which generally apply to every row in the table. For example, a row can have its own set of table properties, which override the table-wide properties. These exceptions are found under this element.</xsd:documentation>
            </xsd:annotation>
        </xsd:element>
        <xsd:element name="trPr" type="trPrElt" minOccurs="0" maxOccurs="1">
            <xsd:annotation>
                <xsd:documentation>Represents the table row properties.</xsd:documentation>
            </xsd:annotation>
        </xsd:element>
        <xsd:choice minOccurs="1" maxOccurs="unbounded">
            <xsd:element name="tc" type="tcElt" minOccurs="0" maxOccurs="unbounded">
                <xsd:annotation>
                    <xsd:documentation>Represents the table cell element; analogous to HTML &lt;td&gt; tag.</xsd:documentation>
                </xsd:annotation>
            </xsd:element>
            <xsd:group ref="runLevelElts">
            </xsd:group>
            <xsd:any namespace="##other" minOccurs="0" maxOccurs="unbounded" processContents="skip">
            </xsd:any>
        </xsd:choice>
    </xsd:sequence>
    <xsd:attribute ref="wsp:rsidRPr">
        <xsd:annotation>
            <xsd:documentation>Revision save id for this paragraph.</xsd:documentation>
        </xsd:annotation>
    </xsd:attribute>
    <xsd:attribute ref="wsp:rsidR">
        <xsd:annotation>
            <xsd:documentation>Revision save id for this paragragh mark.</xsd:documentation>
        </xsd:annotation>
    </xsd:attribute>
    <xsd:attribute ref="wsp:rsidDel">
        <xsd:annotation>
            <xsd:documentation>Revision save id if this para is deleted.</xsd:documentation>
        </xsd:annotation>
    </xsd:attribute>
    <xsd:attribute ref="wsp:rsidTr">
        <xsd:annotation>
            <xsd:documentation>Revision save id of the paragraph properties.</xsd:documentation>
        </xsd:annotation>
    </xsd:attribute>
</xsd:complexType>
Collapse Child Elements:
Name Type Min Occurs Max Occurs
tblPrEx W:tblPrEx 0 1
trPr W:trPr 0 1
tc W:tc 0 unbounded
proofErr W:proofErr 0 (1)
permStart W:permStart 0 (1)
permEnd W:permEnd 0 (1)
<xs:any> Allowed namespace: '##other' 0 unbounded
<xs:group> W:runLevelElts (1) (1)
Collapse Child Attributes:
Name Type Default Value Use
rsidRPr wsp:rsidRPr (Optional)
rsidR wsp:rsidR (Optional)
rsidDel wsp:rsidDel (Optional)
rsidTr wsp:rsidTr (Optional)
Collapse Derivation Tree:
Collapse References:
W:tr