Definition Type: ComplexType
Name: simpleFieldType
Namespace: http://schemas.microsoft.com/office/word/2003/wordml
Containing Schema: wordnet.xsd
Abstract
Documentation:
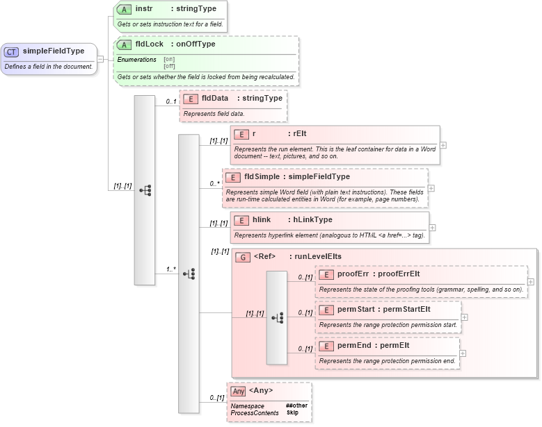
Defines a field in the document.
Collapse XSD Schema Diagram:
Drilldown into permEnd in schema wordnet_xsd Drilldown into permStart in schema wordnet_xsd Drilldown into proofErr in schema wordnet_xsd Drilldown into runLevelElts in schema wordnet_xsd Drilldown into hlink in schema wordnet_xsd Drilldown into fldSimple in schema wordnet_xsd Drilldown into r in schema wordnet_xsd Drilldown into fldData in schema wordnet_xsd Drilldown into fldLock in schema wordnet_xsd Drilldown into instr in schema wordnet_xsdXSD Diagram of simpleFieldType in schema wordnet_xsd (Microsoft Office 2003 Reference Schemas)
Collapse XSD Schema Code:
<xsd:complexType name="simpleFieldType">
    <xsd:annotation>
        <xsd:documentation>Defines a field in the document.</xsd:documentation>
    </xsd:annotation>
    <xsd:sequence>
        <xsd:element name="fldData" type="stringType" minOccurs="0" maxOccurs="1">
            <xsd:annotation>
                <xsd:documentation>Represents field data.</xsd:documentation>
            </xsd:annotation>
        </xsd:element>
        <xsd:choice minOccurs="1" maxOccurs="unbounded">
            <xsd:element name="r" type="rElt">
                <xsd:annotation>
                    <xsd:documentation>Represents the run element. This is the leaf container for data in a Word document -- text, pictures, and so on.</xsd:documentation>
                </xsd:annotation>
            </xsd:element>
            <xsd:element name="fldSimple" type="simpleFieldType" minOccurs="0" maxOccurs="unbounded">
                <xsd:annotation>
                    <xsd:documentation>Represents simple Word field (with plain text instructions). These fields are run-time calculated entities in Word (for example, page numbers).</xsd:documentation>
                </xsd:annotation>
            </xsd:element>
            <xsd:element name="hlink" type="hLinkType">
                <xsd:annotation>
                    <xsd:documentation>Represents hyperlink element (analogous to HTML &lt;a href=...&gt; tag).</xsd:documentation>
                </xsd:annotation>
            </xsd:element>
            <xsd:group ref="runLevelElts">
            </xsd:group>
            <xsd:any processContents="skip" namespace="##other" minOccurs="0">
            </xsd:any>
        </xsd:choice>
    </xsd:sequence>
    <xsd:attribute name="instr" type="stringType" use="required">
        <xsd:annotation>
            <xsd:documentation>Gets or sets instruction text for a field.</xsd:documentation>
        </xsd:annotation>
    </xsd:attribute>
    <xsd:attribute name="fldLock" type="onOffType">
        <xsd:annotation>
            <xsd:documentation>Gets or sets whether the field is locked from being recalculated.</xsd:documentation>
        </xsd:annotation>
    </xsd:attribute>
</xsd:complexType>
Collapse Child Elements:
Name Type Min Occurs Max Occurs
fldData W:fldData 0 1
r W:r (1) (1)
fldSimple W:fldSimple 0 unbounded
hlink W:hlink (1) (1)
proofErr W:proofErr 0 (1)
permStart W:permStart 0 (1)
permEnd W:permEnd 0 (1)
<xs:any> Allowed namespace: '##other' 0 (1)
<xs:group> W:runLevelElts (1) (1)
Collapse Child Attributes:
Name Type Default Value Use
instr W:instr Required
fldLock W:fldLock (Optional)
Collapse Derivation Tree:
Collapse References:
W:fldSimple, W:fldSimple, W:fldSimple