Definition Type: Element
Name: animMotion
Namespace: http://schemas.openxmlformats.org/presentationml/2006/main
Type: p:CT_TLAnimateMotionBehavior
Containing Schema: pml-animationInfo.xsd
MinOccurs (1)
MaxOccurs (1)
Abstract
Documentation:
Animate Motion
Collapse XSD Schema Diagram:
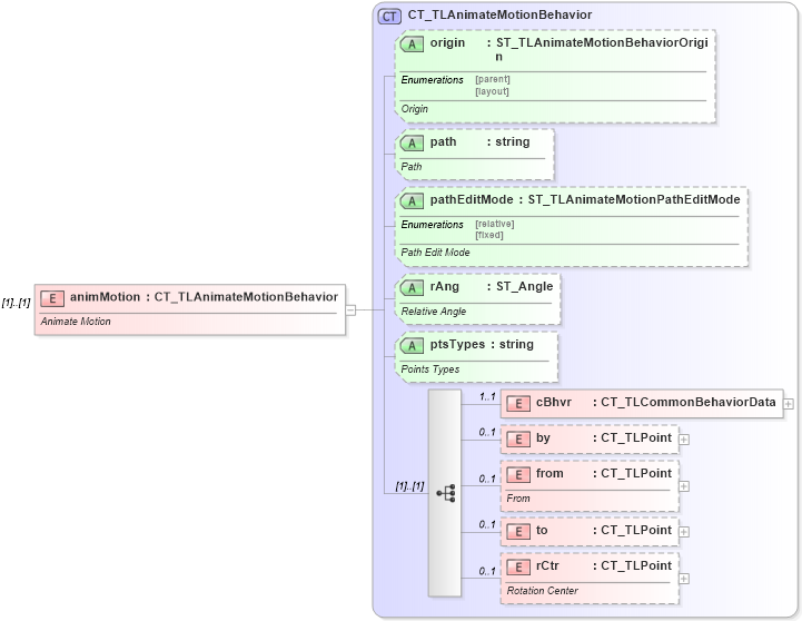
Drilldown into rCtr in schema pml-animationinfo_xsd Drilldown into to in schema pml-animationinfo_xsd Drilldown into from in schema pml-animationinfo_xsd Drilldown into by in schema pml-animationinfo_xsd Drilldown into cBhvr in schema pml-animationinfo_xsd Drilldown into ptsTypes in schema pml-animationinfo_xsd Drilldown into rAng in schema pml-animationinfo_xsd Drilldown into pathEditMode in schema pml-animationinfo_xsd Drilldown into path in schema pml-animationinfo_xsd Drilldown into origin in schema pml-animationinfo_xsd Drilldown into CT_TLAnimateMotionBehavior in schema pml-animationinfo_xsdXSD Diagram of animMotion in schema pml-animationinfo_xsd (Office Open XML (OOXML / OpenXML / Ecma 376))
Collapse XSD Schema Code:
<xsd:element name="animMotion" type="CT_TLAnimateMotionBehavior">
    <xsd:annotation>
        <xsd:documentation>Animate Motion</xsd:documentation>
    </xsd:annotation>
</xsd:element>
Collapse Child Elements:
Name Type Min Occurs Max Occurs
cBhvr p:cBhvr 1 1
by p:by 0 1
from p:from 0 1
to p:to 0 1
rCtr p:rCtr 0 1
Collapse Child Attributes:
Name Type Default Value Use
origin p:origin Optional
path p:path Optional
pathEditMode p:pathEditMode Optional
rAng p:rAng Optional
ptsTypes p:ptsTypes Optional
Collapse Derivation Tree: