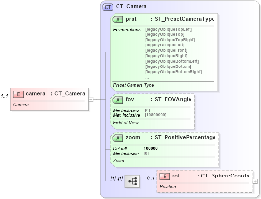
Definition Type: Element
Name: camera
Namespace: http://schemas.openxmlformats.org/drawingml/2006/main
Type: a:CT_Camera
Containing Schema: dml-shape3DScene.xsd
MinOccurs 1
MaxOccurs 1
Abstract
Documentation:
Camera
Collapse XSD Schema Diagram:
Drilldown into rot in schema dml-shape3dcamera_xsd Drilldown into zoom in schema dml-shape3dcamera_xsd Drilldown into fov in schema dml-shape3dcamera_xsd Drilldown into prst in schema dml-shape3dcamera_xsd Drilldown into CT_Camera in schema dml-shape3dcamera_xsdXSD Diagram of camera in schema dml-shape3dscene_xsd (Office Open XML (OOXML / OpenXML / Ecma 376))
Collapse XSD Schema Code:
<xsd:element name="camera" type="CT_Camera" minOccurs="1" maxOccurs="1">
    <xsd:annotation>
        <xsd:documentation>Camera</xsd:documentation>
    </xsd:annotation>
</xsd:element>
Collapse Child Elements:
Name Type Min Occurs Max Occurs
rot a:rot 0 1
Collapse Child Attributes:
Name Type Default Value Use
prst a:prst Required
fov a:fov Optional
zoom a:zoom 100000 Optional
Collapse Derivation Tree: