Definition Type: ComplexType
Name: CT_SlideLayout
Namespace: http://schemas.openxmlformats.org/presentationml/2006/main
Containing Schema: pml-slide.xsd
Abstract
Collapse XSD Schema Diagram:
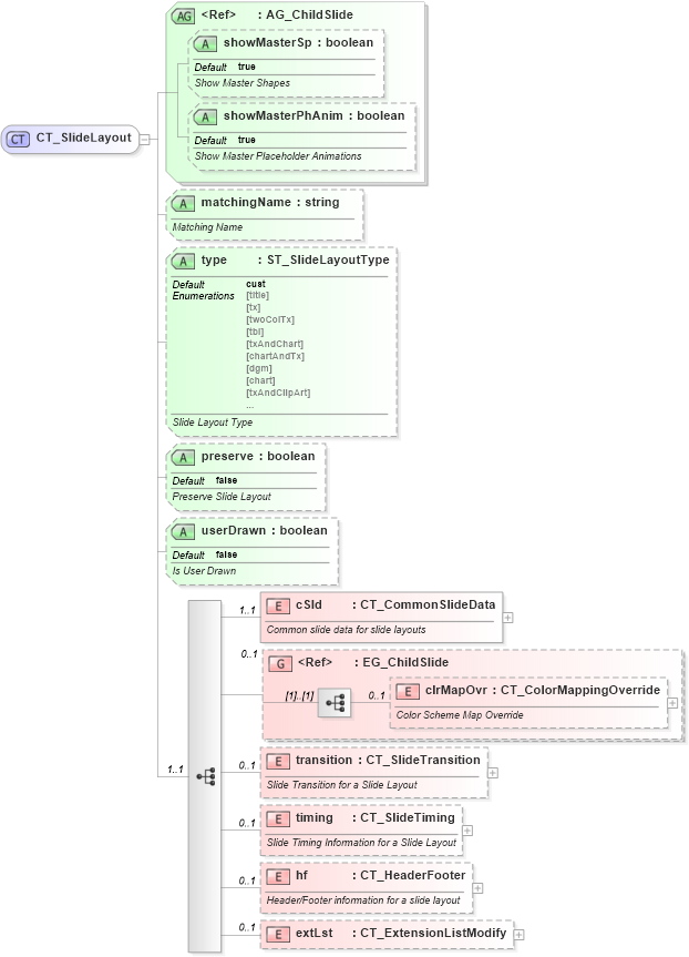
Drilldown into extLst in schema pml-slide_xsd Drilldown into hf in schema pml-slide_xsd Drilldown into timing in schema pml-slide_xsd Drilldown into transition in schema pml-slide_xsd Drilldown into clrMapOvr in schema pml-slide_xsd Drilldown into EG_ChildSlide in schema pml-slide_xsd Drilldown into cSld in schema pml-slide_xsd Drilldown into userDrawn in schema pml-slide_xsd Drilldown into preserve in schema pml-slide_xsd Drilldown into type in schema pml-slide_xsd Drilldown into matchingName in schema pml-slide_xsd Drilldown into showMasterPhAnim in schema pml-slide_xsd Drilldown into showMasterSp in schema pml-slide_xsd Drilldown into AG_ChildSlide in schema pml-slide_xsdXSD Diagram of CT_SlideLayout in schema pml-slide_xsd (Office Open XML (OOXML / OpenXML / Ecma 376))
Collapse XSD Schema Code:
<xsd:complexType name="CT_SlideLayout">
    <xsd:sequence minOccurs="1" maxOccurs="1">
        <xsd:element name="cSld" type="CT_CommonSlideData" minOccurs="1" maxOccurs="1">
            <xsd:annotation>
                <xsd:documentation>Common slide data for slide layouts</xsd:documentation>
            </xsd:annotation>
        </xsd:element>
        <xsd:group ref="EG_ChildSlide" minOccurs="0" maxOccurs="1" />
        <xsd:element name="transition" type="CT_SlideTransition" minOccurs="0" maxOccurs="1">
            <xsd:annotation>
                <xsd:documentation>Slide Transition for a Slide Layout</xsd:documentation>
            </xsd:annotation>
        </xsd:element>
        <xsd:element name="timing" type="CT_SlideTiming" minOccurs="0" maxOccurs="1">
            <xsd:annotation>
                <xsd:documentation>Slide Timing Information for a Slide Layout</xsd:documentation>
            </xsd:annotation>
        </xsd:element>
        <xsd:element name="hf" type="CT_HeaderFooter" minOccurs="0" maxOccurs="1">
            <xsd:annotation>
                <xsd:documentation>Header/Footer information for a slide layout</xsd:documentation>
            </xsd:annotation>
        </xsd:element>
        <xsd:element name="extLst" type="CT_ExtensionListModify" minOccurs="0" maxOccurs="1" />
    </xsd:sequence>
    <xsd:attributeGroup ref="AG_ChildSlide" />
    <xsd:attribute name="matchingName" type="xsd:string" use="optional" default="">
        <xsd:annotation>
            <xsd:documentation>Matching Name</xsd:documentation>
        </xsd:annotation>
    </xsd:attribute>
    <xsd:attribute name="type" type="ST_SlideLayoutType" use="optional" default="cust">
        <xsd:annotation>
            <xsd:documentation>Slide Layout Type</xsd:documentation>
        </xsd:annotation>
    </xsd:attribute>
    <xsd:attribute name="preserve" type="xsd:boolean" use="optional" default="false">
        <xsd:annotation>
            <xsd:documentation>Preserve Slide Layout</xsd:documentation>
        </xsd:annotation>
    </xsd:attribute>
    <xsd:attribute name="userDrawn" type="xsd:boolean" use="optional" default="false">
        <xsd:annotation>
            <xsd:documentation>Is User Drawn</xsd:documentation>
        </xsd:annotation>
    </xsd:attribute>
</xsd:complexType>
Collapse Child Elements:
Name Type Min Occurs Max Occurs
cSld p:cSld 1 1
clrMapOvr p:clrMapOvr 0 1
transition p:transition 0 1
timing p:timing 0 1
hf p:hf 0 1
extLst p:extLst 0 1
<xs:group> p:EG_ChildSlide 0 1
Collapse Child Attributes:
Name Type Default Value Use
showMasterSp p:showMasterSp true Optional
showMasterPhAnim p:showMasterPhAnim true Optional
matchingName p:matchingName Optional
type p:type cust Optional
preserve p:preserve false Optional
userDrawn p:userDrawn false Optional
Collapse Derivation Tree:
Collapse References:
p:sldLayout