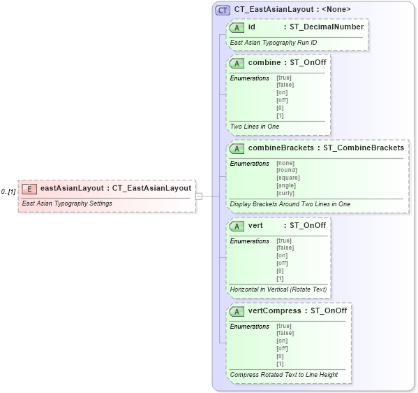
Definition Type: Element
Name: eastAsianLayout
Namespace: http://schemas.openxmlformats.org/wordprocessingml/2006/main
Type: w:CT_EastAsianLayout
Containing Schema: wml.xsd
MinOccurs 0
MaxOccurs (1)
Abstract
Documentation:
East Asian Typography Settings
Collapse XSD Schema Diagram:
Drilldown into vertCompress in schema wml_xsd Drilldown into vert in schema wml_xsd Drilldown into combineBrackets in schema wml_xsd Drilldown into combine in schema wml_xsd Drilldown into id in schema wml_xsd Drilldown into CT_EastAsianLayout in schema wml_xsdXSD Diagram of eastAsianLayout in schema wml_xsd (Office Open XML (OOXML / OpenXML / Ecma 376))
Collapse XSD Schema Code:
<xsd:element name="eastAsianLayout" type="CT_EastAsianLayout" minOccurs="0">
    <xsd:annotation>
        <xsd:documentation>East Asian Typography Settings</xsd:documentation>
    </xsd:annotation>
</xsd:element>
Collapse Child Attributes:
Name Type Default Value Use
id w:id Optional
combine w:combine Optional
combineBrackets w:combineBrackets Optional
vert w:vert Optional
vertCompress w:vertCompress Optional
Collapse Derivation Tree: