Definition Type: Element
Name: normalViewPr
Namespace: http://schemas.openxmlformats.org/presentationml/2006/main
Type: p:CT_NormalViewProperties
Containing Schema: pml-viewProperties.xsd
MinOccurs 0
MaxOccurs 1
Abstract
Documentation:
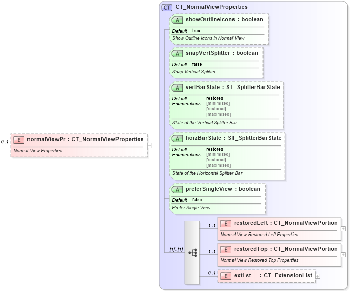
Normal View Properties
Collapse XSD Schema Diagram:
Drilldown into extLst in schema pml-viewproperties_xsd Drilldown into restoredTop in schema pml-viewproperties_xsd Drilldown into restoredLeft in schema pml-viewproperties_xsd Drilldown into preferSingleView in schema pml-viewproperties_xsd Drilldown into horzBarState in schema pml-viewproperties_xsd Drilldown into vertBarState in schema pml-viewproperties_xsd Drilldown into snapVertSplitter in schema pml-viewproperties_xsd Drilldown into showOutlineIcons in schema pml-viewproperties_xsd Drilldown into CT_NormalViewProperties in schema pml-viewproperties_xsdXSD Diagram of normalViewPr in schema pml-viewproperties_xsd (Office Open XML (OOXML / OpenXML / Ecma 376))
Collapse XSD Schema Code:
<xsd:element name="normalViewPr" type="CT_NormalViewProperties" minOccurs="0" maxOccurs="1">
    <xsd:annotation>
        <xsd:documentation>Normal View Properties</xsd:documentation>
    </xsd:annotation>
</xsd:element>
Collapse Child Elements:
Name Type Min Occurs Max Occurs
restoredLeft p:restoredLeft 1 1
restoredTop p:restoredTop 1 1
extLst p:extLst 0 1
Collapse Child Attributes:
Name Type Default Value Use
showOutlineIcons p:showOutlineIcons true Optional
snapVertSplitter p:snapVertSplitter false Optional
vertBarState p:vertBarState restored Optional
horzBarState p:horzBarState restored Optional
preferSingleView p:preferSingleView false Optional
Collapse Derivation Tree: