Definition Type: Element
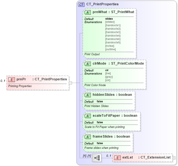
Name: prnPr
Namespace: http://schemas.openxmlformats.org/presentationml/2006/main
Type: p:CT_PrintProperties
Containing Schema: pml-presentationProperties.xsd
MinOccurs 0
MaxOccurs 1
Abstract
Documentation:
Printing Properties
Collapse XSD Schema Diagram:
Drilldown into extLst in schema pml-presentationproperties_xsd Drilldown into frameSlides in schema pml-presentationproperties_xsd Drilldown into scaleToFitPaper in schema pml-presentationproperties_xsd Drilldown into hiddenSlides in schema pml-presentationproperties_xsd Drilldown into clrMode in schema pml-presentationproperties_xsd Drilldown into prnWhat in schema pml-presentationproperties_xsd Drilldown into CT_PrintProperties in schema pml-presentationproperties_xsdXSD Diagram of prnPr in schema pml-presentationproperties_xsd (Office Open XML (OOXML / OpenXML / Ecma 376))
Collapse XSD Schema Code:
<xsd:element name="prnPr" type="CT_PrintProperties" minOccurs="0" maxOccurs="1">
    <xsd:annotation>
        <xsd:documentation>Printing Properties</xsd:documentation>
    </xsd:annotation>
</xsd:element>
Collapse Child Elements:
Name Type Min Occurs Max Occurs
extLst p:extLst 0 1
Collapse Child Attributes:
Name Type Default Value Use
prnWhat p:prnWhat slides Optional
clrMode p:clrMode clr Optional
hiddenSlides p:hiddenSlides false Optional
scaleToFitPaper p:scaleToFitPaper false Optional
frameSlides p:frameSlides false Optional
Collapse Derivation Tree: