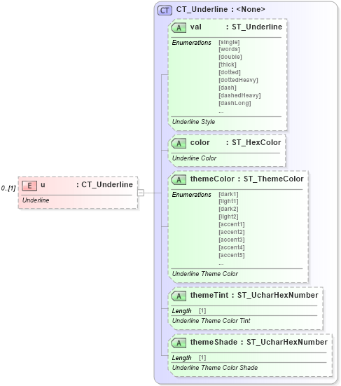
Definition Type: Element
Name: u
Namespace: http://schemas.openxmlformats.org/wordprocessingml/2006/main
Type: w:CT_Underline
Containing Schema: wml.xsd
MinOccurs 0
MaxOccurs (1)
Abstract
Documentation:
Underline
Collapse XSD Schema Diagram:
Drilldown into themeShade in schema wml_xsd Drilldown into themeTint in schema wml_xsd Drilldown into themeColor in schema wml_xsd Drilldown into color in schema wml_xsd Drilldown into val in schema wml_xsd Drilldown into CT_Underline in schema wml_xsdXSD Diagram of u in schema wml_xsd (Office Open XML (OOXML / OpenXML / Ecma 376))
Collapse XSD Schema Code:
<xsd:element name="u" type="CT_Underline" minOccurs="0">
    <xsd:annotation>
        <xsd:documentation>Underline</xsd:documentation>
    </xsd:annotation>
</xsd:element>
Collapse Child Attributes:
Name Type Default Value Use
val w:val Optional
color w:color Optional
themeColor w:themeColor Optional
themeTint w:themeTint Optional
themeShade w:themeShade Optional
Collapse Derivation Tree: