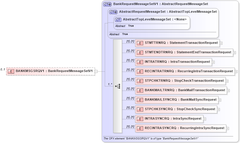
Definition Type: Element
Name: BANKMSGSRQV1
Namespace: http://ofx.net/types/2003/04
Type: ofx:BankRequestMessageSetV1
Containing Schema: OFX2_Protocol.xsd
MinOccurs 0
MaxOccurs 1
Abstract
Collapse XSD Schema Diagram:
Drilldown into RECINTRASYNCRQ in schema ofx2_protocol_xsd Drilldown into INTRASYNCRQ in schema ofx2_protocol_xsd Drilldown into STPCHKSYNCRQ in schema ofx2_protocol_xsd Drilldown into BANKMAILSYNCRQ in schema ofx2_protocol_xsd Drilldown into BANKMAILTRNRQ in schema ofx2_protocol_xsd Drilldown into STPCHKTRNRQ in schema ofx2_protocol_xsd Drilldown into RECINTRATRNRQ in schema ofx2_protocol_xsd Drilldown into INTRATRNRQ in schema ofx2_protocol_xsd Drilldown into STMTENDTRNRQ in schema ofx2_protocol_xsd Drilldown into STMTTRNRQ in schema ofx2_protocol_xsd Drilldown into AbstractTopLevelMessageSet in schema ofx2_protocol_xsd Drilldown into AbstractRequestMessageSet in schema ofx2_protocol_xsd Drilldown into BankRequestMessageSetV1 in schema ofx2_protocol_xsdXSD Diagram of BANKMSGSRQV1 in schema ofx2_protocol_xsd (OFX - Open Financial Exchange)
Collapse XSD Schema Code:
<xsd:element name="BANKMSGSRQV1" type="ofx:BankRequestMessageSetV1" minOccurs="0" maxOccurs="1" />
Collapse Child Elements:
Name Type Min Occurs Max Occurs
STMTTRNRQ ofx:STMTTRNRQ (1) (1)
STMTENDTRNRQ ofx:STMTENDTRNRQ (1) (1)
INTRATRNRQ ofx:INTRATRNRQ (1) (1)
RECINTRATRNRQ ofx:RECINTRATRNRQ (1) (1)
STPCHKTRNRQ ofx:STPCHKTRNRQ (1) (1)
BANKMAILTRNRQ ofx:BANKMAILTRNRQ (1) (1)
BANKMAILSYNCRQ ofx:BANKMAILSYNCRQ (1) (1)
STPCHKSYNCRQ ofx:STPCHKSYNCRQ (1) (1)
INTRASYNCRQ ofx:INTRASYNCRQ (1) (1)
RECINTRASYNCRQ ofx:RECINTRASYNCRQ (1) (1)
Collapse Derivation Tree: