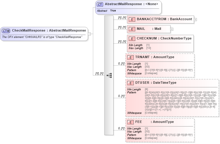
Definition Type: ComplexType
Name: CheckMailResponse
Namespace: http://ofx.net/types/2003/04
Type: ofx:AbstractMailResponse
Containing Schema: OFX_Banking_Messages.xsd
Abstract
Documentation:
The OFX element "CHKMAILRS" is of type "CheckMailResponse"
Collapse XSD Schema Diagram:
Drilldown into FEE in schema ofx_banking_messages_xsd Drilldown into DTUSER in schema ofx_banking_messages_xsd Drilldown into TRNAMT in schema ofx_banking_messages_xsd Drilldown into CHECKNUM in schema ofx_banking_messages_xsd Drilldown into MAIL in schema ofx_banking_messages_xsd Drilldown into BANKACCTFROM in schema ofx_banking_messages_xsd Drilldown into AbstractMailResponse in schema ofx_banking_messages_xsdXSD Diagram of CheckMailResponse in schema ofx_banking_messages_xsd (OFX - Open Financial Exchange)
Collapse XSD Schema Code:
<xsd:complexType name="CheckMailResponse">
    <xsd:annotation>
        <xsd:documentation>
        The OFX element "CHKMAILRS" is of type "CheckMailResponse"
      </xsd:documentation>
    </xsd:annotation>
    <xsd:complexContent>
        <xsd:extension base="ofx:AbstractMailResponse">
            <xsd:sequence>
                <xsd:element name="BANKACCTFROM" type="ofx:BankAccount" />
                <xsd:element name="MAIL" type="ofx:Mail" />
                <xsd:element name="CHECKNUM" type="ofx:CheckNumberType" />
                <xsd:element name="TRNAMT" type="ofx:AmountType" minOccurs="0" />
                <xsd:element name="DTUSER" type="ofx:DateTimeType" minOccurs="0" />
                <xsd:element name="FEE" type="ofx:AmountType" minOccurs="0" />
            </xsd:sequence>
        </xsd:extension>
    </xsd:complexContent>
</xsd:complexType>
Collapse Child Elements:
Name Type Min Occurs Max Occurs
BANKACCTFROM ofx:BANKACCTFROM (1) (1)
MAIL ofx:MAIL (1) (1)
CHECKNUM ofx:CHECKNUM (1) (1)
TRNAMT ofx:TRNAMT 0 (1)
DTUSER ofx:DTUSER 0 (1)
FEE ofx:FEE 0 (1)
Collapse Derivation Tree:
Collapse References:
ofx:CHKMAILRS