Definition Type: Element
Name: INVOICE
Namespace: http://ofx.net/types/2003/04
Type: ofx:Invoice
Containing Schema: OFX_BillPay.xsd
MinOccurs 1
MaxOccurs unbounded
Abstract
Collapse XSD Schema Diagram:
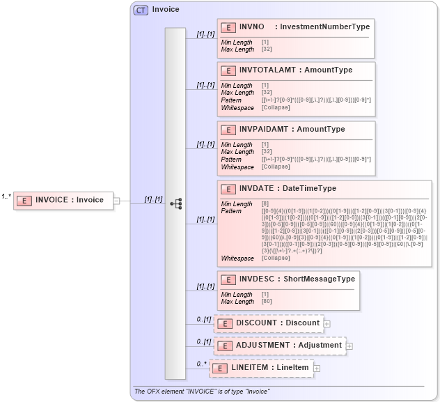
Drilldown into LINEITEM in schema ofx_common_xsd Drilldown into ADJUSTMENT in schema ofx_common_xsd Drilldown into DISCOUNT in schema ofx_common_xsd Drilldown into INVDESC in schema ofx_common_xsd Drilldown into INVDATE in schema ofx_common_xsd Drilldown into INVPAIDAMT in schema ofx_common_xsd Drilldown into INVTOTALAMT in schema ofx_common_xsd Drilldown into INVNO in schema ofx_common_xsd Drilldown into Invoice in schema ofx_common_xsdXSD Diagram of INVOICE in schema ofx_billpay_xsd (OFX - Open Financial Exchange)
Collapse XSD Schema Code:
<xsd:element name="INVOICE" type="ofx:Invoice" minOccurs="1" maxOccurs="unbounded" />
Collapse Child Elements:
Name Type Min Occurs Max Occurs
INVNO ofx:INVNO (1) (1)
INVTOTALAMT ofx:INVTOTALAMT (1) (1)
INVPAIDAMT ofx:INVPAIDAMT (1) (1)
INVDATE ofx:INVDATE (1) (1)
INVDESC ofx:INVDESC (1) (1)
DISCOUNT ofx:DISCOUNT 0 (1)
ADJUSTMENT ofx:ADJUSTMENT 0 (1)
LINEITEM ofx:LINEITEM 0 unbounded
Collapse Derivation Tree: