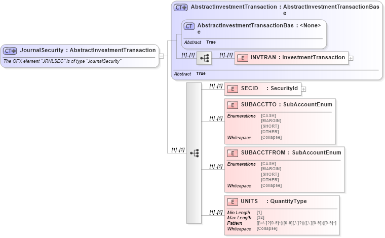
Definition Type: ComplexType
Name: JournalSecurity
Namespace: http://ofx.net/types/2003/04
Type: ofx:AbstractInvestmentTransaction
Containing Schema: OFX_Investment.xsd
Abstract
Documentation:
The OFX element "JRNLSEC" is of type "JournalSecurity"
Collapse XSD Schema Diagram:
Drilldown into UNITS in schema ofx_investment_xsd Drilldown into SUBACCTFROM in schema ofx_investment_xsd Drilldown into SUBACCTTO in schema ofx_investment_xsd Drilldown into SECID in schema ofx_investment_xsd Drilldown into INVTRAN in schema ofx_investment_xsd Drilldown into AbstractInvestmentTransactionBase in schema ofx_investment_xsd Drilldown into AbstractInvestmentTransaction in schema ofx_investment_xsdXSD Diagram of JournalSecurity in schema ofx_investment_xsd (OFX - Open Financial Exchange)
Collapse XSD Schema Code:
<xsd:complexType name="JournalSecurity">
    <xsd:annotation>
        <xsd:documentation>
        The OFX element "JRNLSEC" is of type "JournalSecurity"
      </xsd:documentation>
    </xsd:annotation>
    <xsd:complexContent>
        <xsd:extension base="ofx:AbstractInvestmentTransaction">
            <xsd:sequence>
                <xsd:element name="SECID" type="ofx:SecurityId" />
                <xsd:element name="SUBACCTTO" type="ofx:SubAccountEnum" />
                <xsd:element name="SUBACCTFROM" type="ofx:SubAccountEnum" />
                <xsd:element name="UNITS" type="ofx:QuantityType" />
            </xsd:sequence>
        </xsd:extension>
    </xsd:complexContent>
</xsd:complexType>
Collapse Child Elements:
Name Type Min Occurs Max Occurs
INVTRAN ofx:INVTRAN (1) (1)
SECID ofx:SECID (1) (1)
SUBACCTTO ofx:SUBACCTTO (1) (1)
SUBACCTFROM ofx:SUBACCTFROM (1) (1)
UNITS ofx:UNITS (1) (1)
Collapse Derivation Tree:
Collapse References:
ofx:JRNLSEC