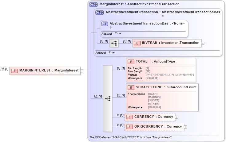
Definition Type: Element
Name: MARGININTEREST
Namespace: http://ofx.net/types/2003/04
Type: ofx:MarginInterest
Containing Schema: OFX_Investment.xsd
MinOccurs (1)
MaxOccurs (1)
Abstract
Collapse XSD Schema Diagram:
Drilldown into ORIGCURRENCY in schema ofx_investment_xsd Drilldown into CURRENCY in schema ofx_investment_xsd Drilldown into SUBACCTFUND in schema ofx_investment_xsd Drilldown into TOTAL in schema ofx_investment_xsd Drilldown into INVTRAN in schema ofx_investment_xsd Drilldown into AbstractInvestmentTransactionBase in schema ofx_investment_xsd Drilldown into AbstractInvestmentTransaction in schema ofx_investment_xsd Drilldown into MarginInterest in schema ofx_investment_xsdXSD Diagram of MARGININTEREST in schema ofx_investment_xsd (OFX - Open Financial Exchange)
Collapse XSD Schema Code:
<xsd:element name="MARGININTEREST" type="ofx:MarginInterest" />
Collapse Child Elements:
Name Type Min Occurs Max Occurs
INVTRAN ofx:INVTRAN (1) (1)
TOTAL ofx:TOTAL (1) (1)
SUBACCTFUND ofx:SUBACCTFUND (1) (1)
CURRENCY ofx:CURRENCY 0 (1)
ORIGCURRENCY ofx:ORIGCURRENCY 0 (1)
Collapse Derivation Tree: