Definition Type: Element
Name: MFINFO
Namespace: http://ofx.net/types/2003/04
Type: ofx:MutualFundInfo
Containing Schema: OFX_SecuritiesList.xsd
MinOccurs (1)
MaxOccurs (1)
Abstract
Collapse XSD Schema Diagram:
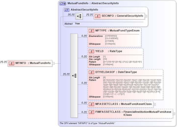
Drilldown into FIMFASSETCLASS in schema ofx_securitieslist_xsd Drilldown into MFASSETCLASS in schema ofx_securitieslist_xsd Drilldown into DTYIELDASOF in schema ofx_securitieslist_xsd Drilldown into YIELD in schema ofx_securitieslist_xsd Drilldown into MFTYPE in schema ofx_securitieslist_xsd Drilldown into SECINFO in schema ofx_securitieslist_xsd Drilldown into AbstractSecurityInfo in schema ofx_securitieslist_xsd Drilldown into MutualFundInfo in schema ofx_securitieslist_xsdXSD Diagram of MFINFO in schema ofx_securitieslist_xsd (OFX - Open Financial Exchange)
Collapse XSD Schema Code:
<xsd:element name="MFINFO" type="ofx:MutualFundInfo" />
Collapse Child Elements:
Name Type Min Occurs Max Occurs
SECINFO ofx:SECINFO (1) (1)
MFTYPE ofx:MFTYPE 0 (1)
YIELD ofx:YIELD 0 (1)
DTYIELDASOF ofx:DTYIELDASOF 0 (1)
MFASSETCLASS ofx:MFASSETCLASS 0 (1)
FIMFASSETCLASS ofx:FIMFASSETCLASS 0 (1)
Collapse Derivation Tree: