Definition Type: Element
Name: MSGSETCORE
Namespace: http://ofx.net/types/2003/04
Type: ofx:MessageSetCore
Containing Schema: OFX_Profile.xsd
MinOccurs (1)
MaxOccurs (1)
Abstract
Collapse XSD Schema Diagram:
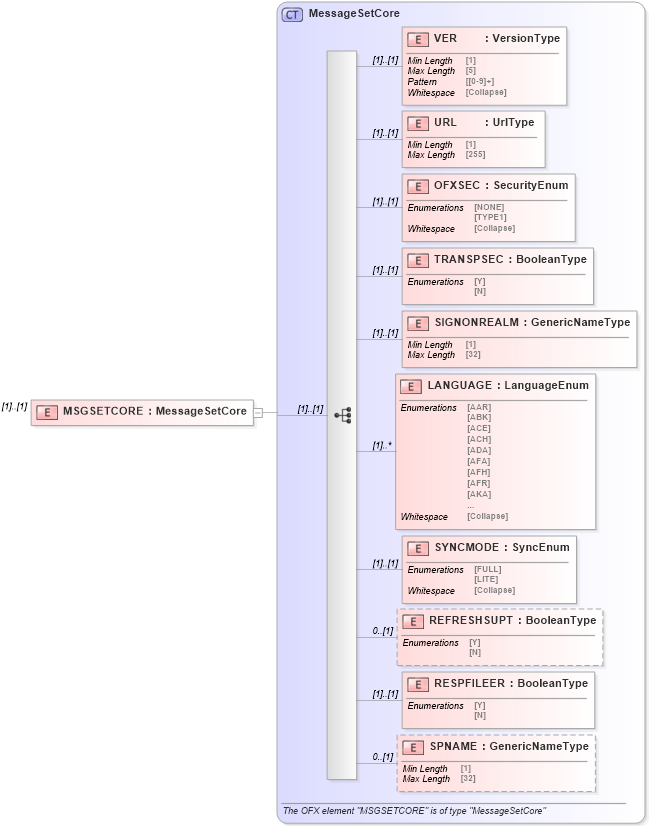
Drilldown into SPNAME in schema ofx_profile_xsd Drilldown into RESPFILEER in schema ofx_profile_xsd Drilldown into REFRESHSUPT in schema ofx_profile_xsd Drilldown into SYNCMODE in schema ofx_profile_xsd Drilldown into LANGUAGE in schema ofx_profile_xsd Drilldown into SIGNONREALM in schema ofx_profile_xsd Drilldown into TRANSPSEC in schema ofx_profile_xsd Drilldown into OFXSEC in schema ofx_profile_xsd Drilldown into URL in schema ofx_profile_xsd Drilldown into VER in schema ofx_profile_xsd Drilldown into MessageSetCore in schema ofx_profile_xsdXSD Diagram of MSGSETCORE in schema ofx_profile_xsd (OFX - Open Financial Exchange)
Collapse XSD Schema Code:
<xsd:element name="MSGSETCORE" type="ofx:MessageSetCore" />
Collapse Child Elements:
Name Type Min Occurs Max Occurs
VER ofx:VER (1) (1)
URL ofx:URL (1) (1)
OFXSEC ofx:OFXSEC (1) (1)
TRANSPSEC ofx:TRANSPSEC (1) (1)
SIGNONREALM ofx:SIGNONREALM (1) (1)
LANGUAGE ofx:LANGUAGE (1) unbounded
SYNCMODE ofx:SYNCMODE (1) (1)
REFRESHSUPT ofx:REFRESHSUPT 0 (1)
RESPFILEER ofx:RESPFILEER (1) (1)
SPNAME ofx:SPNAME 0 (1)
Collapse Derivation Tree: