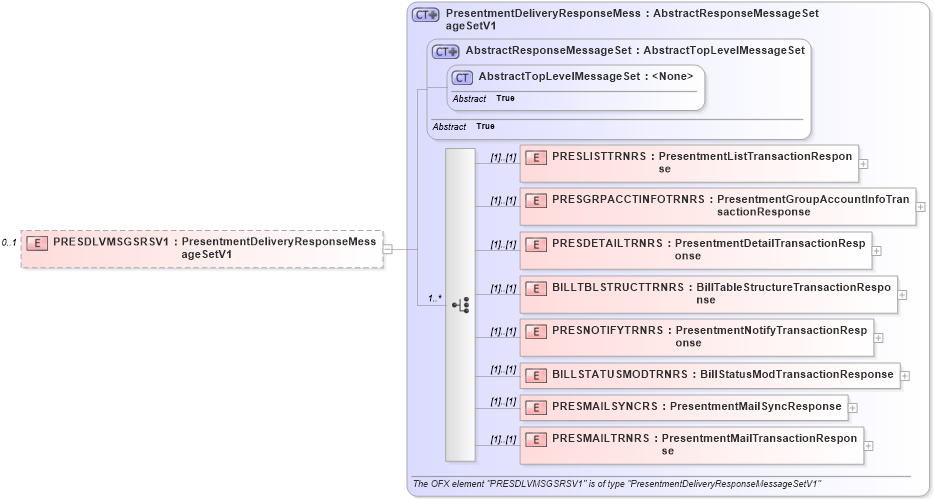
Definition Type: Element
Name: PRESDLVMSGSRSV1
Namespace: http://ofx.net/types/2003/04
Type: ofx:PresentmentDeliveryResponseMessageSetV1
Containing Schema: OFX2_Protocol.xsd
MinOccurs 0
MaxOccurs 1
Abstract
Collapse XSD Schema Diagram:
Drilldown into PRESMAILTRNRS in schema ofx2_protocol_xsd Drilldown into PRESMAILSYNCRS in schema ofx2_protocol_xsd Drilldown into BILLSTATUSMODTRNRS in schema ofx2_protocol_xsd Drilldown into PRESNOTIFYTRNRS in schema ofx2_protocol_xsd Drilldown into BILLTBLSTRUCTTRNRS in schema ofx2_protocol_xsd Drilldown into PRESDETAILTRNRS in schema ofx2_protocol_xsd Drilldown into PRESGRPACCTINFOTRNRS in schema ofx2_protocol_xsd Drilldown into PRESLISTTRNRS in schema ofx2_protocol_xsd Drilldown into AbstractTopLevelMessageSet in schema ofx2_protocol_xsd Drilldown into AbstractResponseMessageSet in schema ofx2_protocol_xsd Drilldown into PresentmentDeliveryResponseMessageSetV1 in schema ofx2_protocol_xsdXSD Diagram of PRESDLVMSGSRSV1 in schema ofx2_protocol_xsd (OFX - Open Financial Exchange)
Collapse XSD Schema Code:
<xsd:element name="PRESDLVMSGSRSV1" type="ofx:PresentmentDeliveryResponseMessageSetV1" minOccurs="0" maxOccurs="1" />
Collapse Child Elements:
Name Type Min Occurs Max Occurs
PRESLISTTRNRS ofx:PRESLISTTRNRS (1) (1)
PRESGRPACCTINFOTRNRS ofx:PRESGRPACCTINFOTRNRS (1) (1)
PRESDETAILTRNRS ofx:PRESDETAILTRNRS (1) (1)
BILLTBLSTRUCTTRNRS ofx:BILLTBLSTRUCTTRNRS (1) (1)
PRESNOTIFYTRNRS ofx:PRESNOTIFYTRNRS (1) (1)
BILLSTATUSMODTRNRS ofx:BILLSTATUSMODTRNRS (1) (1)
PRESMAILSYNCRS ofx:PRESMAILSYNCRS (1) (1)
PRESMAILTRNRS ofx:PRESMAILTRNRS (1) (1)
Collapse Derivation Tree: